Definition Type: ComplexType
Name: NotificationMessageHeader
Namespace: http://www.fpml.org/FpML-5/recordkeeping
Type: nsD:MessageHeader
Containing Schema: fpml-msg-5-10.xsd
Abstract
Documentation:
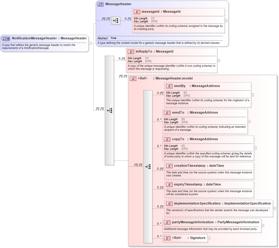
A type that refines the generic message header to match the requirements of a NotificationMessage.
Collapse XSD Schema Diagram:
Drilldown into Signature in schema xmldsig-core-schema_xsd Drilldown into partyMessageInformation in schema fpml-msg-5-10_xsd2 Drilldown into implementationSpecification in schema fpml-msg-5-10_xsd2 Drilldown into expiryTimestamp in schema fpml-msg-5-10_xsd2 Drilldown into creationTimestamp in schema fpml-msg-5-10_xsd2 Drilldown into copyTo in schema fpml-msg-5-10_xsd2 Drilldown into sendTo in schema fpml-msg-5-10_xsd2 Drilldown into sentBy in schema fpml-msg-5-10_xsd2 Drilldown into MessageHeader.model in schema fpml-msg-5-10_xsd2 Drilldown into inReplyTo in schema fpml-msg-5-10_xsd2 Drilldown into messageId in schema fpml-msg-5-10_xsd2 Drilldown into MessageHeader in schema fpml-msg-5-10_xsd2XSD Diagram of NotificationMessageHeader in schema fpml-msg-5-10_xsd2 (Financial products Markup Language (FpML®))
Collapse XSD Schema Code:
<xsd:complexType name="NotificationMessageHeader">
    <xsd:annotation>
        <xsd:documentation xml:lang="en">A type that refines the generic message header to match the requirements of a NotificationMessage.</xsd:documentation>
    </xsd:annotation>
    <xsd:complexContent>
        <xsd:extension base="MessageHeader">
            <xsd:sequence>
                <xsd:element name="inReplyTo" type="MessageId" minOccurs="0">
                    <xsd:annotation>
                        <xsd:documentation xml:lang="en">A copy of the unique message identifier (within it own coding scheme) to which this message is responding.</xsd:documentation>
                    </xsd:annotation>
                </xsd:element>
                <xsd:group ref="MessageHeader.model" />
            </xsd:sequence>
        </xsd:extension>
    </xsd:complexContent>
</xsd:complexType>
Collapse Child Elements:
Name Type Min Occurs Max Occurs
messageId nsD:messageId 0 (1)
inReplyTo nsD:inReplyTo 0 (1)
sentBy nsD:sentBy 0 (1)
sendTo nsD:sendTo 0 unbounded
copyTo nsD:copyTo 0 unbounded
creationTimestamp nsD:creationTimestamp 0 (1)
expiryTimestamp nsD:expiryTimestamp 0 (1)
implementationSpecification nsD:implementationSpecification 0 (1)
partyMessageInformation nsD:partyMessageInformation 0 unbounded
Signature dsig:Signature 0 unbounded
<xs:group> nsD:MessageHeader.model (1) (1)
Collapse Derivation Tree:
Collapse References:
nsD:header