Definition Type: Element
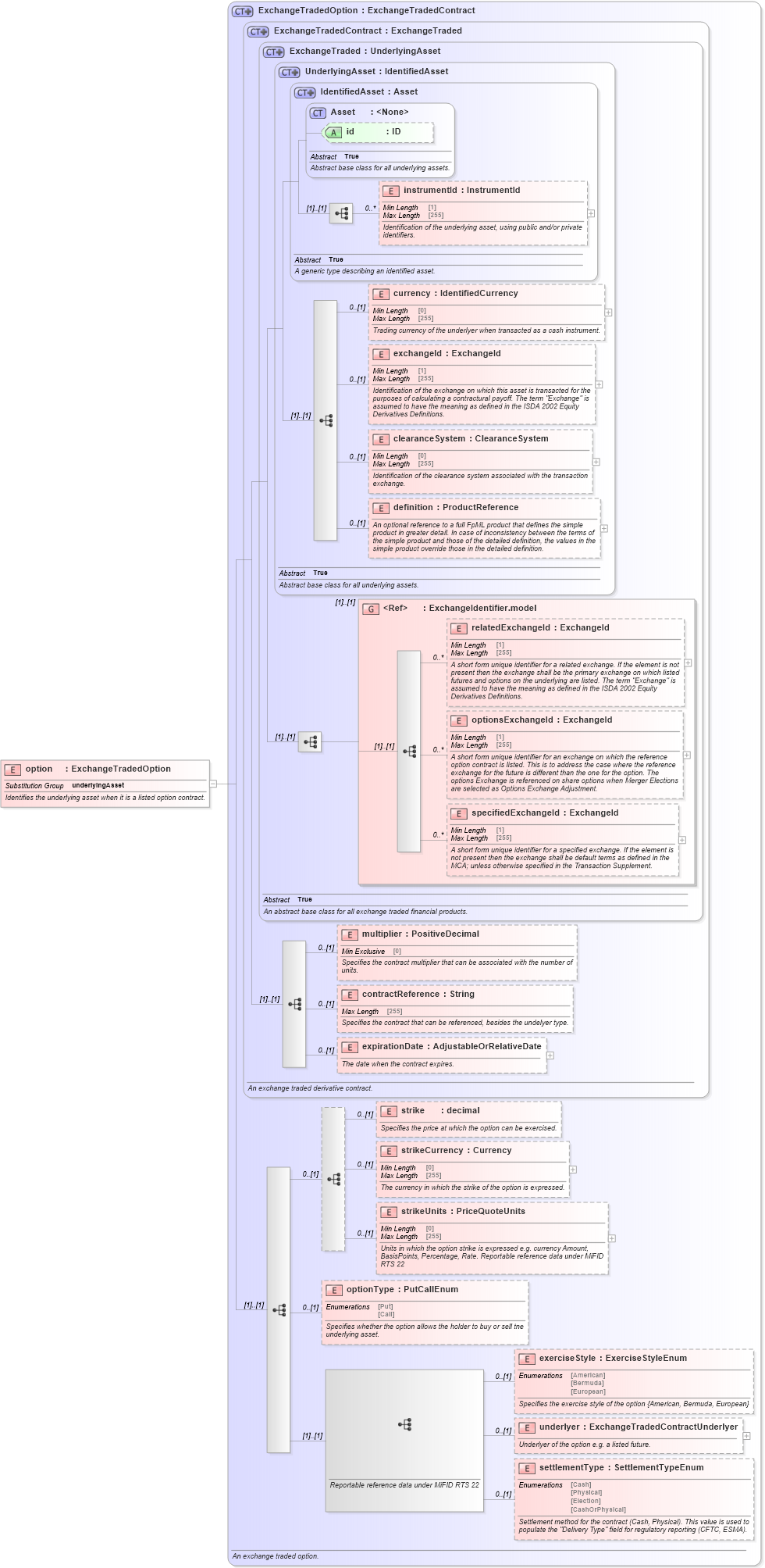
Name: option
Namespace: http://www.fpml.org/FpML-5/transparency
Type: nsF:ExchangeTradedOption
Containing Schema: fpml-asset-5-10.xsd
Abstract
Documentation:
Identifies the underlying asset when it is a listed option contract.
Collapse XSD Schema Diagram:
Drilldown into settlementType in schema fpml-asset-5-10_xsd5 Drilldown into underlyer in schema fpml-asset-5-10_xsd5 Drilldown into exerciseStyle in schema fpml-asset-5-10_xsd5 Drilldown into optionType in schema fpml-asset-5-10_xsd5 Drilldown into strikeUnits in schema fpml-asset-5-10_xsd5 Drilldown into strikeCurrency in schema fpml-asset-5-10_xsd5 Drilldown into strike in schema fpml-asset-5-10_xsd5 Drilldown into expirationDate in schema fpml-asset-5-10_xsd5 Drilldown into contractReference in schema fpml-asset-5-10_xsd5 Drilldown into multiplier in schema fpml-asset-5-10_xsd5 Drilldown into specifiedExchangeId in schema fpml-asset-5-10_xsd5 Drilldown into optionsExchangeId in schema fpml-asset-5-10_xsd5 Drilldown into relatedExchangeId in schema fpml-asset-5-10_xsd5 Drilldown into ExchangeIdentifier.model in schema fpml-asset-5-10_xsd5 Drilldown into definition in schema fpml-asset-5-10_xsd5 Drilldown into clearanceSystem in schema fpml-asset-5-10_xsd5 Drilldown into exchangeId in schema fpml-asset-5-10_xsd5 Drilldown into currency in schema fpml-asset-5-10_xsd5 Drilldown into instrumentId in schema fpml-asset-5-10_xsd5 Drilldown into id in schema fpml-asset-5-10_xsd5 Drilldown into Asset in schema fpml-asset-5-10_xsd5 Drilldown into IdentifiedAsset in schema fpml-asset-5-10_xsd5 Drilldown into UnderlyingAsset in schema fpml-asset-5-10_xsd5 Drilldown into ExchangeTraded in schema fpml-asset-5-10_xsd5 Drilldown into ExchangeTradedContract in schema fpml-asset-5-10_xsd5 Drilldown into ExchangeTradedOption in schema fpml-asset-5-10_xsd5XSD Diagram of option in schema fpml-asset-5-10_xsd5 (Financial products Markup Language (FpML®))
Collapse XSD Schema Code:
<xsd:element name="option" type="ExchangeTradedOption" substitutionGroup="underlyingAsset">
    <xsd:annotation>
        <xsd:documentation xml:lang="en">Identifies the underlying asset when it is a listed option contract.</xsd:documentation>
    </xsd:annotation>
</xsd:element>
Collapse Child Elements:
Name Type Min Occurs Max Occurs
instrumentId nsF:instrumentId 0 unbounded
currency nsF:currency 0 (1)
exchangeId nsF:exchangeId 0 (1)
clearanceSystem nsF:clearanceSystem 0 (1)
definition nsF:definition 0 (1)
relatedExchangeId nsF:relatedExchangeId 0 unbounded
optionsExchangeId nsF:optionsExchangeId 0 unbounded
specifiedExchangeId nsF:specifiedExchangeId 0 unbounded
multiplier nsF:multiplier 0 (1)
contractReference nsF:contractReference 0 (1)
expirationDate nsF:expirationDate 0 (1)
strike nsF:strike 0 (1)
strikeCurrency nsF:strikeCurrency 0 (1)
strikeUnits nsF:strikeUnits 0 (1)
optionType nsF:optionType 0 (1)
exerciseStyle nsF:exerciseStyle 0 (1)
underlyer nsF:underlyer 0 (1)
settlementType nsF:settlementType 0 (1)
<xs:group> nsF:ExchangeIdentifier.model (1) (1)
Collapse Child Attributes:
Name Type Default Value Use
id nsF:id (Optional)
Collapse Derivation Tree:
Collapse References:
nsF:underlyingAsset