| Definition Type: | Element |
| Name: | optionExercise |
| Namespace: | http://www.fpml.org/FpML-5/reporting |
| Type: | nsE:OptionExercise |
| Containing Schema: | fpml-business-events-5-10.xsd |
| MinOccurs | (1) |
| MaxOccurs | (1) |
| Abstract | |
| Documentation: |
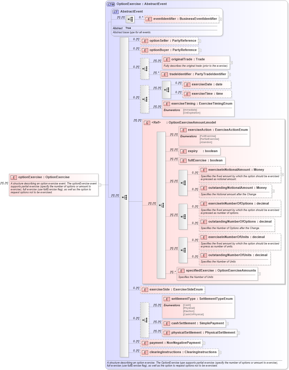
A structure describing an option exercise event. The optionExercise event supports
partial exercise (specify the number of options or amount to exercise), full exercise
(use fullExercise flag), as well as the option to request options not to be exercised.
|
![]() |
|
|
|||||||||||||||||||||||||||||||||||||||||||||||||||||||||||||||||||||||||||||||||||||||||||||||||||||||||
|
|