Definition Type: Element
Name: optionExercise
Namespace: http://www.fpml.org/FpML-5/recordkeeping
Type: nsD:OptionExercise
Containing Schema: fpml-business-events-5-10.xsd
MinOccurs (1)
MaxOccurs (1)
Abstract
Documentation:
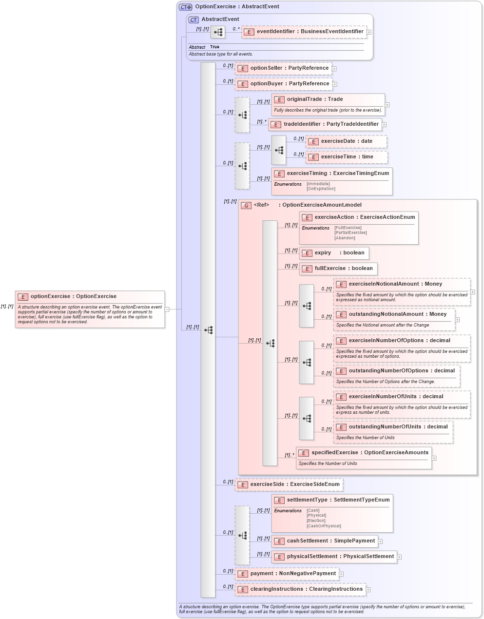
A structure describing an option exercise event. The optionExercise event supports partial exercise (specify the number of options or amount to exercise), full exercise (use fullExercise flag), as well as the option to request options not to be exercised.
Collapse XSD Schema Diagram:
Drilldown into clearingInstructions in schema fpml-business-events-5-10_xsd2 Drilldown into payment in schema fpml-business-events-5-10_xsd2 Drilldown into physicalSettlement in schema fpml-business-events-5-10_xsd2 Drilldown into cashSettlement in schema fpml-business-events-5-10_xsd2 Drilldown into settlementType in schema fpml-business-events-5-10_xsd2 Drilldown into exerciseSide in schema fpml-business-events-5-10_xsd2 Drilldown into specifiedExercise in schema fpml-business-events-5-10_xsd2 Drilldown into outstandingNumberOfUnits in schema fpml-business-events-5-10_xsd2 Drilldown into exerciseInNumberOfUnits in schema fpml-business-events-5-10_xsd2 Drilldown into outstandingNumberOfOptions in schema fpml-business-events-5-10_xsd2 Drilldown into exerciseInNumberOfOptions in schema fpml-business-events-5-10_xsd2 Drilldown into outstandingNotionalAmount in schema fpml-business-events-5-10_xsd2 Drilldown into exerciseInNotionalAmount in schema fpml-business-events-5-10_xsd2 Drilldown into fullExercise in schema fpml-business-events-5-10_xsd2 Drilldown into expiry in schema fpml-business-events-5-10_xsd2 Drilldown into exerciseAction in schema fpml-business-events-5-10_xsd2 Drilldown into OptionExerciseAmount.model in schema fpml-business-events-5-10_xsd2 Drilldown into exerciseTiming in schema fpml-business-events-5-10_xsd2 Drilldown into exerciseTime in schema fpml-business-events-5-10_xsd2 Drilldown into exerciseDate in schema fpml-business-events-5-10_xsd2 Drilldown into tradeIdentifier in schema fpml-business-events-5-10_xsd2 Drilldown into originalTrade in schema fpml-business-events-5-10_xsd2 Drilldown into optionBuyer in schema fpml-business-events-5-10_xsd2 Drilldown into optionSeller in schema fpml-business-events-5-10_xsd2 Drilldown into eventIdentifier in schema fpml-business-events-5-10_xsd2 Drilldown into AbstractEvent in schema fpml-business-events-5-10_xsd2 Drilldown into OptionExercise in schema fpml-business-events-5-10_xsd2XSD Diagram of optionExercise in schema fpml-business-events-5-10_xsd2 (Financial products Markup Language (FpML®))
Collapse XSD Schema Code:
<xsd:element name="optionExercise" type="OptionExercise">
    <xsd:annotation>
        <xsd:documentation xml:lang="en">A structure describing an option exercise event. The optionExercise event supports partial exercise (specify the number of options or amount to exercise), full exercise (use fullExercise flag), as well as the option to request options not to be exercised.</xsd:documentation>
    </xsd:annotation>
</xsd:element>
Collapse Child Elements:
Name Type Min Occurs Max Occurs
eventIdentifier nsD:eventIdentifier 0 unbounded
optionSeller nsD:optionSeller 0 (1)
optionBuyer nsD:optionBuyer 0 (1)
originalTrade nsD:originalTrade (1) (1)
tradeIdentifier nsD:tradeIdentifier (1) unbounded
exerciseDate nsD:exerciseDate 0 (1)
exerciseTime nsD:exerciseTime 0 (1)
exerciseTiming nsD:exerciseTiming (1) (1)
exerciseAction nsD:exerciseAction (1) (1)
expiry nsD:expiry (1) (1)
fullExercise nsD:fullExercise (1) (1)
exerciseInNotionalAmount nsD:exerciseInNotionalAmount 0 (1)
outstandingNotionalAmount nsD:outstandingNotionalAmount 0 (1)
exerciseInNumberOfOptions nsD:exerciseInNumberOfOptions 0 (1)
outstandingNumberOfOptions nsD:outstandingNumberOfOptions 0 (1)
exerciseInNumberOfUnits nsD:exerciseInNumberOfUnits 0 (1)
outstandingNumberOfUnits nsD:outstandingNumberOfUnits 0 (1)
specifiedExercise nsD:specifiedExercise (1) unbounded
exerciseSide nsD:exerciseSide 0 (1)
settlementType nsD:settlementType (1) (1)
cashSettlement nsD:cashSettlement (1) (1)
physicalSettlement nsD:physicalSettlement (1) (1)
payment nsD:payment 0 (1)
clearingInstructions nsD:clearingInstructions 0 (1)
<xs:group> nsD:OptionExerciseAmount.model (1) (1)
Collapse Derivation Tree: