Definition Type: ComplexType
Name: OrderReport
Namespace: http://www.fpml.org/FpML-5/pretrade
Containing Schema: fpml-pretrade-processes-5-10.xsd
Abstract
Collapse XSD Schema Diagram:
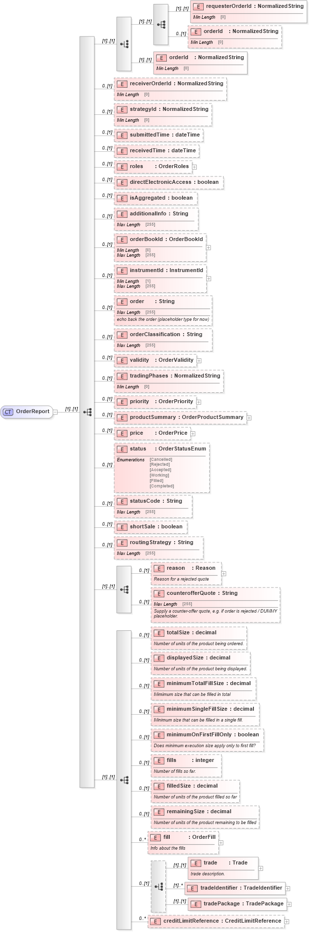
Drilldown into creditLimitReference in schema fpml-pretrade-processes-5-10_xsd Drilldown into tradePackage in schema fpml-pretrade-processes-5-10_xsd Drilldown into tradeIdentifier in schema fpml-pretrade-processes-5-10_xsd Drilldown into trade in schema fpml-pretrade-processes-5-10_xsd Drilldown into fill in schema fpml-pretrade-processes-5-10_xsd Drilldown into remainingSize in schema fpml-pretrade-processes-5-10_xsd Drilldown into filledSize in schema fpml-pretrade-processes-5-10_xsd Drilldown into fills in schema fpml-pretrade-processes-5-10_xsd Drilldown into minimumOnFirstFillOnly in schema fpml-pretrade-processes-5-10_xsd Drilldown into minimumSingleFillSize in schema fpml-pretrade-processes-5-10_xsd Drilldown into minimumTotalFillSize in schema fpml-pretrade-processes-5-10_xsd Drilldown into displayedSize in schema fpml-pretrade-processes-5-10_xsd Drilldown into totalSize in schema fpml-pretrade-processes-5-10_xsd Drilldown into counterofferQuote in schema fpml-pretrade-processes-5-10_xsd Drilldown into reason in schema fpml-pretrade-processes-5-10_xsd Drilldown into routingStrategy in schema fpml-pretrade-processes-5-10_xsd Drilldown into shortSale in schema fpml-pretrade-processes-5-10_xsd Drilldown into statusCode in schema fpml-pretrade-processes-5-10_xsd Drilldown into status in schema fpml-pretrade-processes-5-10_xsd Drilldown into price in schema fpml-pretrade-processes-5-10_xsd Drilldown into productSummary in schema fpml-pretrade-processes-5-10_xsd Drilldown into priority in schema fpml-pretrade-processes-5-10_xsd Drilldown into tradingPhases in schema fpml-pretrade-processes-5-10_xsd Drilldown into validity in schema fpml-pretrade-processes-5-10_xsd Drilldown into orderClassification in schema fpml-pretrade-processes-5-10_xsd Drilldown into order in schema fpml-pretrade-processes-5-10_xsd Drilldown into instrumentId in schema fpml-pretrade-processes-5-10_xsd Drilldown into orderBookId in schema fpml-pretrade-processes-5-10_xsd Drilldown into additionalInfo in schema fpml-pretrade-processes-5-10_xsd Drilldown into isAggregated in schema fpml-pretrade-processes-5-10_xsd Drilldown into directElectronicAccess in schema fpml-pretrade-processes-5-10_xsd Drilldown into roles in schema fpml-pretrade-processes-5-10_xsd Drilldown into receivedTime in schema fpml-pretrade-processes-5-10_xsd Drilldown into submittedTime in schema fpml-pretrade-processes-5-10_xsd Drilldown into strategyId in schema fpml-pretrade-processes-5-10_xsd Drilldown into receiverOrderId in schema fpml-pretrade-processes-5-10_xsd Drilldown into orderId in schema fpml-pretrade-processes-5-10_xsd Drilldown into orderId in schema fpml-pretrade-processes-5-10_xsd Drilldown into requesterOrderId in schema fpml-pretrade-processes-5-10_xsdXSD Diagram of OrderReport in schema fpml-pretrade-processes-5-10_xsd (Financial products Markup Language (FpML®))
Collapse XSD Schema Code:
<xsd:complexType name="OrderReport">
    <xsd:sequence>
        <xsd:choice>
            <xsd:sequence>
                <xsd:element name="requesterOrderId" type="NormalizedString" />
                <xsd:element name="orderId" type="NormalizedString" minOccurs="0" />
            </xsd:sequence>
            <xsd:element name="orderId" type="NormalizedString" />
        </xsd:choice>
        <xsd:element name="receiverOrderId" type="NormalizedString" minOccurs="0" />
        <xsd:element name="strategyId" type="NormalizedString" minOccurs="0" />
        <xsd:element name="submittedTime" type="xsd:dateTime" minOccurs="0" />
        <xsd:element name="receivedTime" type="xsd:dateTime" minOccurs="0" />
        <xsd:element name="roles" type="OrderRoles" minOccurs="0" />
        <xsd:element name="directElectronicAccess" type="xsd:boolean" minOccurs="0" />
        <xsd:element name="isAggregated" type="xsd:boolean" minOccurs="0" />
        <xsd:element name="additionalInfo" type="String" minOccurs="0" />
        <xsd:element name="orderBookId" type="OrderBookId" minOccurs="0" />
        <xsd:element name="instrumentId" type="InstrumentId" minOccurs="0" />
        <xsd:element name="order" type="String" minOccurs="0">
            <xsd:annotation>
                <xsd:documentation xml:lang="en">echo back the order (placeholder type for now)</xsd:documentation>
            </xsd:annotation>
        </xsd:element>
        <xsd:element name="orderClassification" type="String" minOccurs="0" />
        <xsd:element name="validity" type="OrderValidity" minOccurs="0" />
        <xsd:element name="tradingPhases" type="NormalizedString" minOccurs="0" />
        <!-- type needs to be defined -->
        <xsd:element name="priority" type="OrderPriority" minOccurs="0" />
        <xsd:element name="productSummary" type="OrderProductSummary" minOccurs="0" />
        <xsd:element name="price" type="OrderPrice" minOccurs="0" />
        <xsd:element name="status" type="OrderStatusEnum" minOccurs="0" />
        <xsd:element name="statusCode" type="String" minOccurs="0" />
        <xsd:element name="shortSale" type="xsd:boolean" minOccurs="0" />
        <xsd:element name="routingStrategy" type="String" minOccurs="0" />
        <xsd:sequence>
            <xsd:element name="reason" type="Reason" minOccurs="0">
                <xsd:annotation>
                    <xsd:documentation xml:lang="en">Reason for a rejected quote</xsd:documentation>
                </xsd:annotation>
            </xsd:element>
            <xsd:element name="counterofferQuote" type="String" minOccurs="0">
                <xsd:annotation>
                    <xsd:documentation xml:lang="en">Supply a counter-offer quote, e.g. if order is rejected / DUMMY placeholder.</xsd:documentation>
                </xsd:annotation>
            </xsd:element>
        </xsd:sequence>
        <xsd:sequence>
            <xsd:element name="totalSize" type="xsd:decimal" minOccurs="0">
                <xsd:annotation>
                    <xsd:documentation xml:lang="en">Number of units of the product being ordered.</xsd:documentation>
                </xsd:annotation>
            </xsd:element>
            <xsd:element name="displayedSize" type="xsd:decimal" minOccurs="0">
                <xsd:annotation>
                    <xsd:documentation xml:lang="en">Number of units of the product being displayed.</xsd:documentation>
                </xsd:annotation>
            </xsd:element>
            <xsd:element name="minimumTotalFillSize" type="xsd:decimal" minOccurs="0">
                <xsd:annotation>
                    <xsd:documentation xml:lang="en">Mimimum size that can be filled in total</xsd:documentation>
                </xsd:annotation>
            </xsd:element>
            <xsd:element name="minimumSingleFillSize" type="xsd:decimal" minOccurs="0">
                <xsd:annotation>
                    <xsd:documentation xml:lang="en">Minimum size that can be filled in a single fill.</xsd:documentation>
                </xsd:annotation>
            </xsd:element>
            <xsd:element name="minimumOnFirstFillOnly" type="xsd:boolean" minOccurs="0">
                <xsd:annotation>
                    <xsd:documentation xml:lang="en">Does minimum execution size apply only to first fill?</xsd:documentation>
                </xsd:annotation>
            </xsd:element>
            <xsd:element name="fills" type="xsd:integer" minOccurs="0">
                <xsd:annotation>
                    <xsd:documentation xml:lang="en">Number of fills so far.</xsd:documentation>
                </xsd:annotation>
            </xsd:element>
            <xsd:element name="filledSize" type="xsd:decimal" minOccurs="0">
                <xsd:annotation>
                    <xsd:documentation xml:lang="en">Number of units of the product filled so far</xsd:documentation>
                </xsd:annotation>
            </xsd:element>
            <xsd:element name="remainingSize" type="xsd:decimal" minOccurs="0">
                <xsd:annotation>
                    <xsd:documentation xml:lang="en">Number of units of the product remaining to be filled</xsd:documentation>
                </xsd:annotation>
            </xsd:element>
            <xsd:element name="fill" type="OrderFill" minOccurs="0" maxOccurs="unbounded">
                <xsd:annotation>
                    <xsd:documentation xml:lang="en">Info about the fills</xsd:documentation>
                </xsd:annotation>
            </xsd:element>
            <xsd:choice minOccurs="0">
                <xsd:element name="trade" type="Trade">
                    <xsd:annotation>
                        <xsd:documentation xml:lang="en">trade description.</xsd:documentation>
                    </xsd:annotation>
                </xsd:element>
                <xsd:element name="tradeIdentifier" type="TradeIdentifier" maxOccurs="unbounded" />
                <xsd:element name="tradePackage" type="TradePackage" />
            </xsd:choice>
            <xsd:element name="creditLimitReference" type="CreditLimitReference" minOccurs="0" maxOccurs="unbounded" />
        </xsd:sequence>
    </xsd:sequence>
</xsd:complexType>
Collapse Child Elements:
Name Type Min Occurs Max Occurs
requesterOrderId nsC:requesterOrderId (1) (1)
orderId nsC:orderId 0 (1)
orderId nsC:orderId (1) (1)
receiverOrderId nsC:receiverOrderId 0 (1)
strategyId nsC:strategyId 0 (1)
submittedTime nsC:submittedTime 0 (1)
receivedTime nsC:receivedTime 0 (1)
roles nsC:roles 0 (1)
directElectronicAccess nsC:directElectronicAccess 0 (1)
isAggregated nsC:isAggregated 0 (1)
additionalInfo nsC:additionalInfo 0 (1)
orderBookId nsC:orderBookId 0 (1)
instrumentId nsC:instrumentId 0 (1)
order nsC:order 0 (1)
orderClassification nsC:orderClassification 0 (1)
validity nsC:validity 0 (1)
tradingPhases nsC:tradingPhases 0 (1)
priority nsC:priority 0 (1)
productSummary nsC:productSummary 0 (1)
price nsC:price 0 (1)
status nsC:status 0 (1)
statusCode nsC:statusCode 0 (1)
shortSale nsC:shortSale 0 (1)
routingStrategy nsC:routingStrategy 0 (1)
reason nsC:reason 0 (1)
counterofferQuote nsC:counterofferQuote 0 (1)
totalSize nsC:totalSize 0 (1)
displayedSize nsC:displayedSize 0 (1)
minimumTotalFillSize nsC:minimumTotalFillSize 0 (1)
minimumSingleFillSize nsC:minimumSingleFillSize 0 (1)
minimumOnFirstFillOnly nsC:minimumOnFirstFillOnly 0 (1)
fills nsC:fills 0 (1)
filledSize nsC:filledSize 0 (1)
remainingSize nsC:remainingSize 0 (1)
fill nsC:fill 0 unbounded
trade nsC:trade (1) (1)
tradeIdentifier nsC:tradeIdentifier (1) unbounded
tradePackage nsC:tradePackage (1) (1)
creditLimitReference nsC:creditLimitReference 0 unbounded
Collapse Derivation Tree:
Collapse References:
nsC:orderStatus