Definition Type: ComplexType
Name: Party
Namespace: http://www.fpml.org/FpML-5/recordkeeping
Containing Schema: fpml-shared-5-10.xsd
Abstract
Documentation:
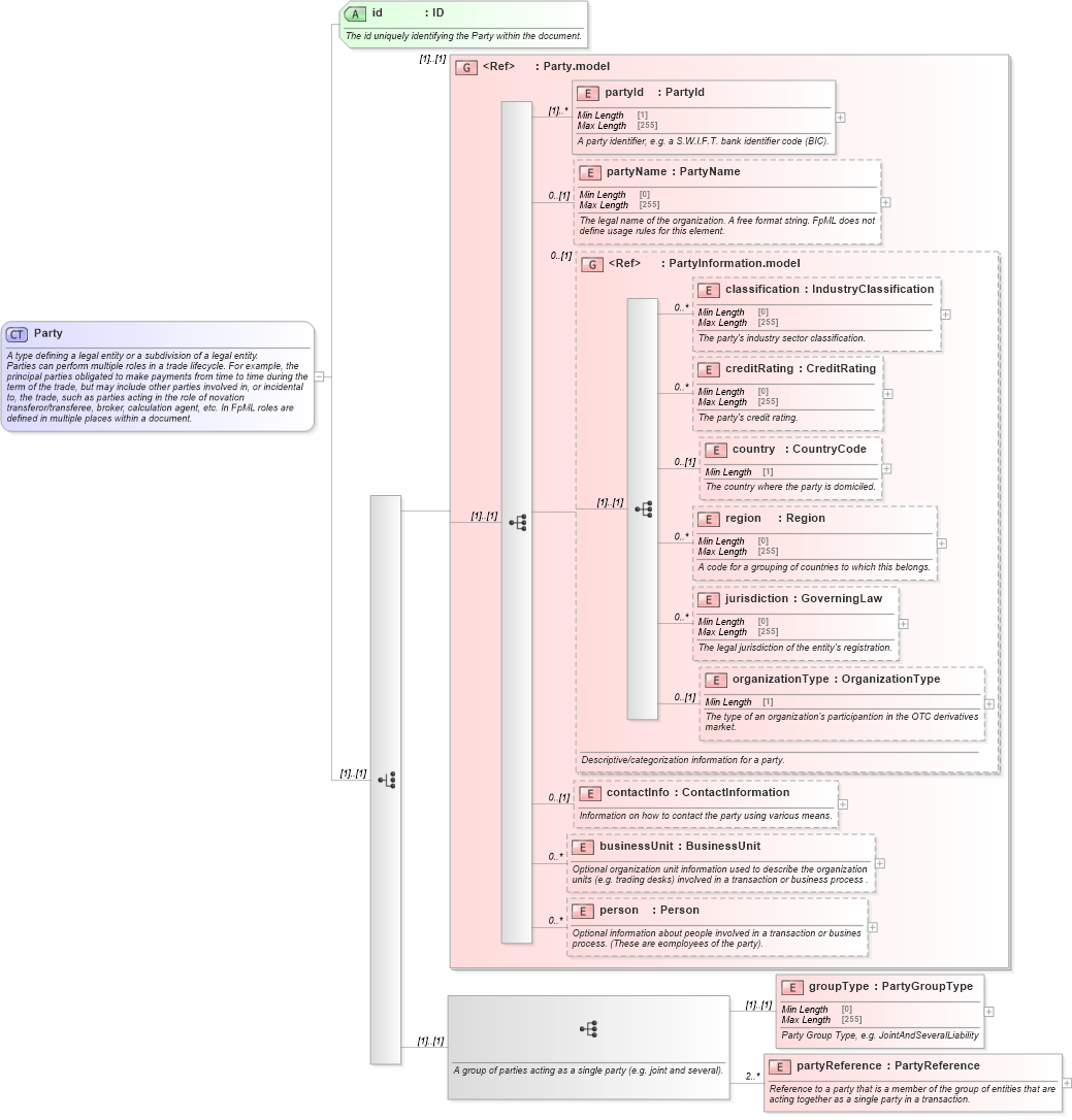
A type defining a legal entity or a subdivision of a legal entity. Parties can perform multiple roles in a trade lifecycle. For example, the principal parties obligated to make payments from time to time during the term of the trade, but may include other parties involved in, or incidental to, the trade, such as parties acting in the role of novation transferor/transferee, broker, calculation agent, etc. In FpML roles are defined in multiple places within a document.
Collapse XSD Schema Diagram:
Drilldown into partyReference in schema fpml-shared-5-10_xsd3 Drilldown into groupType in schema fpml-shared-5-10_xsd3 Drilldown into person in schema fpml-shared-5-10_xsd3 Drilldown into businessUnit in schema fpml-shared-5-10_xsd3 Drilldown into contactInfo in schema fpml-shared-5-10_xsd3 Drilldown into organizationType in schema fpml-shared-5-10_xsd3 Drilldown into jurisdiction in schema fpml-shared-5-10_xsd3 Drilldown into region in schema fpml-shared-5-10_xsd3 Drilldown into country in schema fpml-shared-5-10_xsd3 Drilldown into creditRating in schema fpml-shared-5-10_xsd3 Drilldown into classification in schema fpml-shared-5-10_xsd3 Drilldown into PartyInformation.model in schema fpml-shared-5-10_xsd3 Drilldown into partyName in schema fpml-shared-5-10_xsd3 Drilldown into partyId in schema fpml-shared-5-10_xsd3 Drilldown into Party.model in schema fpml-shared-5-10_xsd3 Drilldown into id in schema fpml-shared-5-10_xsd3XSD Diagram of Party in schema fpml-shared-5-10_xsd3 (Financial products Markup Language (FpML®))
Collapse XSD Schema Code:
<xsd:complexType name="Party">
    <xsd:annotation>
        <xsd:documentation xml:lang="en">A type defining a legal entity or a subdivision of a legal entity.</xsd:documentation>
        <xsd:documentation xml:lang="en">Parties can perform multiple roles in a trade lifecycle. For example, the principal parties obligated to make payments from time to time during the term of the trade, but may include other parties involved in, or incidental to, the trade, such as parties acting in the role of novation transferor/transferee, broker, calculation agent, etc. In FpML roles are defined in multiple places within a document.</xsd:documentation>
    </xsd:annotation>
    <xsd:choice>
        <xsd:group ref="Party.model" />
        <xsd:sequence>
            <xsd:annotation>
                <xsd:documentation xml:lang="en">A group of parties acting as a single party (e.g. joint and several).</xsd:documentation>
            </xsd:annotation>
            <xsd:element name="groupType" type="PartyGroupType">
                <xsd:annotation>
                    <xsd:documentation xml:lang="en">Party Group Type, e.g. JointAndSeveralLiability</xsd:documentation>
                </xsd:annotation>
            </xsd:element>
            <xsd:element name="partyReference" type="PartyReference" minOccurs="2" maxOccurs="unbounded">
                <xsd:annotation>
                    <xsd:documentation xml:lang="en">Reference to a party that is a member of the group of entities that are acting together as a single party in a transaction.</xsd:documentation>
                </xsd:annotation>
            </xsd:element>
        </xsd:sequence>
    </xsd:choice>
    <xsd:attribute name="id" type="xsd:ID" use="required">
        <xsd:annotation>
            <xsd:documentation xml:lang="en">The id uniquely identifying the Party within the document.</xsd:documentation>
        </xsd:annotation>
    </xsd:attribute>
</xsd:complexType>
Collapse Child Elements:
Name Type Min Occurs Max Occurs
partyId nsD:partyId (1) unbounded
partyName nsD:partyName 0 (1)
classification nsD:classification 0 unbounded
creditRating nsD:creditRating 0 unbounded
country nsD:country 0 (1)
region nsD:region 0 unbounded
jurisdiction nsD:jurisdiction 0 unbounded
organizationType nsD:organizationType 0 (1)
contactInfo nsD:contactInfo 0 (1)
businessUnit nsD:businessUnit 0 unbounded
person nsD:person 0 unbounded
groupType nsD:groupType (1) (1)
partyReference nsD:partyReference 2 unbounded
<xs:group> nsD:Party.model (1) (1)
<xs:group> nsD:PartyInformation.model 0 (1)
Collapse Child Attributes:
Name Type Default Value Use
id nsD:id Required
Collapse Derivation Tree:
Collapse References:
nsD:party, nsD:party, nsD:party