Definition Type: Group
Name: Party.model
Namespace: http://www.fpml.org/FpML-5/pretrade
Containing Schema: fpml-shared-5-10.xsd
Documentation:
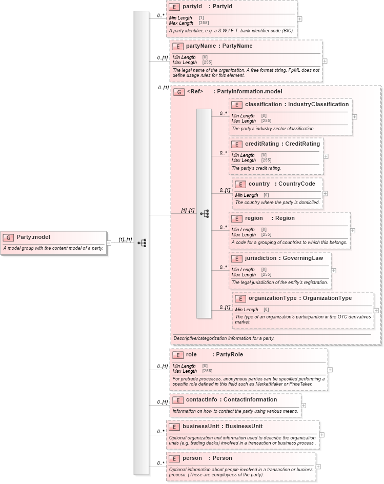
A model group with the content model of a party.
Collapse XSD Schema Diagram:
Drilldown into person in schema fpml-shared-5-10_xsd2 Drilldown into businessUnit in schema fpml-shared-5-10_xsd2 Drilldown into contactInfo in schema fpml-shared-5-10_xsd2 Drilldown into role in schema fpml-shared-5-10_xsd2 Drilldown into organizationType in schema fpml-shared-5-10_xsd2 Drilldown into jurisdiction in schema fpml-shared-5-10_xsd2 Drilldown into region in schema fpml-shared-5-10_xsd2 Drilldown into country in schema fpml-shared-5-10_xsd2 Drilldown into creditRating in schema fpml-shared-5-10_xsd2 Drilldown into classification in schema fpml-shared-5-10_xsd2 Drilldown into PartyInformation.model in schema fpml-shared-5-10_xsd2 Drilldown into partyName in schema fpml-shared-5-10_xsd2 Drilldown into partyId in schema fpml-shared-5-10_xsd2XSD Diagram of Party.model in schema fpml-shared-5-10_xsd2 (Financial products Markup Language (FpML®))
Collapse XSD Schema Code:
<xsd:group name="Party.model">
    <xsd:annotation>
        <xsd:documentation xml:lang="en">A model group with the content model of a party.</xsd:documentation>
    </xsd:annotation>
    <xsd:sequence>
        <xsd:element name="partyId" type="PartyId" minOccurs="0" maxOccurs="unbounded">
            <xsd:annotation>
                <xsd:documentation xml:lang="en">A party identifier, e.g. a S.W.I.F.T. bank identifier code (BIC).</xsd:documentation>
            </xsd:annotation>
        </xsd:element>
        <xsd:element name="partyName" type="PartyName" minOccurs="0">
            <xsd:annotation>
                <xsd:documentation xml:lang="en">The legal name of the organization. A free format string. FpML does not define usage rules for this element.</xsd:documentation>
            </xsd:annotation>
        </xsd:element>
        <xsd:group ref="PartyInformation.model" minOccurs="0">
            <xsd:annotation>
                <xsd:documentation xml:lang="en">Descriptive/categorization information for a party.</xsd:documentation>
            </xsd:annotation>
        </xsd:group>
        <xsd:element name="role" type="PartyRole" minOccurs="0">
            <xsd:annotation>
                <xsd:documentation xml:lang="en">For pretrade processes, anonymous parties can be specified performing a specific role defined in this field such as MarketMaker or PriceTaker.</xsd:documentation>
            </xsd:annotation>
        </xsd:element>
        <xsd:element name="contactInfo" type="ContactInformation" minOccurs="0">
            <xsd:annotation>
                <xsd:documentation xml:lang="en">Information on how to contact the party using various means.</xsd:documentation>
            </xsd:annotation>
        </xsd:element>
        <xsd:element name="businessUnit" type="BusinessUnit" minOccurs="0" maxOccurs="unbounded">
            <xsd:annotation>
                <xsd:documentation xml:lang="en">Optional organization unit information used to describe the organization units (e.g. trading desks) involved in a transaction or business process .</xsd:documentation>
            </xsd:annotation>
        </xsd:element>
        <xsd:element name="person" type="Person" minOccurs="0" maxOccurs="unbounded">
            <xsd:annotation>
                <xsd:documentation xml:lang="en">Optional information about people involved in a transaction or busines process. (These are eomployees of the party).</xsd:documentation>
            </xsd:annotation>
        </xsd:element>
    </xsd:sequence>
</xsd:group>
Collapse Child Elements:
Name Type Min Occurs Max Occurs
partyId nsC:partyId 0 unbounded
partyName nsC:partyName 0 (1)
classification nsC:classification 0 unbounded
creditRating nsC:creditRating 0 unbounded
country nsC:country 0 (1)
region nsC:region 0 unbounded
jurisdiction nsC:jurisdiction 0 unbounded
organizationType nsC:organizationType 0 (1)
role nsC:role 0 (1)
contactInfo nsC:contactInfo 0 (1)
businessUnit nsC:businessUnit 0 unbounded
person nsC:person 0 unbounded
<xs:group> nsC:PartyInformation.model 0 (1)