Definition Type: Element
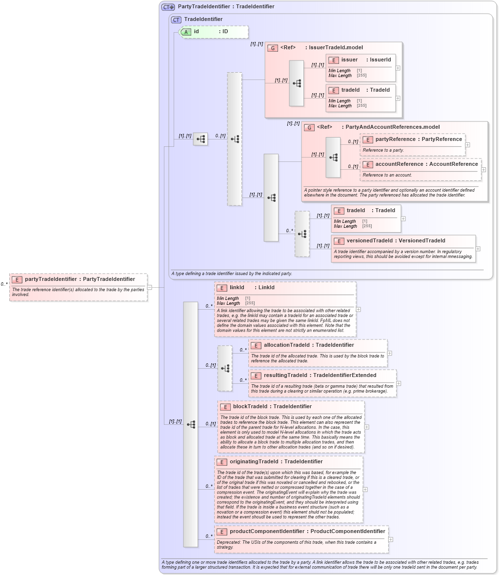
Name: partyTradeIdentifier
Namespace: http://www.fpml.org/FpML-5/pretrade
Type: nsC:PartyTradeIdentifier
Containing Schema: fpml-doc-5-10.xsd
MinOccurs 0
MaxOccurs unbounded
Abstract
Documentation:
The trade reference identifier(s) allocated to the trade by the parties involved.
Collapse XSD Schema Diagram:
Drilldown into productComponentIdentifier in schema fpml-doc-5-10_xsd2 Drilldown into originatingTradeId in schema fpml-doc-5-10_xsd2 Drilldown into blockTradeId in schema fpml-doc-5-10_xsd2 Drilldown into resultingTradeId in schema fpml-doc-5-10_xsd2 Drilldown into allocationTradeId in schema fpml-doc-5-10_xsd2 Drilldown into linkId in schema fpml-doc-5-10_xsd2 Drilldown into versionedTradeId in schema fpml-doc-5-10_xsd2 Drilldown into tradeId in schema fpml-doc-5-10_xsd2 Drilldown into accountReference in schema fpml-shared-5-10_xsd2 Drilldown into partyReference in schema fpml-shared-5-10_xsd2 Drilldown into PartyAndAccountReferences.model in schema fpml-shared-5-10_xsd2 Drilldown into tradeId in schema fpml-shared-5-10_xsd2 Drilldown into issuer in schema fpml-shared-5-10_xsd2 Drilldown into IssuerTradeId.model in schema fpml-shared-5-10_xsd2 Drilldown into id in schema fpml-doc-5-10_xsd2 Drilldown into TradeIdentifier in schema fpml-doc-5-10_xsd2 Drilldown into PartyTradeIdentifier in schema fpml-doc-5-10_xsd2XSD Diagram of partyTradeIdentifier in schema fpml-doc-5-10_xsd2 (Financial products Markup Language (FpML®))
Collapse XSD Schema Code:
<xsd:element name="partyTradeIdentifier" type="PartyTradeIdentifier" minOccurs="0" maxOccurs="unbounded">
    <xsd:annotation>
        <xsd:documentation xml:lang="en">The trade reference identifier(s) allocated to the trade by the parties involved.</xsd:documentation>
    </xsd:annotation>
</xsd:element>
Collapse Child Elements:
Name Type Min Occurs Max Occurs
issuer nsC:issuer (1) (1)
tradeId nsC:tradeId (1) (1)
partyReference nsC:partyReference 0 (1)
accountReference nsC:accountReference 0 (1)
tradeId nsC:tradeId (1) (1)
versionedTradeId nsC:versionedTradeId (1) (1)
linkId nsC:linkId 0 unbounded
allocationTradeId nsC:allocationTradeId 0 unbounded
resultingTradeId nsC:resultingTradeId 0 unbounded
blockTradeId nsC:blockTradeId 0 (1)
originatingTradeId nsC:originatingTradeId 0 unbounded
productComponentIdentifier nsC:productComponentIdentifier 0 unbounded
<xs:group> nsC:IssuerTradeId.model (1) (1)
<xs:group> nsC:PartyAndAccountReferences.model (1) (1)
Collapse Child Attributes:
Name Type Default Value Use
id nsC:id (Optional)
Collapse Derivation Tree: