Definition Type: Element
Name: paymentCalculationPeriod
Namespace: http://www.fpml.org/FpML-5/confirmation
Type: nsA:PaymentCalculationPeriod
Containing Schema: fpml-ird-5-10.xsd
MinOccurs 0
MaxOccurs unbounded
Abstract
Documentation:
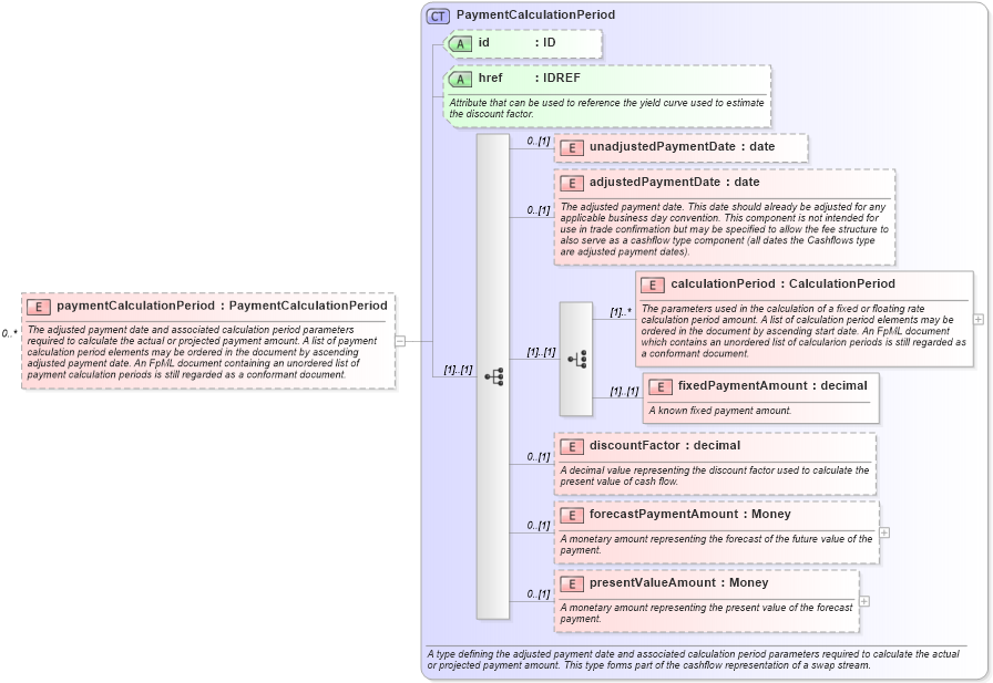
The adjusted payment date and associated calculation period parameters required to calculate the actual or projected payment amount. A list of payment calculation period elements may be ordered in the document by ascending adjusted payment date. An FpML document containing an unordered list of payment calculation periods is still regarded as a conformant document.
Collapse XSD Schema Diagram:
Drilldown into presentValueAmount in schema fpml-ird-5-10_xsd Drilldown into forecastPaymentAmount in schema fpml-ird-5-10_xsd Drilldown into discountFactor in schema fpml-ird-5-10_xsd Drilldown into fixedPaymentAmount in schema fpml-ird-5-10_xsd Drilldown into calculationPeriod in schema fpml-ird-5-10_xsd Drilldown into adjustedPaymentDate in schema fpml-ird-5-10_xsd Drilldown into unadjustedPaymentDate in schema fpml-ird-5-10_xsd Drilldown into href in schema fpml-ird-5-10_xsd Drilldown into id in schema fpml-ird-5-10_xsd Drilldown into PaymentCalculationPeriod in schema fpml-ird-5-10_xsdXSD Diagram of paymentCalculationPeriod in schema fpml-ird-5-10_xsd (Financial products Markup Language (FpML®))
Collapse XSD Schema Code:
<xsd:element name="paymentCalculationPeriod" type="PaymentCalculationPeriod" minOccurs="0" maxOccurs="unbounded">
    <xsd:annotation>
        <xsd:documentation xml:lang="en">The adjusted payment date and associated calculation period parameters required to calculate the actual or projected payment amount. A list of payment calculation period elements may be ordered in the document by ascending adjusted payment date. An FpML document containing an unordered list of payment calculation periods is still regarded as a conformant document.</xsd:documentation>
    </xsd:annotation>
</xsd:element>
Collapse Child Elements:
Name Type Min Occurs Max Occurs
unadjustedPaymentDate nsA:unadjustedPaymentDate 0 (1)
adjustedPaymentDate nsA:adjustedPaymentDate 0 (1)
calculationPeriod nsA:calculationPeriod (1) unbounded
fixedPaymentAmount nsA:fixedPaymentAmount (1) (1)
discountFactor nsA:discountFactor 0 (1)
forecastPaymentAmount nsA:forecastPaymentAmount 0 (1)
presentValueAmount nsA:presentValueAmount 0 (1)
Collapse Child Attributes:
Name Type Default Value Use
id nsA:id (Optional)
href nsA:href (Optional)
Collapse Derivation Tree: