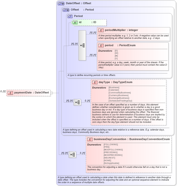
Definition Type: Element
Name: paymentDate
Namespace: http://www.fpml.org/FpML-5/recordkeeping
Type: nsD:DateOffset
Containing Schema: fpml-com-5-10.xsd
MinOccurs 0
MaxOccurs (1)
Abstract
Collapse XSD Schema Diagram:
Drilldown into businessDayConvention in schema fpml-shared-5-10_xsd3 Drilldown into dayType in schema fpml-shared-5-10_xsd3 Drilldown into period in schema fpml-shared-5-10_xsd3 Drilldown into periodMultiplier in schema fpml-shared-5-10_xsd3 Drilldown into id in schema fpml-shared-5-10_xsd3 Drilldown into Period in schema fpml-shared-5-10_xsd3 Drilldown into Offset in schema fpml-shared-5-10_xsd3 Drilldown into DateOffset in schema fpml-shared-5-10_xsd3XSD Diagram of paymentDate in schema fpml-com-5-10_xsd1 (Financial products Markup Language (FpML®))
Collapse XSD Schema Code:
<xsd:element name="paymentDate" type="DateOffset" minOccurs="0" />
Collapse Child Elements:
Name Type Min Occurs Max Occurs
periodMultiplier nsD:periodMultiplier (1) (1)
period nsD:period (1) (1)
dayType nsD:dayType 0 (1)
businessDayConvention nsD:businessDayConvention 0 (1)
Collapse Child Attributes:
Name Type Default Value Use
id nsD:id (Optional)
Collapse Derivation Tree: