Definition Type: Element
Name: prePayment
Namespace: http://www.fpml.org/FpML-5/reporting
Type: nsE:PrePayment
Containing Schema: fpml-eqd-5-10.xsd
MinOccurs (1)
MaxOccurs (1)
Abstract
Documentation:
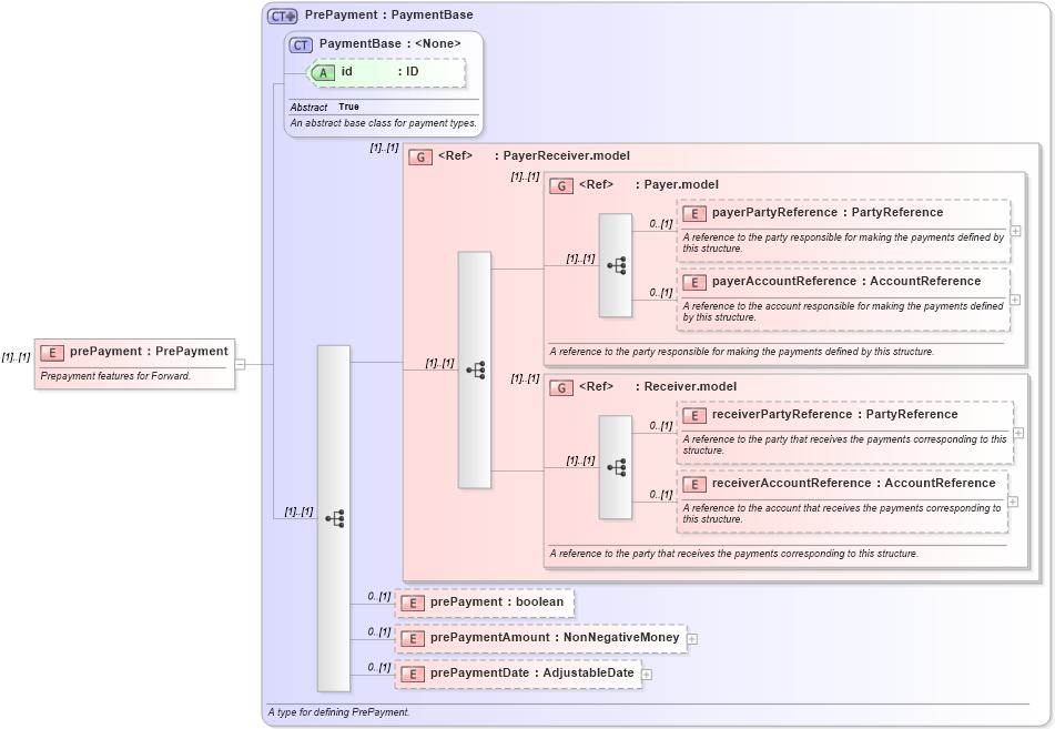
Prepayment features for Forward.
Collapse XSD Schema Diagram:
Drilldown into prePaymentDate in schema fpml-eqd-5-10_xsd2 Drilldown into prePaymentAmount in schema fpml-eqd-5-10_xsd2 Drilldown into prePayment in schema fpml-eqd-5-10_xsd2 Drilldown into receiverAccountReference in schema fpml-shared-5-10_xsd4 Drilldown into receiverPartyReference in schema fpml-shared-5-10_xsd4 Drilldown into Receiver.model in schema fpml-shared-5-10_xsd4 Drilldown into payerAccountReference in schema fpml-shared-5-10_xsd4 Drilldown into payerPartyReference in schema fpml-shared-5-10_xsd4 Drilldown into Payer.model in schema fpml-shared-5-10_xsd4 Drilldown into PayerReceiver.model in schema fpml-shared-5-10_xsd4 Drilldown into id in schema fpml-shared-5-10_xsd4 Drilldown into PaymentBase in schema fpml-shared-5-10_xsd4 Drilldown into PrePayment in schema fpml-eqd-5-10_xsd2XSD Diagram of prePayment in schema fpml-eqd-5-10_xsd2 (Financial products Markup Language (FpML®))
Collapse XSD Schema Code:
<xsd:element name="prePayment" type="PrePayment">
    <xsd:annotation>
        <xsd:documentation xml:lang="en">Prepayment features for Forward.</xsd:documentation>
    </xsd:annotation>
</xsd:element>
Collapse Child Elements:
Name Type Min Occurs Max Occurs
payerPartyReference nsE:payerPartyReference 0 (1)
payerAccountReference nsE:payerAccountReference 0 (1)
receiverPartyReference nsE:receiverPartyReference 0 (1)
receiverAccountReference nsE:receiverAccountReference 0 (1)
prePayment nsE:prePayment 0 (1)
prePaymentAmount nsE:prePaymentAmount 0 (1)
prePaymentDate nsE:prePaymentDate 0 (1)
<xs:group> nsE:PayerReceiver.model (1) (1)
<xs:group> nsE:Payer.model (1) (1)
<xs:group> nsE:Receiver.model (1) (1)
Collapse Child Attributes:
Name Type Default Value Use
id nsE:id (Optional)
Collapse Derivation Tree: