Definition Type: Element
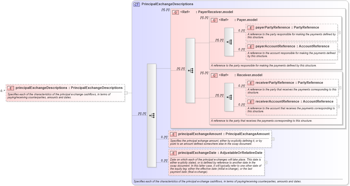
Name: principalExchangeDescriptions
Namespace: http://www.fpml.org/FpML-5/reporting
Type: nsE:PrincipalExchangeDescriptions
Containing Schema: fpml-eq-shared-5-10.xsd
MinOccurs 0
MaxOccurs unbounded
Abstract
Documentation:
Specifies each of the characteristics of the principal exchange cashflows, in terms of paying/receiving counterparties, amounts and dates.
Collapse XSD Schema Diagram:
Drilldown into principalExchangeDate in schema fpml-eq-shared-5-10_xsd2 Drilldown into principalExchangeAmount in schema fpml-eq-shared-5-10_xsd2 Drilldown into receiverAccountReference in schema fpml-shared-5-10_xsd4 Drilldown into receiverPartyReference in schema fpml-shared-5-10_xsd4 Drilldown into Receiver.model in schema fpml-shared-5-10_xsd4 Drilldown into payerAccountReference in schema fpml-shared-5-10_xsd4 Drilldown into payerPartyReference in schema fpml-shared-5-10_xsd4 Drilldown into Payer.model in schema fpml-shared-5-10_xsd4 Drilldown into PayerReceiver.model in schema fpml-shared-5-10_xsd4 Drilldown into PrincipalExchangeDescriptions in schema fpml-eq-shared-5-10_xsd2XSD Diagram of principalExchangeDescriptions in schema fpml-eq-shared-5-10_xsd2 (Financial products Markup Language (FpML®))
Collapse XSD Schema Code:
<xsd:element name="principalExchangeDescriptions" type="PrincipalExchangeDescriptions" minOccurs="0" maxOccurs="unbounded">
    <xsd:annotation>
        <xsd:documentation xml:lang="en">Specifies each of the characteristics of the principal exchange cashflows, in terms of paying/receiving counterparties, amounts and dates.</xsd:documentation>
    </xsd:annotation>
</xsd:element>
Collapse Child Elements:
Name Type Min Occurs Max Occurs
payerPartyReference nsE:payerPartyReference 0 (1)
payerAccountReference nsE:payerAccountReference 0 (1)
receiverPartyReference nsE:receiverPartyReference 0 (1)
receiverAccountReference nsE:receiverAccountReference 0 (1)
principalExchangeAmount nsE:principalExchangeAmount 0 (1)
principalExchangeDate nsE:principalExchangeDate 0 (1)
<xs:group> nsE:PayerReceiver.model (1) (1)
<xs:group> nsE:Payer.model (1) (1)
<xs:group> nsE:Receiver.model (1) (1)
Collapse Derivation Tree: