Definition Type: ComplexType
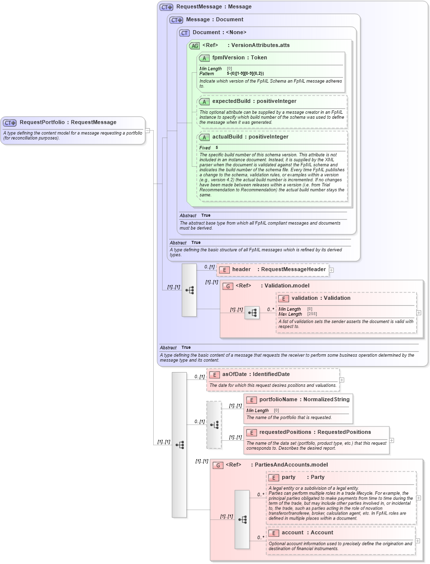
Name: RequestPortfolio
Namespace: http://www.fpml.org/FpML-5/reporting
Type: nsE:RequestMessage
Containing Schema: fpml-reconciliation-5-10.xsd
Abstract
Documentation:
A type defining the content model for a message requesting a portfolio (for reconciliation purposes).
Collapse XSD Schema Diagram:
Drilldown into account in schema fpml-shared-5-10_xsd4 Drilldown into party in schema fpml-shared-5-10_xsd4 Drilldown into PartiesAndAccounts.model in schema fpml-shared-5-10_xsd4 Drilldown into requestedPositions in schema fpml-reconciliation-5-10_xsd Drilldown into portfolioName in schema fpml-reconciliation-5-10_xsd Drilldown into asOfDate in schema fpml-reconciliation-5-10_xsd Drilldown into validation in schema fpml-doc-5-10_xsd4 Drilldown into Validation.model in schema fpml-doc-5-10_xsd4 Drilldown into header in schema fpml-msg-5-10_xsd3 Drilldown into actualBuild in schema fpml-doc-5-10_xsd4 Drilldown into expectedBuild in schema fpml-doc-5-10_xsd4 Drilldown into fpmlVersion in schema fpml-doc-5-10_xsd4 Drilldown into VersionAttributes.atts in schema fpml-doc-5-10_xsd4 Drilldown into Document in schema fpml-doc-5-10_xsd4 Drilldown into Message in schema fpml-msg-5-10_xsd3 Drilldown into RequestMessage in schema fpml-msg-5-10_xsd3XSD Diagram of RequestPortfolio in schema fpml-reconciliation-5-10_xsd (Financial products Markup Language (FpML®))
Collapse XSD Schema Code:
<xsd:complexType name="RequestPortfolio">
    <xsd:annotation>
        <xsd:documentation xml:lang="en">A type defining the content model for a message requesting a portfolio (for reconciliation purposes).</xsd:documentation>
    </xsd:annotation>
    <xsd:complexContent>
        <xsd:extension base="RequestMessage">
            <xsd:sequence>
                <xsd:element name="asOfDate" type="IdentifiedDate" minOccurs="0">
                    <xsd:annotation>
                        <xsd:documentation xml:lang="en">The date for which this request desires positions and valuations.</xsd:documentation>
                    </xsd:annotation>
                </xsd:element>
                <xsd:choice minOccurs="0">
                    <xsd:element name="portfolioName" type="NormalizedString">
                        <xsd:annotation>
                            <xsd:documentation xml:lang="en">The name of the portfolio that is requested.</xsd:documentation>
                        </xsd:annotation>
                    </xsd:element>
                    <xsd:element name="requestedPositions" type="RequestedPositions">
                        <xsd:annotation>
                            <xsd:documentation xml:lang="en">The name of the data set (portfolio, product type, etc.) that this request corresponds to. Describes the desired report.</xsd:documentation>
                        </xsd:annotation>
                    </xsd:element>
                </xsd:choice>
                <xsd:group ref="PartiesAndAccounts.model" />
            </xsd:sequence>
        </xsd:extension>
    </xsd:complexContent>
</xsd:complexType>
Collapse Child Elements:
Name Type Min Occurs Max Occurs
header nsE:header 0 (1)
validation nsE:validation 0 unbounded
asOfDate nsE:asOfDate 0 (1)
portfolioName nsE:portfolioName (1) (1)
requestedPositions nsE:requestedPositions (1) (1)
party nsE:party 0 unbounded
account nsE:account 0 unbounded
<xs:group> nsE:Validation.model (1) (1)
<xs:group> nsE:PartiesAndAccounts.model (1) (1)
Collapse Child Attributes:
Name Type Default Value Use
fpmlVersion nsE:fpmlVersion Required
expectedBuild nsE:expectedBuild (Optional)
actualBuild nsE:actualBuild (Optional)
Collapse Derivation Tree:
Collapse References:
nsE:requestPortfolio