Definition Type: Element
Name: resultingTrade
Namespace: http://www.fpml.org/FpML-5/recordkeeping
Type: nsD:Trade
Containing Schema: fpml-business-events-5-10.xsd
MinOccurs 0
MaxOccurs (1)
Abstract
Collapse XSD Schema Diagram:
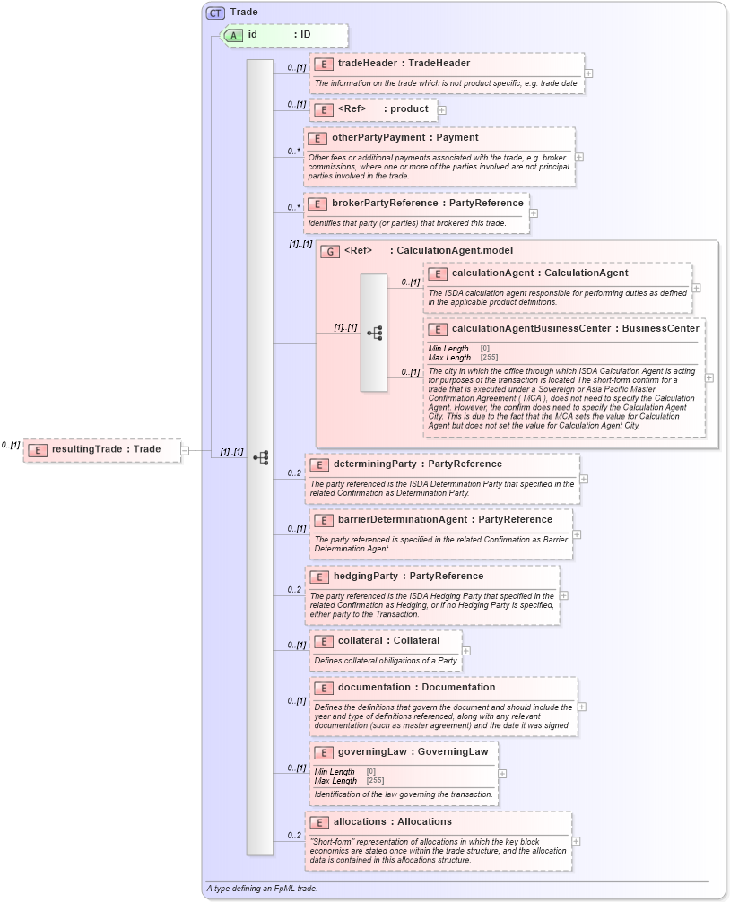
Drilldown into allocations in schema fpml-doc-5-10_xsd3 Drilldown into governingLaw in schema fpml-doc-5-10_xsd3 Drilldown into documentation in schema fpml-doc-5-10_xsd3 Drilldown into collateral in schema fpml-doc-5-10_xsd3 Drilldown into hedgingParty in schema fpml-doc-5-10_xsd3 Drilldown into barrierDeterminationAgent in schema fpml-doc-5-10_xsd3 Drilldown into determiningParty in schema fpml-doc-5-10_xsd3 Drilldown into calculationAgentBusinessCenter in schema fpml-doc-5-10_xsd3 Drilldown into calculationAgent in schema fpml-doc-5-10_xsd3 Drilldown into CalculationAgent.model in schema fpml-doc-5-10_xsd3 Drilldown into brokerPartyReference in schema fpml-doc-5-10_xsd3 Drilldown into otherPartyPayment in schema fpml-doc-5-10_xsd3 Drilldown into product in schema fpml-shared-5-10_xsd3 Drilldown into tradeHeader in schema fpml-doc-5-10_xsd3 Drilldown into id in schema fpml-doc-5-10_xsd3 Drilldown into Trade in schema fpml-doc-5-10_xsd3XSD Diagram of resultingTrade in schema fpml-business-events-5-10_xsd2 (Financial products Markup Language (FpML®))
Collapse XSD Schema Code:
<xsd:element name="resultingTrade" type="Trade" minOccurs="0" />
Collapse Child Elements:
Name Type Min Occurs Max Occurs
tradeHeader nsD:tradeHeader 0 (1)
product nsD:product 0 (1)
otherPartyPayment nsD:otherPartyPayment 0 unbounded
brokerPartyReference nsD:brokerPartyReference 0 unbounded
calculationAgent nsD:calculationAgent 0 (1)
calculationAgentBusinessCenter nsD:calculationAgentBusinessCenter 0 (1)
determiningParty nsD:determiningParty 0 2
barrierDeterminationAgent nsD:barrierDeterminationAgent 0 (1)
hedgingParty nsD:hedgingParty 0 2
collateral nsD:collateral 0 (1)
documentation nsD:documentation 0 (1)
governingLaw nsD:governingLaw 0 (1)
allocations nsD:allocations 0 2
<xs:group> nsD:CalculationAgent.model (1) (1)
Collapse Child Attributes:
Name Type Default Value Use
id nsD:id (Optional)
Collapse Derivation Tree: