Definition Type: ComplexType
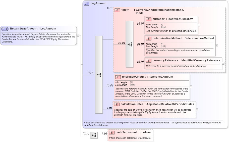
Name: ReturnSwapAmount
Namespace: http://www.fpml.org/FpML-5/transparency
Type: nsF:LegAmount
Containing Schema: fpml-eq-shared-5-10.xsd
Abstract
Documentation:
Specifies, in relation to each Payment Date, the amount to which the Payment Date relates. For Equity Swaps this element is equivalent to the Equity Amount term as defined in the ISDA 2002 Equity Derivatives Definitions.
Collapse XSD Schema Diagram:
Drilldown into cashSettlement in schema fpml-eq-shared-5-10_xsd3 Drilldown into calculationDates in schema fpml-eq-shared-5-10_xsd3 Drilldown into referenceAmount in schema fpml-eq-shared-5-10_xsd3 Drilldown into currencyReference in schema fpml-eq-shared-5-10_xsd3 Drilldown into determinationMethod in schema fpml-eq-shared-5-10_xsd3 Drilldown into currency in schema fpml-eq-shared-5-10_xsd3 Drilldown into CurrencyAndDeterminationMethod.model in schema fpml-eq-shared-5-10_xsd3 Drilldown into LegAmount in schema fpml-eq-shared-5-10_xsd3XSD Diagram of ReturnSwapAmount in schema fpml-eq-shared-5-10_xsd3 (Financial products Markup Language (FpML®))
Collapse XSD Schema Code:
<xsd:complexType name="ReturnSwapAmount">
    <xsd:annotation>
        <xsd:documentation xml:lang="en">Specifies, in relation to each Payment Date, the amount to which the Payment Date relates. For Equity Swaps this element is equivalent to the Equity Amount term as defined in the ISDA 2002 Equity Derivatives Definitions.</xsd:documentation>
    </xsd:annotation>
    <xsd:complexContent>
        <xsd:extension base="LegAmount">
            <xsd:sequence>
                <xsd:element name="cashSettlement" type="xsd:boolean" minOccurs="0">
                    <xsd:annotation>
                        <xsd:documentation xml:lang="en">If true, then cash settlement is applicable.</xsd:documentation>
                    </xsd:annotation>
                </xsd:element>
            </xsd:sequence>
        </xsd:extension>
    </xsd:complexContent>
</xsd:complexType>
Collapse Child Elements:
Name Type Min Occurs Max Occurs
currency nsF:currency (1) (1)
determinationMethod nsF:determinationMethod (1) (1)
currencyReference nsF:currencyReference (1) (1)
referenceAmount nsF:referenceAmount (1) (1)
calculationDates nsF:calculationDates 0 (1)
cashSettlement nsF:cashSettlement 0 (1)
<xs:group> nsF:CurrencyAndDeterminationMethod.model 0 (1)
Collapse Derivation Tree:
Collapse References:
nsF:amount