Definition Type: ComplexType
Name: SensitivityDefinition
Namespace: http://www.fpml.org/FpML-5/recordkeeping
Containing Schema: fpml-riskdef-5-10.xsd
Abstract
Documentation:
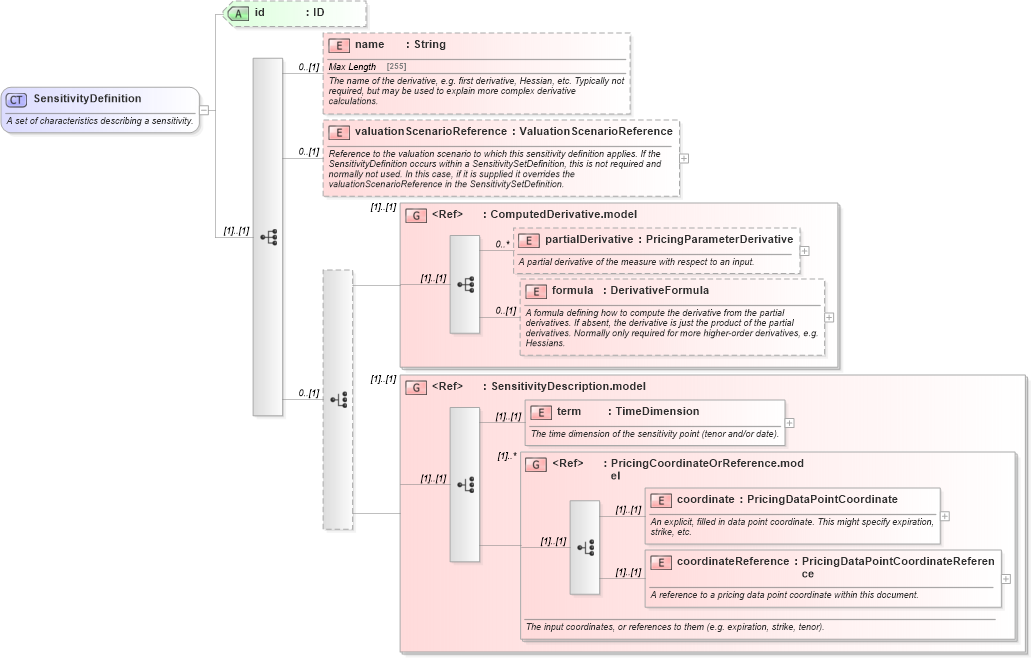
A set of characteristics describing a sensitivity.
Collapse XSD Schema Diagram:
Drilldown into coordinateReference in schema fpml-riskdef-5-10_xsd1 Drilldown into coordinate in schema fpml-riskdef-5-10_xsd1 Drilldown into PricingCoordinateOrReference.model in schema fpml-riskdef-5-10_xsd1 Drilldown into term in schema fpml-riskdef-5-10_xsd1 Drilldown into SensitivityDescription.model in schema fpml-riskdef-5-10_xsd1 Drilldown into formula in schema fpml-riskdef-5-10_xsd1 Drilldown into partialDerivative in schema fpml-riskdef-5-10_xsd1 Drilldown into ComputedDerivative.model in schema fpml-riskdef-5-10_xsd1 Drilldown into valuationScenarioReference in schema fpml-riskdef-5-10_xsd1 Drilldown into name in schema fpml-riskdef-5-10_xsd1 Drilldown into id in schema fpml-riskdef-5-10_xsd1XSD Diagram of SensitivityDefinition in schema fpml-riskdef-5-10_xsd1 (Financial products Markup Language (FpML®))
Collapse XSD Schema Code:
<xsd:complexType name="SensitivityDefinition">
    <xsd:annotation>
        <xsd:documentation xml:lang="en">A set of characteristics describing a sensitivity.</xsd:documentation>
    </xsd:annotation>
    <xsd:sequence>
        <xsd:element name="name" type="String" minOccurs="0">
            <xsd:annotation>
                <xsd:documentation xml:lang="en">The name of the derivative, e.g. first derivative, Hessian, etc. Typically not required, but may be used to explain more complex derivative calculations.</xsd:documentation>
            </xsd:annotation>
        </xsd:element>
        <xsd:element name="valuationScenarioReference" type="ValuationScenarioReference" minOccurs="0">
            <xsd:annotation>
                <xsd:documentation xml:lang="en">Reference to the valuation scenario to which this sensitivity definition applies. If the SensitivityDefinition occurs within a SensitivitySetDefinition, this is not required and normally not used. In this case, if it is supplied it overrides the valuationScenarioReference in the SensitivitySetDefinition.</xsd:documentation>
            </xsd:annotation>
        </xsd:element>
        <xsd:choice minOccurs="0">
            <xsd:group ref="ComputedDerivative.model" />
            <xsd:group ref="SensitivityDescription.model" />
        </xsd:choice>
    </xsd:sequence>
    <xsd:attribute name="id" type="xsd:ID" />
</xsd:complexType>
Collapse Child Elements:
Name Type Min Occurs Max Occurs
name nsD:name 0 (1)
valuationScenarioReference nsD:valuationScenarioReference 0 (1)
partialDerivative nsD:partialDerivative 0 unbounded
formula nsD:formula 0 (1)
term nsD:term (1) (1)
coordinate nsD:coordinate (1) (1)
coordinateReference nsD:coordinateReference (1) (1)
<xs:group> nsD:ComputedDerivative.model (1) (1)
<xs:group> nsD:SensitivityDescription.model (1) (1)
<xs:group> nsD:PricingCoordinateOrReference.model (1) unbounded
Collapse Child Attributes:
Name Type Default Value Use
id nsD:id (Optional)
Collapse Derivation Tree:
Collapse References:
nsD:sensitivityDefinition