Definition Type: Element
Name: sensitivityDefinition
Namespace: http://www.fpml.org/FpML-5/reporting
Type: nsE:SensitivityDefinition
Containing Schema: fpml-riskdef-5-10.xsd
MinOccurs 0
MaxOccurs unbounded
Abstract
Documentation:
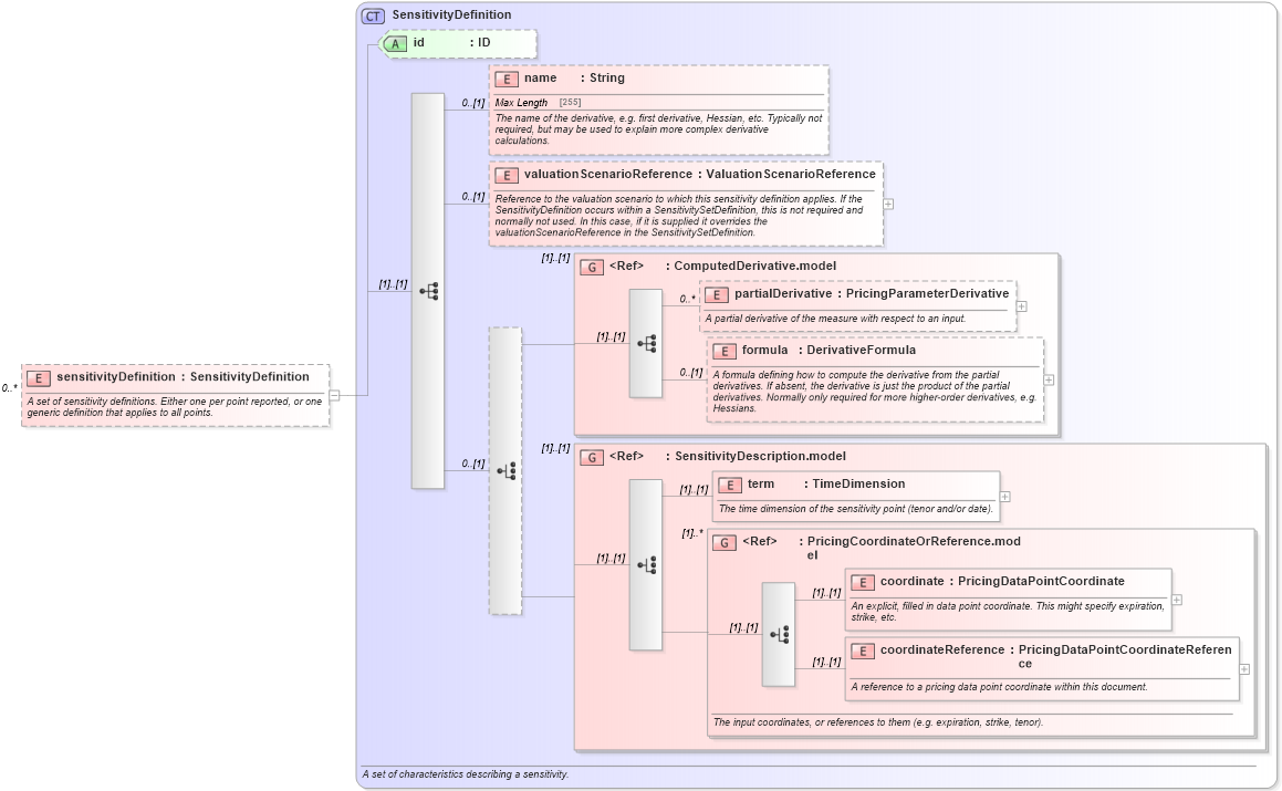
A set of sensitivity definitions. Either one per point reported, or one generic definition that applies to all points.
Collapse XSD Schema Diagram:
Drilldown into coordinateReference in schema fpml-riskdef-5-10_xsd2 Drilldown into coordinate in schema fpml-riskdef-5-10_xsd2 Drilldown into PricingCoordinateOrReference.model in schema fpml-riskdef-5-10_xsd2 Drilldown into term in schema fpml-riskdef-5-10_xsd2 Drilldown into SensitivityDescription.model in schema fpml-riskdef-5-10_xsd2 Drilldown into formula in schema fpml-riskdef-5-10_xsd2 Drilldown into partialDerivative in schema fpml-riskdef-5-10_xsd2 Drilldown into ComputedDerivative.model in schema fpml-riskdef-5-10_xsd2 Drilldown into valuationScenarioReference in schema fpml-riskdef-5-10_xsd2 Drilldown into name in schema fpml-riskdef-5-10_xsd2 Drilldown into id in schema fpml-riskdef-5-10_xsd2 Drilldown into SensitivityDefinition in schema fpml-riskdef-5-10_xsd2XSD Diagram of sensitivityDefinition in schema fpml-riskdef-5-10_xsd2 (Financial products Markup Language (FpML®))
Collapse XSD Schema Code:
<xsd:element name="sensitivityDefinition" type="SensitivityDefinition" minOccurs="0" maxOccurs="unbounded">
    <xsd:annotation>
        <xsd:documentation xml:lang="en">A set of sensitivity definitions. Either one per point reported, or one generic definition that applies to all points.</xsd:documentation>
    </xsd:annotation>
</xsd:element>
Collapse Child Elements:
Name Type Min Occurs Max Occurs
name nsE:name 0 (1)
valuationScenarioReference nsE:valuationScenarioReference 0 (1)
partialDerivative nsE:partialDerivative 0 unbounded
formula nsE:formula 0 (1)
term nsE:term (1) (1)
coordinate nsE:coordinate (1) (1)
coordinateReference nsE:coordinateReference (1) (1)
<xs:group> nsE:ComputedDerivative.model (1) (1)
<xs:group> nsE:SensitivityDescription.model (1) (1)
<xs:group> nsE:PricingCoordinateOrReference.model (1) unbounded
Collapse Child Attributes:
Name Type Default Value Use
id nsE:id (Optional)
Collapse Derivation Tree: