| Definition Type: | Element |
| Name: | settlementPeriods |
| Namespace: | http://www.fpml.org/FpML-5/confirmation |
| Type: | nsA:SettlementPeriods |
| Containing Schema: | fpml-com-5-10.xsd |
| MinOccurs | (1) |
| MaxOccurs | unbounded |
| Abstract | |
| Documentation: |
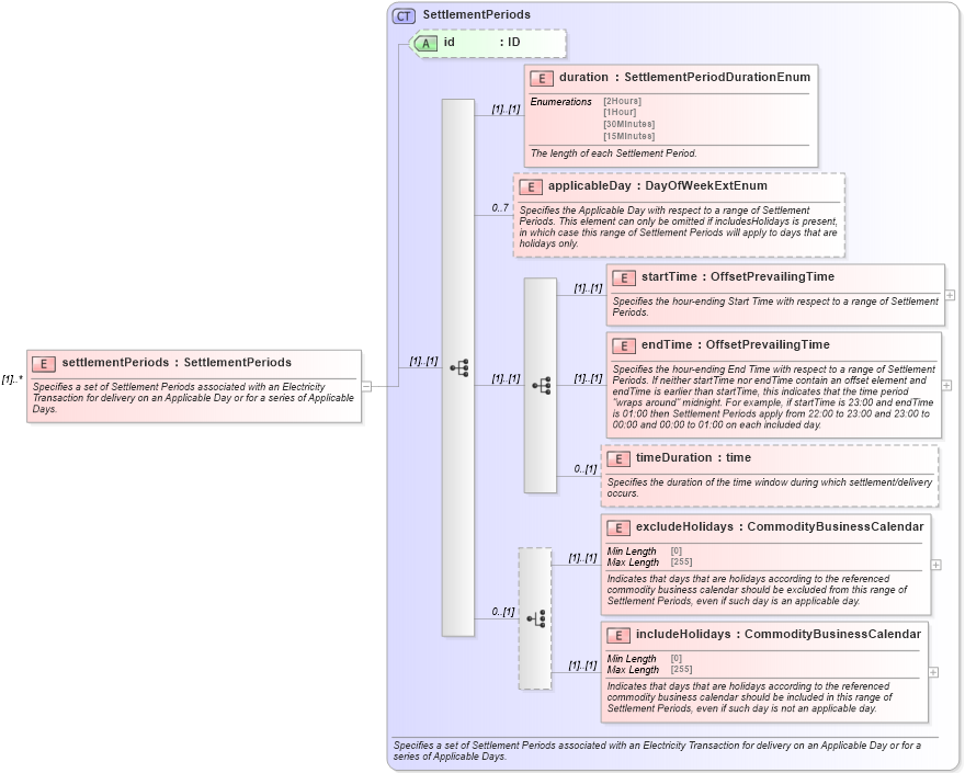
Specifies a set of Settlement Periods associated with an Electricity Transaction for
delivery on an Applicable Day or for a series of Applicable Days.
|
![]() |
|
|
|||||||||||||||||||||||||||||||||
|
|||||||||
|
|