Definition Type: Element
Name: settlementPeriods
Namespace: http://www.fpml.org/FpML-5/reporting
Type: nsE:SettlementPeriods
Containing Schema: fpml-com-5-10.xsd
MinOccurs (1)
MaxOccurs unbounded
Abstract
Documentation:
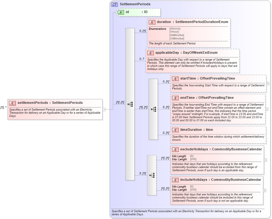
Specifies a set of Settlement Periods associated with an Electricity Transaction for delivery on an Applicable Day or for a series of Applicable Days.
Collapse XSD Schema Diagram:
Drilldown into includeHolidays in schema fpml-com-5-10_xsd2 Drilldown into excludeHolidays in schema fpml-com-5-10_xsd2 Drilldown into timeDuration in schema fpml-com-5-10_xsd2 Drilldown into endTime in schema fpml-com-5-10_xsd2 Drilldown into startTime in schema fpml-com-5-10_xsd2 Drilldown into applicableDay in schema fpml-com-5-10_xsd2 Drilldown into duration in schema fpml-com-5-10_xsd2 Drilldown into id in schema fpml-com-5-10_xsd2 Drilldown into SettlementPeriods in schema fpml-com-5-10_xsd2XSD Diagram of settlementPeriods in schema fpml-com-5-10_xsd2 (Financial products Markup Language (FpML®))
Collapse XSD Schema Code:
<xsd:element name="settlementPeriods" type="SettlementPeriods" maxOccurs="unbounded">
    <xsd:annotation>
        <xsd:documentation xml:lang="en">Specifies a set of Settlement Periods associated with an Electricity Transaction for delivery on an Applicable Day or for a series of Applicable Days.</xsd:documentation>
    </xsd:annotation>
</xsd:element>
Collapse Child Elements:
Name Type Min Occurs Max Occurs
duration nsE:duration 0 (1)
applicableDay nsE:applicableDay 0 7
startTime nsE:startTime 0 (1)
endTime nsE:endTime 0 (1)
timeDuration nsE:timeDuration 0 (1)
excludeHolidays nsE:excludeHolidays (1) (1)
includeHolidays nsE:includeHolidays (1) (1)
Collapse Child Attributes:
Name Type Default Value Use
id nsE:id (Optional)
Collapse Derivation Tree: