Definition Type: Element
Name: standardQuality
Namespace: http://www.fpml.org/FpML-5/reporting
Type: nsE:CoalStandardQuality
Containing Schema: fpml-com-5-10.xsd
MinOccurs (1)
MaxOccurs (1)
Abstract
Collapse XSD Schema Diagram:
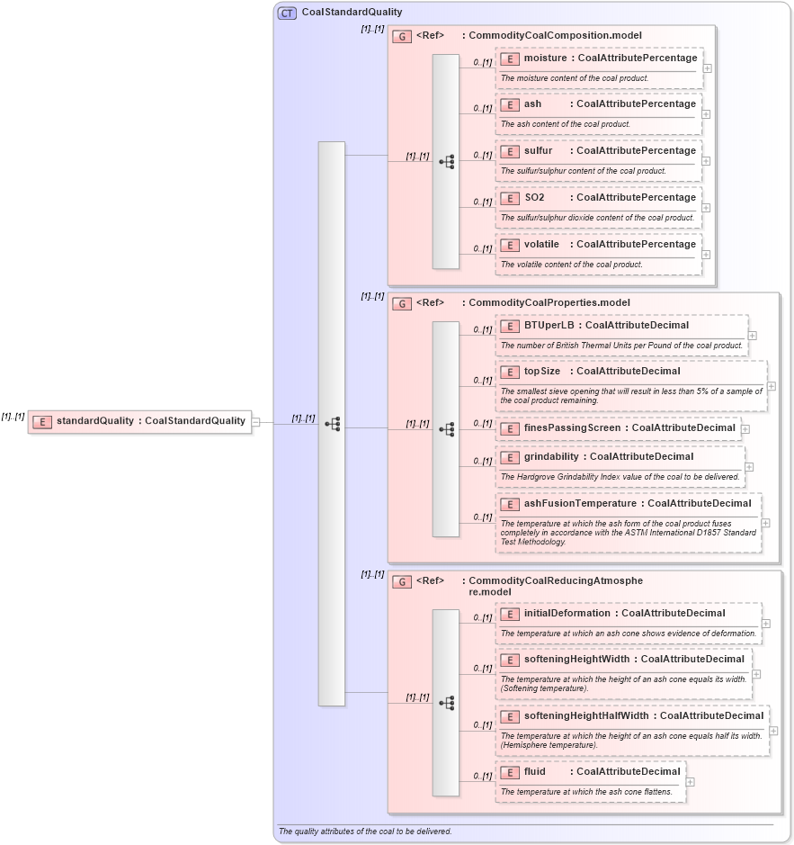
Drilldown into fluid in schema fpml-com-5-10_xsd2 Drilldown into softeningHeightHalfWidth in schema fpml-com-5-10_xsd2 Drilldown into softeningHeightWidth in schema fpml-com-5-10_xsd2 Drilldown into initialDeformation in schema fpml-com-5-10_xsd2 Drilldown into CommodityCoalReducingAtmosphere.model in schema fpml-com-5-10_xsd2 Drilldown into ashFusionTemperature in schema fpml-com-5-10_xsd2 Drilldown into grindability in schema fpml-com-5-10_xsd2 Drilldown into finesPassingScreen in schema fpml-com-5-10_xsd2 Drilldown into topSize in schema fpml-com-5-10_xsd2 Drilldown into BTUperLB in schema fpml-com-5-10_xsd2 Drilldown into CommodityCoalProperties.model in schema fpml-com-5-10_xsd2 Drilldown into volatile in schema fpml-com-5-10_xsd2 Drilldown into SO2 in schema fpml-com-5-10_xsd2 Drilldown into sulfur in schema fpml-com-5-10_xsd2 Drilldown into ash in schema fpml-com-5-10_xsd2 Drilldown into moisture in schema fpml-com-5-10_xsd2 Drilldown into CommodityCoalComposition.model in schema fpml-com-5-10_xsd2 Drilldown into CoalStandardQuality in schema fpml-com-5-10_xsd2XSD Diagram of standardQuality in schema fpml-com-5-10_xsd2 (Financial products Markup Language (FpML®))
Collapse XSD Schema Code:
<xsd:element name="standardQuality" type="CoalStandardQuality" />
Collapse Child Elements:
Name Type Min Occurs Max Occurs
moisture nsE:moisture 0 (1)
ash nsE:ash 0 (1)
sulfur nsE:sulfur 0 (1)
SO2 nsE:SO2 0 (1)
volatile nsE:volatile 0 (1)
BTUperLB nsE:BTUperLB 0 (1)
topSize nsE:topSize 0 (1)
finesPassingScreen nsE:finesPassingScreen 0 (1)
grindability nsE:grindability 0 (1)
ashFusionTemperature nsE:ashFusionTemperature 0 (1)
initialDeformation nsE:initialDeformation 0 (1)
softeningHeightWidth nsE:softeningHeightWidth 0 (1)
softeningHeightHalfWidth nsE:softeningHeightHalfWidth 0 (1)
fluid nsE:fluid 0 (1)
<xs:group> nsE:CommodityCoalComposition.model (1) (1)
<xs:group> nsE:CommodityCoalProperties.model (1) (1)
<xs:group> nsE:CommodityCoalReducingAtmosphere.model (1) (1)
Collapse Derivation Tree: