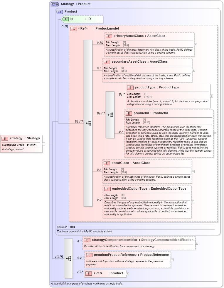
Definition Type: Element
Name: strategy
Namespace: http://www.fpml.org/FpML-5/legal
Type: nsB:Strategy
Containing Schema: fpml-doc-5-10.xsd
Abstract
Documentation:
A strategy product.
Collapse XSD Schema Diagram:
Drilldown into product in schema fpml-shared-5-10_xsd1 Drilldown into premiumProductReference in schema fpml-doc-5-10_xsd1 Drilldown into strategyComponentIdentifier in schema fpml-doc-5-10_xsd1 Drilldown into embeddedOptionType in schema fpml-shared-5-10_xsd1 Drilldown into assetClass in schema fpml-shared-5-10_xsd1 Drilldown into productId in schema fpml-shared-5-10_xsd1 Drilldown into productType in schema fpml-shared-5-10_xsd1 Drilldown into secondaryAssetClass in schema fpml-shared-5-10_xsd1 Drilldown into primaryAssetClass in schema fpml-shared-5-10_xsd1 Drilldown into Product.model in schema fpml-shared-5-10_xsd1 Drilldown into id in schema fpml-shared-5-10_xsd1 Drilldown into Product in schema fpml-shared-5-10_xsd1 Drilldown into Strategy in schema fpml-doc-5-10_xsd1XSD Diagram of strategy in schema fpml-doc-5-10_xsd1 (Financial products Markup Language (FpML®))
Collapse XSD Schema Code:
<xsd:element name="strategy" type="Strategy" substitutionGroup="product">
    <xsd:annotation>
        <xsd:documentation xml:lang="en">A strategy product.</xsd:documentation>
    </xsd:annotation>
</xsd:element>
Collapse Child Elements:
Name Type Min Occurs Max Occurs
primaryAssetClass nsB:primaryAssetClass 0 (1)
secondaryAssetClass nsB:secondaryAssetClass 0 unbounded
productType nsB:productType (1) unbounded
productId nsB:productId 0 unbounded
assetClass nsB:assetClass 0 unbounded
embeddedOptionType nsB:embeddedOptionType 0 2
strategyComponentIdentifier nsB:strategyComponentIdentifier 0 unbounded
premiumProductReference nsB:premiumProductReference 0 (1)
product nsB:product (1) unbounded
Collapse Child Attributes:
Name Type Default Value Use
id nsB:id (Optional)
Collapse Derivation Tree:
Collapse References:
nsB:product