Definition Type: Element
Name: stubCalculationPeriodAmount
Namespace: http://www.fpml.org/FpML-5/confirmation
Type: nsA:StubCalculationPeriodAmount
Containing Schema: fpml-ird-5-10.xsd
MinOccurs 0
MaxOccurs (1)
Abstract
Documentation:
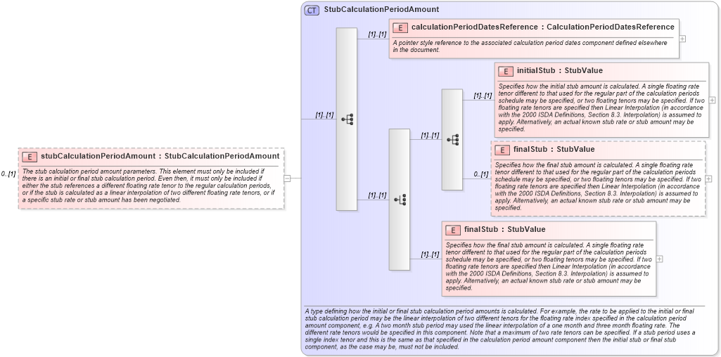
The stub calculation period amount parameters. This element must only be included if there is an initial or final stub calculation period. Even then, it must only be included if either the stub references a different floating rate tenor to the regular calculation periods, or if the stub is calculated as a linear interpolation of two different floating rate tenors, or if a specific stub rate or stub amount has been negotiated.
Collapse XSD Schema Diagram:
Drilldown into finalStub in schema fpml-ird-5-10_xsd Drilldown into finalStub in schema fpml-ird-5-10_xsd Drilldown into initialStub in schema fpml-ird-5-10_xsd Drilldown into calculationPeriodDatesReference in schema fpml-ird-5-10_xsd Drilldown into StubCalculationPeriodAmount in schema fpml-ird-5-10_xsdXSD Diagram of stubCalculationPeriodAmount in schema fpml-ird-5-10_xsd (Financial products Markup Language (FpML®))
Collapse XSD Schema Code:
<xsd:element name="stubCalculationPeriodAmount" type="StubCalculationPeriodAmount" minOccurs="0">
    <xsd:annotation>
        <xsd:documentation xml:lang="en">The stub calculation period amount parameters. This element must only be included if there is an initial or final stub calculation period. Even then, it must only be included if either the stub references a different floating rate tenor to the regular calculation periods, or if the stub is calculated as a linear interpolation of two different floating rate tenors, or if a specific stub rate or stub amount has been negotiated.</xsd:documentation>
    </xsd:annotation>
</xsd:element>
Collapse Child Elements:
Name Type Min Occurs Max Occurs
calculationPeriodDatesReference nsA:calculationPeriodDatesReference (1) (1)
initialStub nsA:initialStub (1) (1)
finalStub nsA:finalStub 0 (1)
finalStub nsA:finalStub (1) (1)
Collapse Derivation Tree: