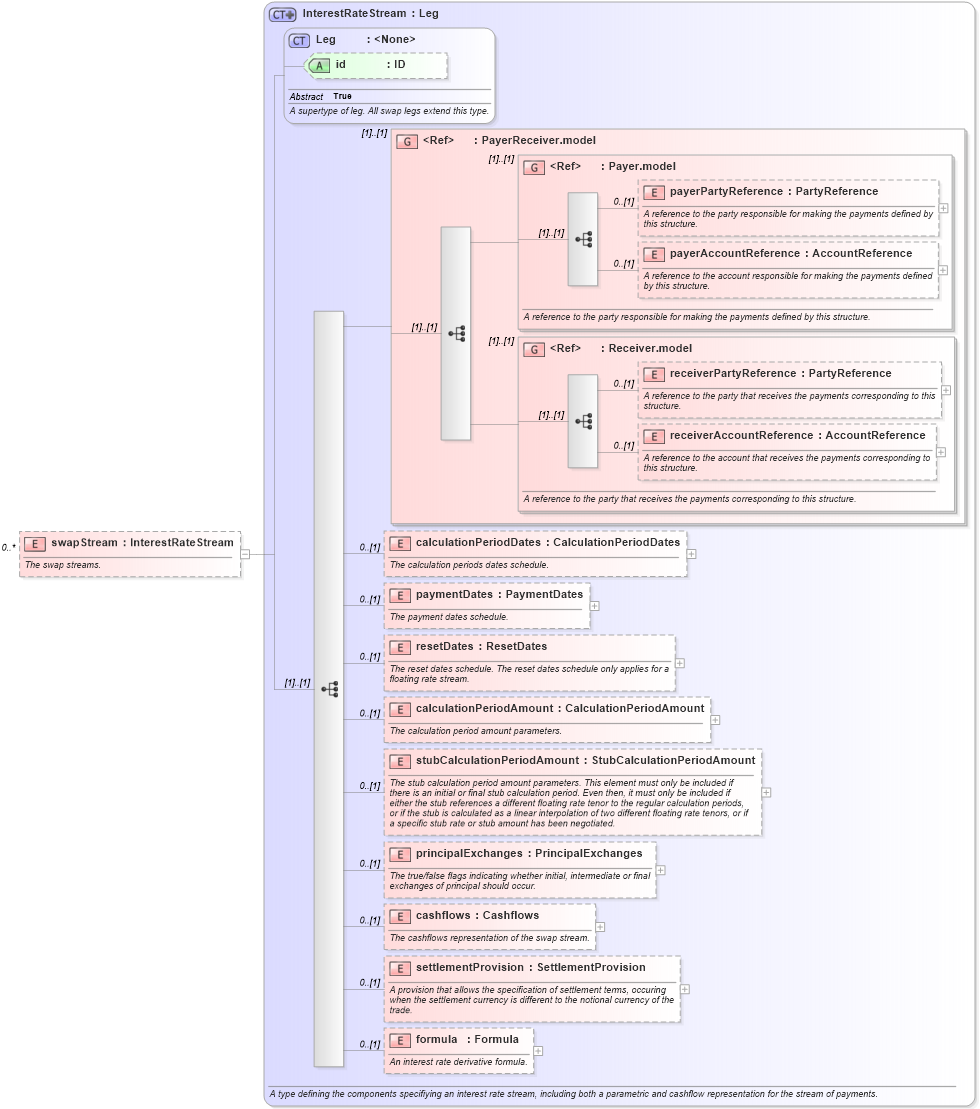
Definition Type: Element
Name: swapStream
Namespace: http://www.fpml.org/FpML-5/reporting
Type: nsE:InterestRateStream
Containing Schema: fpml-ird-5-10.xsd
MinOccurs 0
MaxOccurs unbounded
Abstract
Documentation:
The swap streams.
Collapse XSD Schema Diagram:
Drilldown into formula in schema fpml-ird-5-10_xsd3 Drilldown into settlementProvision in schema fpml-ird-5-10_xsd3 Drilldown into cashflows in schema fpml-ird-5-10_xsd3 Drilldown into principalExchanges in schema fpml-ird-5-10_xsd3 Drilldown into stubCalculationPeriodAmount in schema fpml-ird-5-10_xsd3 Drilldown into calculationPeriodAmount in schema fpml-ird-5-10_xsd3 Drilldown into resetDates in schema fpml-ird-5-10_xsd3 Drilldown into paymentDates in schema fpml-ird-5-10_xsd3 Drilldown into calculationPeriodDates in schema fpml-ird-5-10_xsd3 Drilldown into receiverAccountReference in schema fpml-shared-5-10_xsd4 Drilldown into receiverPartyReference in schema fpml-shared-5-10_xsd4 Drilldown into Receiver.model in schema fpml-shared-5-10_xsd4 Drilldown into payerAccountReference in schema fpml-shared-5-10_xsd4 Drilldown into payerPartyReference in schema fpml-shared-5-10_xsd4 Drilldown into Payer.model in schema fpml-shared-5-10_xsd4 Drilldown into PayerReceiver.model in schema fpml-shared-5-10_xsd4 Drilldown into id in schema fpml-shared-5-10_xsd4 Drilldown into Leg in schema fpml-shared-5-10_xsd4 Drilldown into InterestRateStream in schema fpml-ird-5-10_xsd3XSD Diagram of swapStream in schema fpml-ird-5-10_xsd3 (Financial products Markup Language (FpML®))
Collapse XSD Schema Code:
<xsd:element name="swapStream" type="InterestRateStream" minOccurs="0" maxOccurs="unbounded">
    <xsd:annotation>
        <xsd:documentation xml:lang="en">The swap streams.</xsd:documentation>
    </xsd:annotation>
</xsd:element>
Collapse Child Elements:
Name Type Min Occurs Max Occurs
payerPartyReference nsE:payerPartyReference 0 (1)
payerAccountReference nsE:payerAccountReference 0 (1)
receiverPartyReference nsE:receiverPartyReference 0 (1)
receiverAccountReference nsE:receiverAccountReference 0 (1)
calculationPeriodDates nsE:calculationPeriodDates 0 (1)
paymentDates nsE:paymentDates 0 (1)
resetDates nsE:resetDates 0 (1)
calculationPeriodAmount nsE:calculationPeriodAmount 0 (1)
stubCalculationPeriodAmount nsE:stubCalculationPeriodAmount 0 (1)
principalExchanges nsE:principalExchanges 0 (1)
cashflows nsE:cashflows 0 (1)
settlementProvision nsE:settlementProvision 0 (1)
formula nsE:formula 0 (1)
<xs:group> nsE:PayerReceiver.model (1) (1)
<xs:group> nsE:Payer.model (1) (1)
<xs:group> nsE:Receiver.model (1) (1)
Collapse Child Attributes:
Name Type Default Value Use
id nsE:id (Optional)
Collapse Derivation Tree: