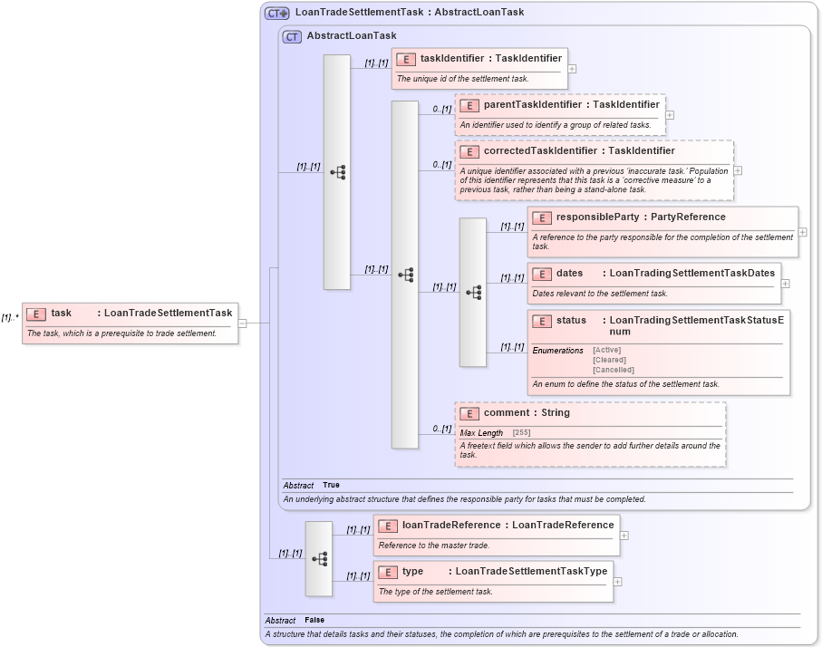
Definition Type: Element
Name: task
Namespace: http://www.fpml.org/FpML-5/confirmation
Type: nsA:LoanTradeSettlementTask
Containing Schema: fpml-loan-5-10.xsd
MinOccurs (1)
MaxOccurs unbounded
Abstract
Documentation:
The task, which is a prerequisite to trade settlement.
Collapse XSD Schema Diagram:
Drilldown into type in schema fpml-loan-5-10_xsd Drilldown into loanTradeReference in schema fpml-loan-5-10_xsd Drilldown into comment in schema fpml-loan-5-10_xsd Drilldown into status in schema fpml-loan-5-10_xsd Drilldown into dates in schema fpml-loan-5-10_xsd Drilldown into responsibleParty in schema fpml-loan-5-10_xsd Drilldown into correctedTaskIdentifier in schema fpml-loan-5-10_xsd Drilldown into parentTaskIdentifier in schema fpml-loan-5-10_xsd Drilldown into taskIdentifier in schema fpml-loan-5-10_xsd Drilldown into AbstractLoanTask in schema fpml-loan-5-10_xsd Drilldown into LoanTradeSettlementTask in schema fpml-loan-5-10_xsdXSD Diagram of task in schema fpml-loan-5-10_xsd (Financial products Markup Language (FpML®))
Collapse XSD Schema Code:
<xsd:element name="task" type="LoanTradeSettlementTask" maxOccurs="unbounded">
    <xsd:annotation>
        <xsd:documentation>The task, which is a prerequisite to trade settlement.</xsd:documentation>
    </xsd:annotation>
</xsd:element>
Collapse Child Elements:
Name Type Min Occurs Max Occurs
taskIdentifier nsA:taskIdentifier (1) (1)
parentTaskIdentifier nsA:parentTaskIdentifier 0 (1)
correctedTaskIdentifier nsA:correctedTaskIdentifier 0 (1)
responsibleParty nsA:responsibleParty (1) (1)
dates nsA:dates (1) (1)
status nsA:status (1) (1)
comment nsA:comment 0 (1)
loanTradeReference nsA:loanTradeReference (1) (1)
type nsA:type (1) (1)
Collapse Derivation Tree: