Definition Type: Element
Name: valuationDocument
Namespace: http://www.fpml.org/FpML-5/recordkeeping
Type: nsD:ValuationDocument
Containing Schema: fpml-main-5-10.xsd
Abstract
Documentation:
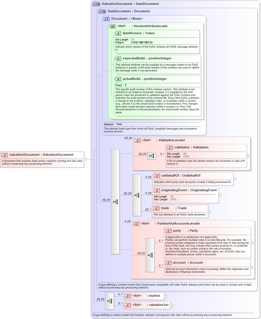
A document that includes trade and/or valuation (pricing and risk) data without expressing any processing intention.
Collapse XSD Schema Diagram:
Drilldown into valuationSet in schema fpml-valuation-5-10_xsd1 Drilldown into market in schema fpml-riskdef-5-10_xsd1 Drilldown into account in schema fpml-shared-5-10_xsd3 Drilldown into party in schema fpml-shared-5-10_xsd3 Drilldown into PartiesAndAccounts.model in schema fpml-shared-5-10_xsd3 Drilldown into trade in schema fpml-doc-5-10_xsd3 Drilldown into originatingEvent in schema fpml-doc-5-10_xsd3 Drilldown into onBehalfOf in schema fpml-doc-5-10_xsd3 Drilldown into validation in schema fpml-doc-5-10_xsd3 Drilldown into Validation.model in schema fpml-doc-5-10_xsd3 Drilldown into actualBuild in schema fpml-doc-5-10_xsd3 Drilldown into expectedBuild in schema fpml-doc-5-10_xsd3 Drilldown into fpmlVersion in schema fpml-doc-5-10_xsd3 Drilldown into VersionAttributes.atts in schema fpml-doc-5-10_xsd3 Drilldown into Document in schema fpml-doc-5-10_xsd3 Drilldown into DataDocument in schema fpml-doc-5-10_xsd3 Drilldown into ValuationDocument in schema fpml-main-5-10_xsd3XSD Diagram of valuationDocument in schema fpml-main-5-10_xsd3 (Financial products Markup Language (FpML®))
Collapse XSD Schema Code:
<xsd:element name="valuationDocument" type="ValuationDocument">
    <xsd:annotation>
        <xsd:documentation xml:lang="en">A document that includes trade and/or valuation (pricing and risk) data without expressing any processing intention.</xsd:documentation>
    </xsd:annotation>
</xsd:element>
Collapse Child Elements:
Name Type Min Occurs Max Occurs
validation nsD:validation 0 unbounded
onBehalfOf nsD:onBehalfOf 0 (1)
originatingEvent nsD:originatingEvent 0 (1)
trade nsD:trade (1) unbounded
party nsD:party 0 unbounded
account nsD:account 0 unbounded
market nsD:market 0 unbounded
valuationSet nsD:valuationSet 0 unbounded
<xs:group> nsD:Validation.model (1) (1)
<xs:group> nsD:PartiesAndAccounts.model 0 (1)
Collapse Child Attributes:
Name Type Default Value Use
fpmlVersion nsD:fpmlVersion Required
expectedBuild nsD:expectedBuild (Optional)
actualBuild nsD:actualBuild (Optional)
Collapse Derivation Tree: