Definition Type: Element
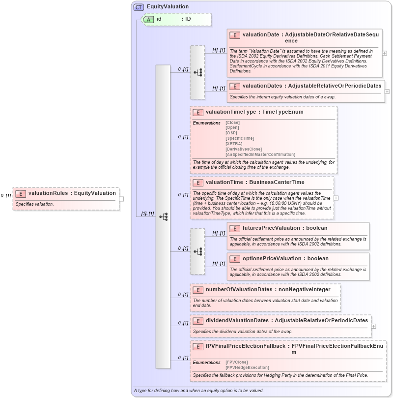
Name: valuationRules
Namespace: http://www.fpml.org/FpML-5/confirmation
Type: nsA:EquityValuation
Containing Schema: fpml-eq-shared-5-10.xsd
MinOccurs 0
MaxOccurs (1)
Abstract
Documentation:
Specifies valuation.
Collapse XSD Schema Diagram:
Drilldown into fPVFinalPriceElectionFallback in schema fpml-eq-shared-5-10_xsd Drilldown into dividendValuationDates in schema fpml-eq-shared-5-10_xsd Drilldown into numberOfValuationDates in schema fpml-eq-shared-5-10_xsd Drilldown into optionsPriceValuation in schema fpml-eq-shared-5-10_xsd Drilldown into futuresPriceValuation in schema fpml-eq-shared-5-10_xsd Drilldown into valuationTime in schema fpml-eq-shared-5-10_xsd Drilldown into valuationTimeType in schema fpml-eq-shared-5-10_xsd Drilldown into valuationDates in schema fpml-eq-shared-5-10_xsd Drilldown into valuationDate in schema fpml-eq-shared-5-10_xsd Drilldown into id in schema fpml-eq-shared-5-10_xsd Drilldown into EquityValuation in schema fpml-eq-shared-5-10_xsdXSD Diagram of valuationRules in schema fpml-eq-shared-5-10_xsd (Financial products Markup Language (FpML®))
Collapse XSD Schema Code:
<xsd:element name="valuationRules" type="EquityValuation" minOccurs="0">
    <xsd:annotation>
        <xsd:documentation xml:lang="en">Specifies valuation.</xsd:documentation>
    </xsd:annotation>
</xsd:element>
Collapse Child Elements:
Name Type Min Occurs Max Occurs
valuationDate nsA:valuationDate (1) (1)
valuationDates nsA:valuationDates (1) (1)
valuationTimeType nsA:valuationTimeType 0 (1)
valuationTime nsA:valuationTime 0 (1)
futuresPriceValuation nsA:futuresPriceValuation (1) (1)
optionsPriceValuation nsA:optionsPriceValuation (1) (1)
numberOfValuationDates nsA:numberOfValuationDates 0 (1)
dividendValuationDates nsA:dividendValuationDates 0 (1)
fPVFinalPriceElectionFallback nsA:fPVFinalPriceElectionFallback 0 (1)
Collapse Child Attributes:
Name Type Default Value Use
id nsA:id (Optional)
Collapse Derivation Tree: