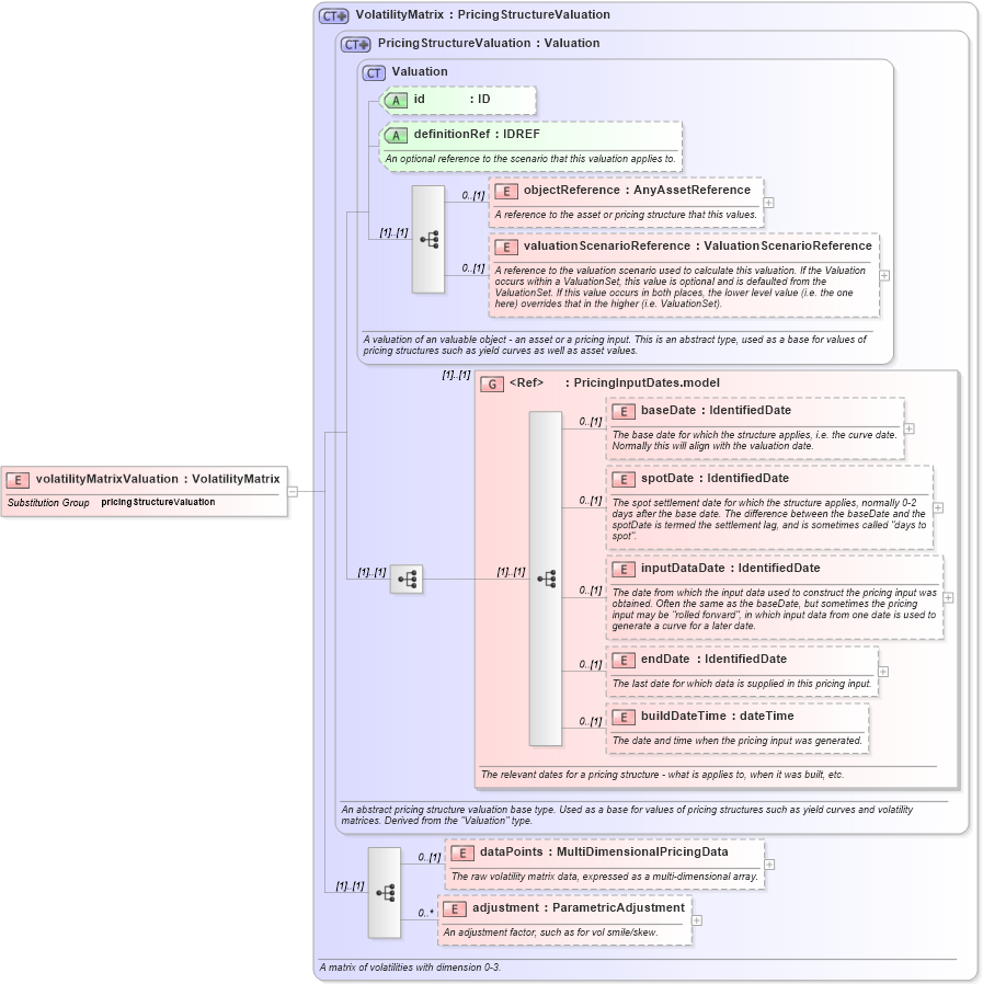
Definition Type: Element
Name: volatilityMatrixValuation
Namespace: http://www.fpml.org/FpML-5/recordkeeping
Type: nsD:VolatilityMatrix
Containing Schema: fpml-mktenv-5-10.xsd
Abstract
Collapse XSD Schema Diagram:
Drilldown into adjustment in schema fpml-mktenv-5-10_xsd1 Drilldown into dataPoints in schema fpml-mktenv-5-10_xsd1 Drilldown into buildDateTime in schema fpml-riskdef-5-10_xsd1 Drilldown into endDate in schema fpml-riskdef-5-10_xsd1 Drilldown into inputDataDate in schema fpml-riskdef-5-10_xsd1 Drilldown into spotDate in schema fpml-riskdef-5-10_xsd1 Drilldown into baseDate in schema fpml-riskdef-5-10_xsd1 Drilldown into PricingInputDates.model in schema fpml-riskdef-5-10_xsd1 Drilldown into valuationScenarioReference in schema fpml-riskdef-5-10_xsd1 Drilldown into objectReference in schema fpml-riskdef-5-10_xsd1 Drilldown into definitionRef in schema fpml-riskdef-5-10_xsd1 Drilldown into id in schema fpml-riskdef-5-10_xsd1 Drilldown into Valuation in schema fpml-riskdef-5-10_xsd1 Drilldown into PricingStructureValuation in schema fpml-riskdef-5-10_xsd1 Drilldown into VolatilityMatrix in schema fpml-mktenv-5-10_xsd1XSD Diagram of volatilityMatrixValuation in schema fpml-mktenv-5-10_xsd1 (Financial products Markup Language (FpML®))
Collapse XSD Schema Code:
<xsd:element name="volatilityMatrixValuation" type="VolatilityMatrix" substitutionGroup="pricingStructureValuation" />
Collapse Child Elements:
Name Type Min Occurs Max Occurs
objectReference nsD:objectReference 0 (1)
valuationScenarioReference nsD:valuationScenarioReference 0 (1)
baseDate nsD:baseDate 0 (1)
spotDate nsD:spotDate 0 (1)
inputDataDate nsD:inputDataDate 0 (1)
endDate nsD:endDate 0 (1)
buildDateTime nsD:buildDateTime 0 (1)
dataPoints nsD:dataPoints 0 (1)
adjustment nsD:adjustment 0 unbounded
<xs:group> nsD:PricingInputDates.model (1) (1)
Collapse Child Attributes:
Name Type Default Value Use
id nsD:id (Optional)
definitionRef nsD:definitionRef (Optional)
Collapse Derivation Tree:
Collapse References:
nsD:pricingStructureValuation