Definition Type: Element
Name: yieldCurveValuation
Namespace: http://www.fpml.org/FpML-5/confirmation
Type: nsA:YieldCurveValuation
Containing Schema: fpml-mktenv-5-10.xsd
Abstract
Collapse XSD Schema Diagram:
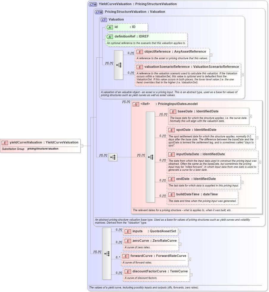
Drilldown into discountFactorCurve in schema fpml-mktenv-5-10_xsd Drilldown into forwardCurve in schema fpml-mktenv-5-10_xsd Drilldown into zeroCurve in schema fpml-mktenv-5-10_xsd Drilldown into inputs in schema fpml-mktenv-5-10_xsd Drilldown into buildDateTime in schema fpml-riskdef-5-10_xsd Drilldown into endDate in schema fpml-riskdef-5-10_xsd Drilldown into inputDataDate in schema fpml-riskdef-5-10_xsd Drilldown into spotDate in schema fpml-riskdef-5-10_xsd Drilldown into baseDate in schema fpml-riskdef-5-10_xsd Drilldown into PricingInputDates.model in schema fpml-riskdef-5-10_xsd Drilldown into valuationScenarioReference in schema fpml-riskdef-5-10_xsd Drilldown into objectReference in schema fpml-riskdef-5-10_xsd Drilldown into definitionRef in schema fpml-riskdef-5-10_xsd Drilldown into id in schema fpml-riskdef-5-10_xsd Drilldown into Valuation in schema fpml-riskdef-5-10_xsd Drilldown into PricingStructureValuation in schema fpml-riskdef-5-10_xsd Drilldown into YieldCurveValuation in schema fpml-mktenv-5-10_xsdXSD Diagram of yieldCurveValuation in schema fpml-mktenv-5-10_xsd (Financial products Markup Language (FpML®))
Collapse XSD Schema Code:
<xsd:element name="yieldCurveValuation" type="YieldCurveValuation" substitutionGroup="pricingStructureValuation" />
Collapse Child Elements:
Name Type Min Occurs Max Occurs
objectReference nsA:objectReference 0 (1)
valuationScenarioReference nsA:valuationScenarioReference 0 (1)
baseDate nsA:baseDate (1) (1)
spotDate nsA:spotDate 0 (1)
inputDataDate nsA:inputDataDate 0 (1)
endDate nsA:endDate 0 (1)
buildDateTime nsA:buildDateTime 0 (1)
inputs nsA:inputs 0 (1)
zeroCurve nsA:zeroCurve 0 (1)
forwardCurve nsA:forwardCurve 0 unbounded
discountFactorCurve nsA:discountFactorCurve 0 (1)
<xs:group> nsA:PricingInputDates.model (1) (1)
Collapse Child Attributes:
Name Type Default Value Use
id nsA:id (Optional)
definitionRef nsA:definitionRef (Optional)
Collapse Derivation Tree:
Collapse References:
nsA:pricingStructureValuation