Definition Type: Element
Name: yieldCurveValuation
Namespace: http://www.fpml.org/FpML-5/reporting
Type: nsE:YieldCurveValuation
Containing Schema: fpml-mktenv-5-10.xsd
Abstract
Collapse XSD Schema Diagram:
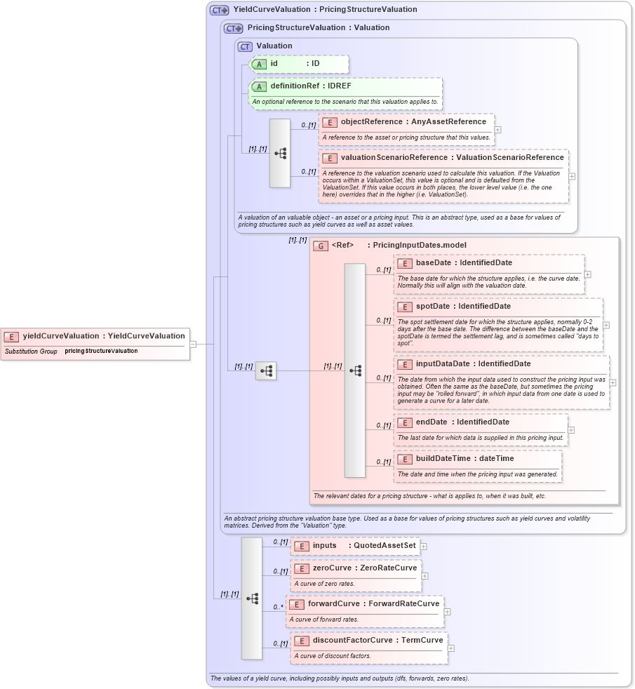
Drilldown into discountFactorCurve in schema fpml-mktenv-5-10_xsd2 Drilldown into forwardCurve in schema fpml-mktenv-5-10_xsd2 Drilldown into zeroCurve in schema fpml-mktenv-5-10_xsd2 Drilldown into inputs in schema fpml-mktenv-5-10_xsd2 Drilldown into buildDateTime in schema fpml-riskdef-5-10_xsd2 Drilldown into endDate in schema fpml-riskdef-5-10_xsd2 Drilldown into inputDataDate in schema fpml-riskdef-5-10_xsd2 Drilldown into spotDate in schema fpml-riskdef-5-10_xsd2 Drilldown into baseDate in schema fpml-riskdef-5-10_xsd2 Drilldown into PricingInputDates.model in schema fpml-riskdef-5-10_xsd2 Drilldown into valuationScenarioReference in schema fpml-riskdef-5-10_xsd2 Drilldown into objectReference in schema fpml-riskdef-5-10_xsd2 Drilldown into definitionRef in schema fpml-riskdef-5-10_xsd2 Drilldown into id in schema fpml-riskdef-5-10_xsd2 Drilldown into Valuation in schema fpml-riskdef-5-10_xsd2 Drilldown into PricingStructureValuation in schema fpml-riskdef-5-10_xsd2 Drilldown into YieldCurveValuation in schema fpml-mktenv-5-10_xsd2XSD Diagram of yieldCurveValuation in schema fpml-mktenv-5-10_xsd2 (Financial products Markup Language (FpML®))
Collapse XSD Schema Code:
<xsd:element name="yieldCurveValuation" type="YieldCurveValuation" substitutionGroup="pricingStructureValuation" />
Collapse Child Elements:
Name Type Min Occurs Max Occurs
objectReference nsE:objectReference 0 (1)
valuationScenarioReference nsE:valuationScenarioReference 0 (1)
baseDate nsE:baseDate 0 (1)
spotDate nsE:spotDate 0 (1)
inputDataDate nsE:inputDataDate 0 (1)
endDate nsE:endDate 0 (1)
buildDateTime nsE:buildDateTime 0 (1)
inputs nsE:inputs 0 (1)
zeroCurve nsE:zeroCurve 0 (1)
forwardCurve nsE:forwardCurve 0 unbounded
discountFactorCurve nsE:discountFactorCurve 0 (1)
<xs:group> nsE:PricingInputDates.model (1) (1)
Collapse Child Attributes:
Name Type Default Value Use
id nsE:id (Optional)
definitionRef nsE:definitionRef (Optional)
Collapse Derivation Tree:
Collapse References:
nsE:pricingStructureValuation