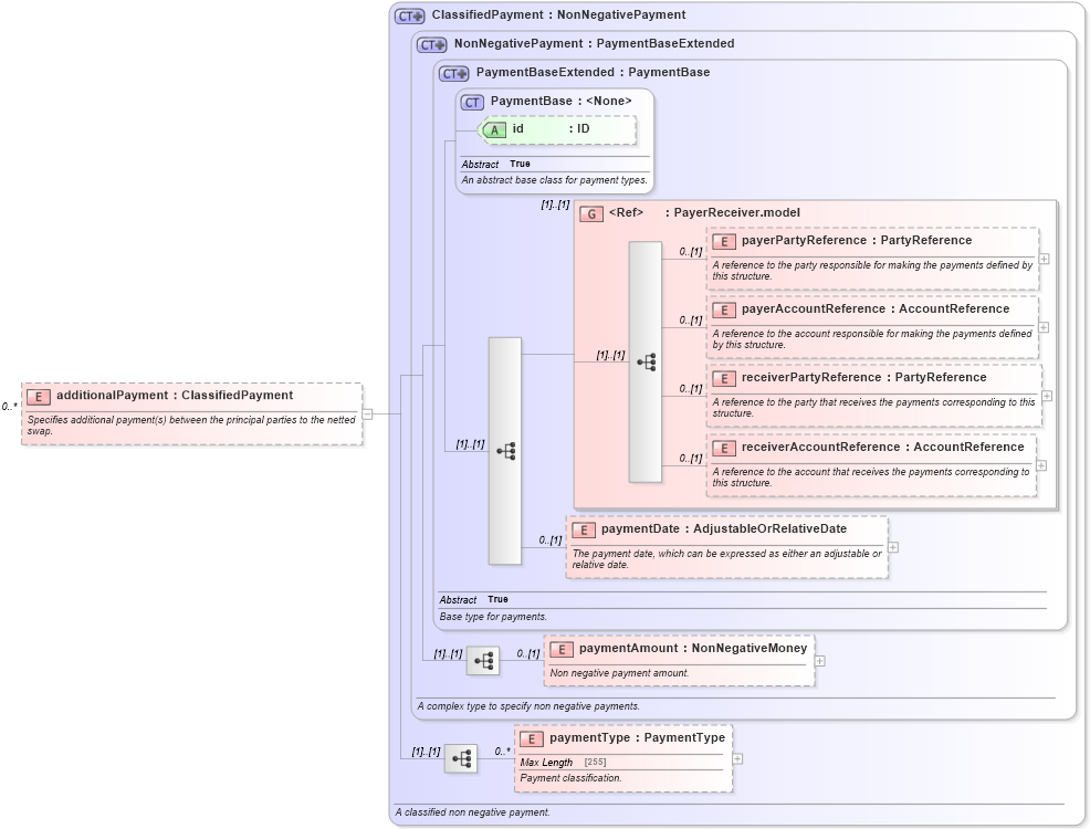
Definition Type: Element
Name: additionalPayment
Namespace: http://www.fpml.org/FpML-5/reporting
Type: nsA:ClassifiedPayment
Containing Schema: fpml-eq-shared-5-4.xsd
MinOccurs 0
MaxOccurs unbounded
Abstract
Documentation:
Specifies additional payment(s) between the principal parties to the netted swap.
Collapse XSD Schema Diagram:
Drilldown into paymentType in schema fpml-option-shared-5-4_xsd Drilldown into paymentAmount in schema fpml-shared-5-4_xsd Drilldown into paymentDate in schema fpml-shared-5-4_xsd Drilldown into receiverAccountReference in schema fpml-shared-5-4_xsd Drilldown into receiverPartyReference in schema fpml-shared-5-4_xsd Drilldown into payerAccountReference in schema fpml-shared-5-4_xsd Drilldown into payerPartyReference in schema fpml-shared-5-4_xsd Drilldown into PayerReceiver.model in schema fpml-shared-5-4_xsd Drilldown into id in schema fpml-shared-5-4_xsd Drilldown into PaymentBase in schema fpml-shared-5-4_xsd Drilldown into PaymentBaseExtended in schema fpml-shared-5-4_xsd Drilldown into NonNegativePayment in schema fpml-shared-5-4_xsd Drilldown into ClassifiedPayment in schema fpml-option-shared-5-4_xsdXSD Diagram of additionalPayment in schema fpml-eq-shared-5-4_xsd (Financial products Markup Language (FpML®))
Collapse XSD Schema Code:
<xsd:element name="additionalPayment" type="ClassifiedPayment" minOccurs="0" maxOccurs="unbounded">
    <xsd:annotation>
        <xsd:documentation xml:lang="en">Specifies additional payment(s) between the principal parties to the netted swap.</xsd:documentation>
    </xsd:annotation>
</xsd:element>
Collapse Child Elements:
Name Type Min Occurs Max Occurs
payerPartyReference nsA:payerPartyReference 0 (1)
payerAccountReference nsA:payerAccountReference 0 (1)
receiverPartyReference nsA:receiverPartyReference 0 (1)
receiverAccountReference nsA:receiverAccountReference 0 (1)
paymentDate nsA:paymentDate 0 (1)
paymentAmount nsA:paymentAmount 0 (1)
paymentType nsA:paymentType 0 unbounded
<xs:group> nsA:PayerReceiver.model (1) (1)
Collapse Child Attributes:
Name Type Default Value Use
id nsA:id (Optional)
Collapse Derivation Tree: