Definition Type: Element
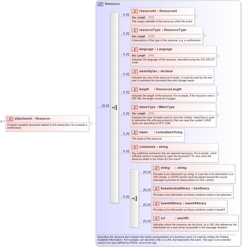
Name: attachment
Namespace: http://www.fpml.org/FpML-5/reporting
Type: nsA:Resource
Containing Schema: fpml-shared-5-4.xsd
MinOccurs 0
MaxOccurs unbounded
Abstract
Documentation:
A human readable document related to this transaction, for example a confirmation.
Collapse XSD Schema Diagram:
Drilldown into url in schema fpml-shared-5-4_xsd Drilldown into base64Binary in schema fpml-shared-5-4_xsd Drilldown into hexadecimalBinary in schema fpml-shared-5-4_xsd Drilldown into string in schema fpml-shared-5-4_xsd Drilldown into comments in schema fpml-shared-5-4_xsd Drilldown into name in schema fpml-shared-5-4_xsd Drilldown into mimeType in schema fpml-shared-5-4_xsd Drilldown into length in schema fpml-shared-5-4_xsd Drilldown into sizeInBytes in schema fpml-shared-5-4_xsd Drilldown into language in schema fpml-shared-5-4_xsd Drilldown into resourceType in schema fpml-shared-5-4_xsd Drilldown into resourceId in schema fpml-shared-5-4_xsd Drilldown into Resource in schema fpml-shared-5-4_xsdXSD Diagram of attachment in schema fpml-shared-5-4_xsd (Financial products Markup Language (FpML®))
Collapse XSD Schema Code:
<xsd:element name="attachment" type="Resource" minOccurs="0" maxOccurs="unbounded">
    <xsd:annotation>
        <xsd:documentation xml:lang="en">A human readable document related to this transaction, for example a confirmation.</xsd:documentation>
    </xsd:annotation>
</xsd:element>
Collapse Child Elements:
Name Type Min Occurs Max Occurs
resourceId nsA:resourceId 0 (1)
resourceType nsA:resourceType 0 (1)
language nsA:language 0 (1)
sizeInBytes nsA:sizeInBytes 0 (1)
length nsA:length 0 (1)
mimeType nsA:mimeType 0 (1)
name nsA:name 0 (1)
comments nsA:comments 0 (1)
string nsA:string (1) (1)
hexadecimalBinary nsA:hexadecimalBinary (1) (1)
base64Binary nsA:base64Binary (1) (1)
url nsA:url (1) (1)
Collapse Derivation Tree: