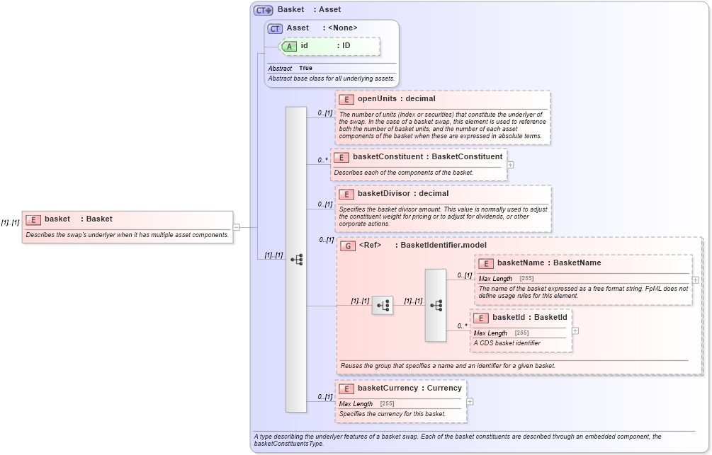
Definition Type: Element
Name: basket
Namespace: http://www.fpml.org/FpML-5/reporting
Type: nsA:Basket
Containing Schema: fpml-asset-5-4.xsd
MinOccurs (1)
MaxOccurs (1)
Abstract
Documentation:
Describes the swap's underlyer when it has multiple asset components.
Collapse XSD Schema Diagram:
Drilldown into basketCurrency in schema fpml-asset-5-4_xsd Drilldown into basketId in schema fpml-asset-5-4_xsd Drilldown into basketName in schema fpml-asset-5-4_xsd Drilldown into BasketIdentifier.model in schema fpml-asset-5-4_xsd Drilldown into basketDivisor in schema fpml-asset-5-4_xsd Drilldown into basketConstituent in schema fpml-asset-5-4_xsd Drilldown into openUnits in schema fpml-asset-5-4_xsd Drilldown into id in schema fpml-asset-5-4_xsd Drilldown into Asset in schema fpml-asset-5-4_xsd Drilldown into Basket in schema fpml-asset-5-4_xsdXSD Diagram of basket in schema fpml-asset-5-4_xsd (Financial products Markup Language (FpML®))
Collapse XSD Schema Code:
<xsd:element name="basket" type="Basket">
    <xsd:annotation>
        <xsd:documentation xml:lang="en">Describes the swap's underlyer when it has multiple asset components.</xsd:documentation>
    </xsd:annotation>
</xsd:element>
Collapse Child Elements:
Name Type Min Occurs Max Occurs
openUnits nsA:openUnits 0 (1)
basketConstituent nsA:basketConstituent 0 unbounded
basketDivisor nsA:basketDivisor 0 (1)
basketName nsA:basketName 0 (1)
basketId nsA:basketId 0 unbounded
basketCurrency nsA:basketCurrency 0 (1)
<xs:group> nsA:BasketIdentifier.model 0 (1)
Collapse Child Attributes:
Name Type Default Value Use
id nsA:id (Optional)
Collapse Derivation Tree: