Definition Type: Element
Name: bond
Namespace: http://www.fpml.org/FpML-5/reporting
Type: nsA:Bond
Containing Schema: fpml-asset-5-4.xsd
Abstract
Documentation:
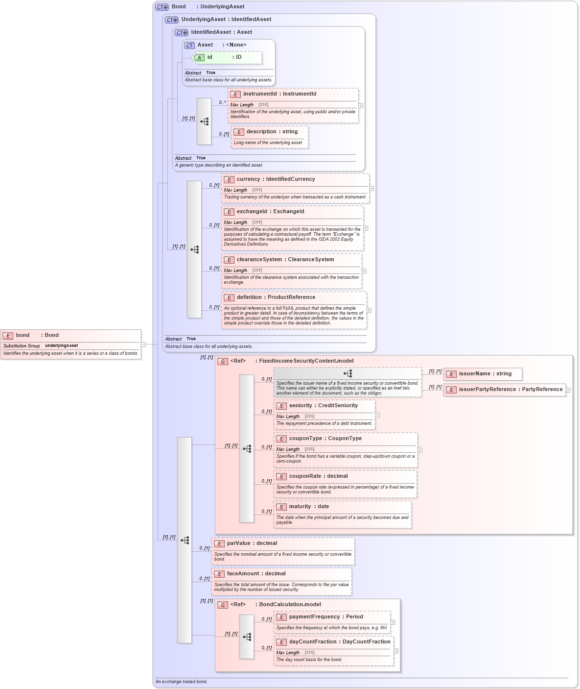
Identifies the underlying asset when it is a series or a class of bonds.
Collapse XSD Schema Diagram:
Drilldown into dayCountFraction in schema fpml-asset-5-4_xsd Drilldown into paymentFrequency in schema fpml-asset-5-4_xsd Drilldown into BondCalculation.model in schema fpml-asset-5-4_xsd Drilldown into faceAmount in schema fpml-asset-5-4_xsd Drilldown into parValue in schema fpml-asset-5-4_xsd Drilldown into maturity in schema fpml-asset-5-4_xsd Drilldown into couponRate in schema fpml-asset-5-4_xsd Drilldown into couponType in schema fpml-asset-5-4_xsd Drilldown into seniority in schema fpml-asset-5-4_xsd Drilldown into issuerPartyReference in schema fpml-asset-5-4_xsd Drilldown into issuerName in schema fpml-asset-5-4_xsd Drilldown into FixedIncomeSecurityContent.model in schema fpml-asset-5-4_xsd Drilldown into definition in schema fpml-asset-5-4_xsd Drilldown into clearanceSystem in schema fpml-asset-5-4_xsd Drilldown into exchangeId in schema fpml-asset-5-4_xsd Drilldown into currency in schema fpml-asset-5-4_xsd Drilldown into description in schema fpml-asset-5-4_xsd Drilldown into instrumentId in schema fpml-asset-5-4_xsd Drilldown into id in schema fpml-asset-5-4_xsd Drilldown into Asset in schema fpml-asset-5-4_xsd Drilldown into IdentifiedAsset in schema fpml-asset-5-4_xsd Drilldown into UnderlyingAsset in schema fpml-asset-5-4_xsd Drilldown into Bond in schema fpml-asset-5-4_xsdXSD Diagram of bond in schema fpml-asset-5-4_xsd (Financial products Markup Language (FpML®))
Collapse XSD Schema Code:
<xsd:element name="bond" type="Bond" substitutionGroup="underlyingAsset">
    <xsd:annotation>
        <xsd:documentation xml:lang="en">Identifies the underlying asset when it is a series or a class of bonds.</xsd:documentation>
    </xsd:annotation>
</xsd:element>
Collapse Child Elements:
Name Type Min Occurs Max Occurs
instrumentId nsA:instrumentId 0 unbounded
description nsA:description 0 (1)
currency nsA:currency 0 (1)
exchangeId nsA:exchangeId 0 (1)
clearanceSystem nsA:clearanceSystem 0 (1)
definition nsA:definition 0 (1)
issuerName nsA:issuerName (1) (1)
issuerPartyReference nsA:issuerPartyReference (1) (1)
seniority nsA:seniority 0 (1)
couponType nsA:couponType 0 (1)
couponRate nsA:couponRate 0 (1)
maturity nsA:maturity 0 (1)
parValue nsA:parValue 0 (1)
faceAmount nsA:faceAmount 0 (1)
paymentFrequency nsA:paymentFrequency 0 (1)
dayCountFraction nsA:dayCountFraction 0 (1)
<xs:group> nsA:FixedIncomeSecurityContent.model (1) (1)
<xs:group> nsA:BondCalculation.model (1) (1)
Collapse Child Attributes:
Name Type Default Value Use
id nsA:id (Optional)
Collapse Derivation Tree:
Collapse References:
nsA:underlyingAsset