Definition Type: Element
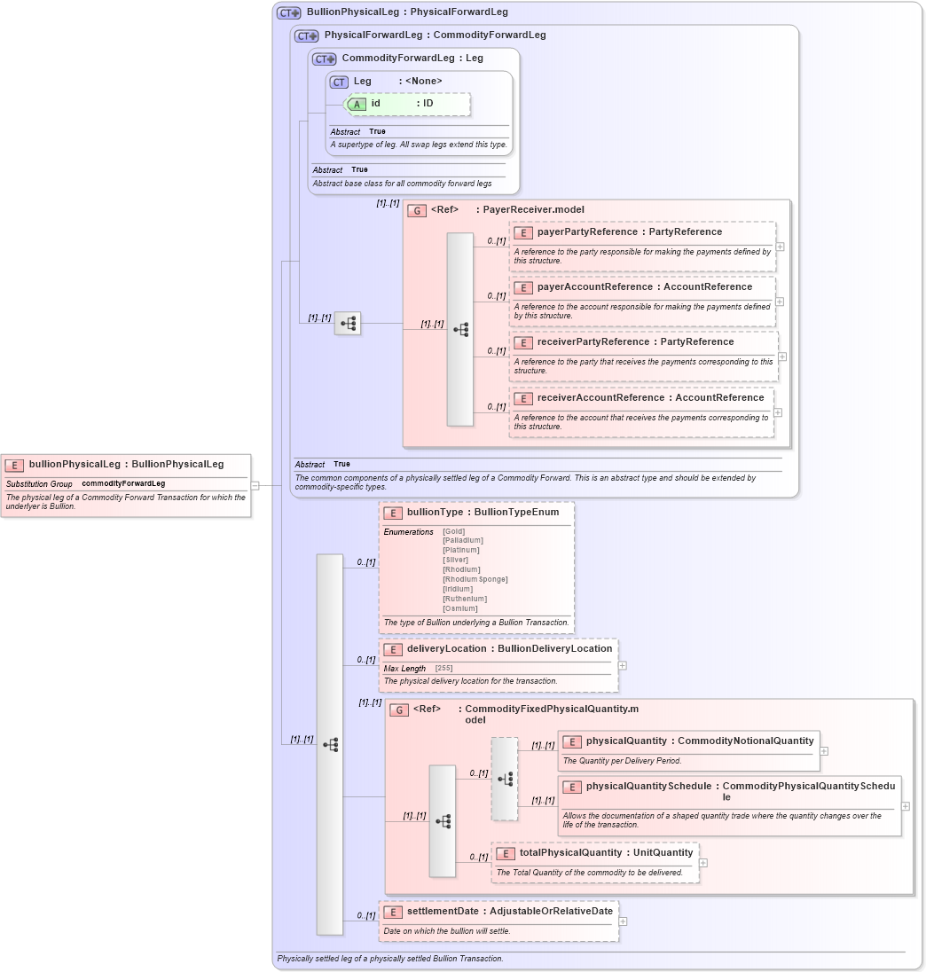
Name: bullionPhysicalLeg
Namespace: http://www.fpml.org/FpML-5/reporting
Type: nsA:BullionPhysicalLeg
Containing Schema: fpml-com-5-4.xsd
Abstract
Documentation:
The physical leg of a Commodity Forward Transaction for which the underlyer is Bullion.
Collapse XSD Schema Diagram:
Drilldown into settlementDate in schema fpml-com-5-4_xsd Drilldown into totalPhysicalQuantity in schema fpml-com-5-4_xsd Drilldown into physicalQuantitySchedule in schema fpml-com-5-4_xsd Drilldown into physicalQuantity in schema fpml-com-5-4_xsd Drilldown into CommodityFixedPhysicalQuantity.model in schema fpml-com-5-4_xsd Drilldown into deliveryLocation in schema fpml-com-5-4_xsd Drilldown into bullionType in schema fpml-com-5-4_xsd Drilldown into receiverAccountReference in schema fpml-shared-5-4_xsd Drilldown into receiverPartyReference in schema fpml-shared-5-4_xsd Drilldown into payerAccountReference in schema fpml-shared-5-4_xsd Drilldown into payerPartyReference in schema fpml-shared-5-4_xsd Drilldown into PayerReceiver.model in schema fpml-shared-5-4_xsd Drilldown into id in schema fpml-shared-5-4_xsd Drilldown into Leg in schema fpml-shared-5-4_xsd Drilldown into CommodityForwardLeg in schema fpml-com-5-4_xsd Drilldown into PhysicalForwardLeg in schema fpml-com-5-4_xsd Drilldown into BullionPhysicalLeg in schema fpml-com-5-4_xsdXSD Diagram of bullionPhysicalLeg in schema fpml-com-5-4_xsd (Financial products Markup Language (FpML®))
Collapse XSD Schema Code:
<xsd:element name="bullionPhysicalLeg" type="BullionPhysicalLeg" substitutionGroup="commodityForwardLeg">
    <xsd:annotation>
        <xsd:documentation xml:lang="en">The physical leg of a Commodity Forward Transaction for which the underlyer is Bullion.</xsd:documentation>
    </xsd:annotation>
</xsd:element>
Collapse Child Elements:
Name Type Min Occurs Max Occurs
payerPartyReference nsA:payerPartyReference 0 (1)
payerAccountReference nsA:payerAccountReference 0 (1)
receiverPartyReference nsA:receiverPartyReference 0 (1)
receiverAccountReference nsA:receiverAccountReference 0 (1)
bullionType nsA:bullionType 0 (1)
deliveryLocation nsA:deliveryLocation 0 (1)
physicalQuantity nsA:physicalQuantity (1) (1)
physicalQuantitySchedule nsA:physicalQuantitySchedule (1) (1)
totalPhysicalQuantity nsA:totalPhysicalQuantity 0 (1)
settlementDate nsA:settlementDate 0 (1)
<xs:group> nsA:PayerReceiver.model (1) (1)
<xs:group> nsA:CommodityFixedPhysicalQuantity.model (1) (1)
Collapse Child Attributes:
Name Type Default Value Use
id nsA:id (Optional)
Collapse Derivation Tree:
Collapse References:
nsA:commodityForwardLeg