Definition Type: ComplexType
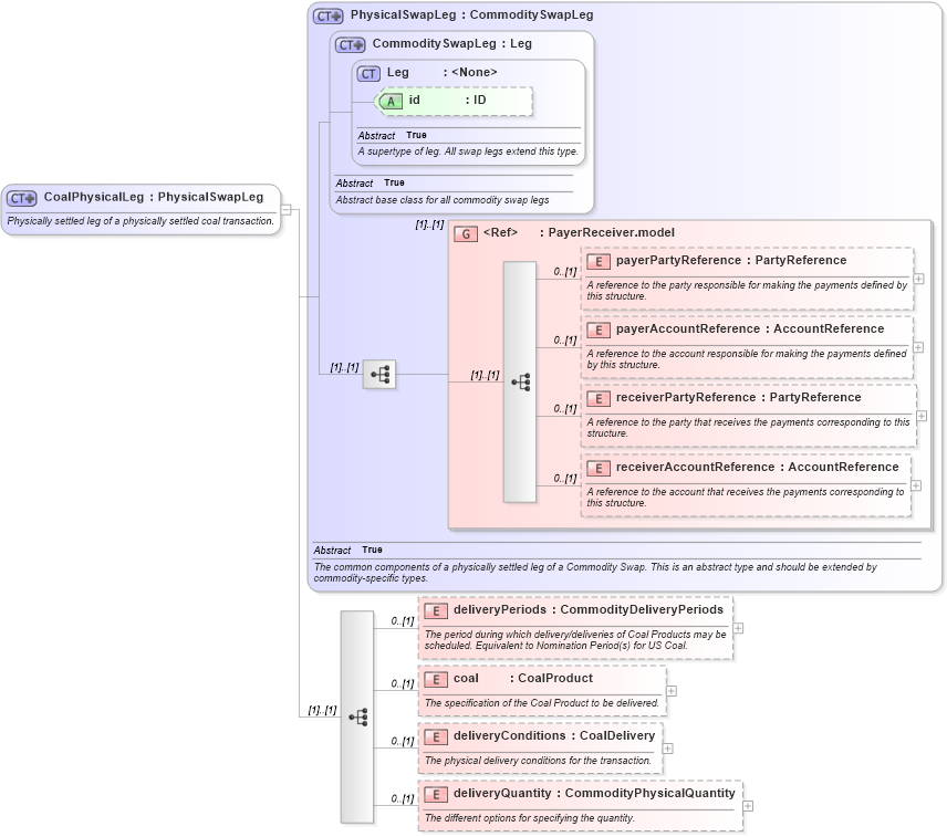
Name: CoalPhysicalLeg
Namespace: http://www.fpml.org/FpML-5/reporting
Type: nsA:PhysicalSwapLeg
Containing Schema: fpml-com-5-4.xsd
Abstract
Documentation:
Physically settled leg of a physically settled coal transaction.
Collapse XSD Schema Diagram:
Drilldown into deliveryQuantity in schema fpml-com-5-4_xsd Drilldown into deliveryConditions in schema fpml-com-5-4_xsd Drilldown into coal in schema fpml-com-5-4_xsd Drilldown into deliveryPeriods in schema fpml-com-5-4_xsd Drilldown into receiverAccountReference in schema fpml-shared-5-4_xsd Drilldown into receiverPartyReference in schema fpml-shared-5-4_xsd Drilldown into payerAccountReference in schema fpml-shared-5-4_xsd Drilldown into payerPartyReference in schema fpml-shared-5-4_xsd Drilldown into PayerReceiver.model in schema fpml-shared-5-4_xsd Drilldown into id in schema fpml-shared-5-4_xsd Drilldown into Leg in schema fpml-shared-5-4_xsd Drilldown into CommoditySwapLeg in schema fpml-com-5-4_xsd Drilldown into PhysicalSwapLeg in schema fpml-com-5-4_xsdXSD Diagram of CoalPhysicalLeg in schema fpml-com-5-4_xsd (Financial products Markup Language (FpML®))
Collapse XSD Schema Code:
<xsd:complexType name="CoalPhysicalLeg">
    <xsd:annotation>
        <xsd:documentation xml:lang="en">Physically settled leg of a physically settled coal transaction.</xsd:documentation>
    </xsd:annotation>
    <xsd:complexContent>
        <xsd:extension base="PhysicalSwapLeg">
            <xsd:sequence>
                <xsd:element name="deliveryPeriods" type="CommodityDeliveryPeriods" minOccurs="0">
                    <xsd:annotation>
                        <xsd:documentation xml:lang="en">The period during which delivery/deliveries of Coal Products may be scheduled. Equivalent to Nomination Period(s) for US Coal.</xsd:documentation>
                    </xsd:annotation>
                </xsd:element>
                <xsd:element name="coal" type="CoalProduct" minOccurs="0">
                    <xsd:annotation>
                        <xsd:documentation xml:lang="en">The specification of the Coal Product to be delivered.</xsd:documentation>
                    </xsd:annotation>
                </xsd:element>
                <xsd:element name="deliveryConditions" type="CoalDelivery" minOccurs="0">
                    <xsd:annotation>
                        <xsd:documentation xml:lang="en">The physical delivery conditions for the transaction.</xsd:documentation>
                    </xsd:annotation>
                </xsd:element>
                <xsd:element name="deliveryQuantity" type="CommodityPhysicalQuantity" minOccurs="0">
                    <xsd:annotation>
                        <xsd:documentation xml:lang="en">The different options for specifying the quantity.</xsd:documentation>
                    </xsd:annotation>
                </xsd:element>
            </xsd:sequence>
        </xsd:extension>
    </xsd:complexContent>
</xsd:complexType>
Collapse Child Elements:
Name Type Min Occurs Max Occurs
payerPartyReference nsA:payerPartyReference 0 (1)
payerAccountReference nsA:payerAccountReference 0 (1)
receiverPartyReference nsA:receiverPartyReference 0 (1)
receiverAccountReference nsA:receiverAccountReference 0 (1)
deliveryPeriods nsA:deliveryPeriods 0 (1)
coal nsA:coal 0 (1)
deliveryConditions nsA:deliveryConditions 0 (1)
deliveryQuantity nsA:deliveryQuantity 0 (1)
<xs:group> nsA:PayerReceiver.model (1) (1)
Collapse Child Attributes:
Name Type Default Value Use
id nsA:id (Optional)
Collapse Derivation Tree:
Collapse References:
nsA:coalPhysicalLeg