Definition Type: ComplexType
Name: CommoditySwaptionUnderlying
Namespace: http://www.fpml.org/FpML-5/reporting
Containing Schema: fpml-com-5-4.xsd
Abstract
Collapse XSD Schema Diagram:
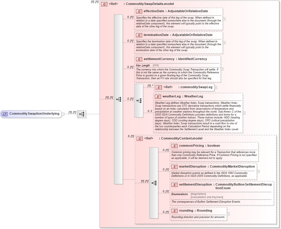
Drilldown into rounding in schema fpml-com-5-4_xsd Drilldown into settlementDisruption in schema fpml-com-5-4_xsd Drilldown into marketDisruption in schema fpml-com-5-4_xsd Drilldown into commonPricing in schema fpml-com-5-4_xsd Drilldown into CommodityContent.model in schema fpml-com-5-4_xsd Drilldown into weatherLeg in schema fpml-com-5-4_xsd Drilldown into commoditySwapLeg in schema fpml-com-5-4_xsd Drilldown into settlementCurrency in schema fpml-com-5-4_xsd Drilldown into terminationDate in schema fpml-com-5-4_xsd Drilldown into effectiveDate in schema fpml-com-5-4_xsd Drilldown into CommoditySwapDetails.model in schema fpml-com-5-4_xsdXSD Diagram of CommoditySwaptionUnderlying in schema fpml-com-5-4_xsd (Financial products Markup Language (FpML®))
Collapse XSD Schema Code:
<xsd:complexType name="CommoditySwaptionUnderlying">
    <xsd:sequence>
        <xsd:group ref="CommoditySwapDetails.model">
        </xsd:group>
    </xsd:sequence>
</xsd:complexType>
Collapse Child Elements:
Name Type Min Occurs Max Occurs
effectiveDate nsA:effectiveDate 0 (1)
terminationDate nsA:terminationDate 0 (1)
settlementCurrency nsA:settlementCurrency 0 (1)
commoditySwapLeg nsA:commoditySwapLeg (1) unbounded
weatherLeg nsA:weatherLeg 0 2
commonPricing nsA:commonPricing 0 (1)
marketDisruption nsA:marketDisruption 0 (1)
settlementDisruption nsA:settlementDisruption 0 (1)
rounding nsA:rounding 0 (1)
<xs:group> nsA:CommoditySwapDetails.model (1) (1)
<xs:group> nsA:CommodityContent.model 0 (1)
Collapse Derivation Tree:
Collapse References:
nsA:commoditySwap