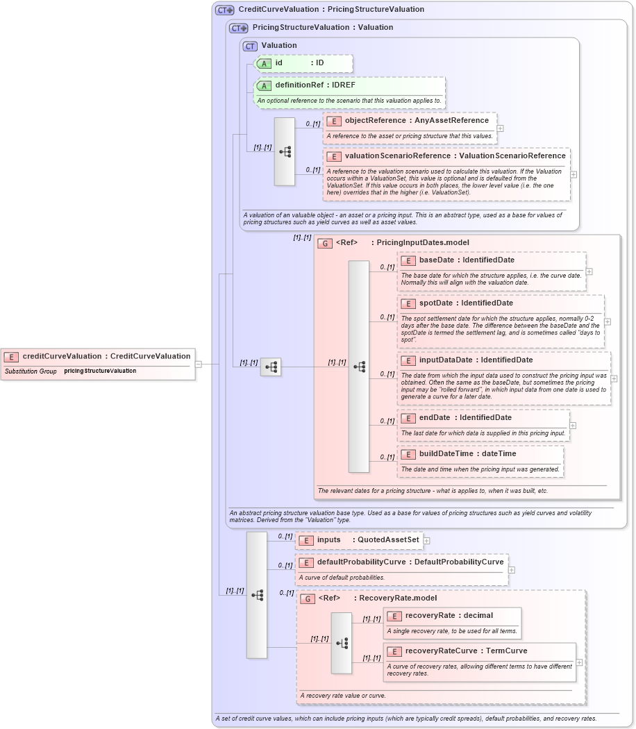
Definition Type: Element
Name: creditCurveValuation
Namespace: http://www.fpml.org/FpML-5/reporting
Type: nsA:CreditCurveValuation
Containing Schema: fpml-mktenv-5-4.xsd
Abstract
Collapse XSD Schema Diagram:
Drilldown into recoveryRateCurve in schema fpml-mktenv-5-4_xsd Drilldown into recoveryRate in schema fpml-mktenv-5-4_xsd Drilldown into RecoveryRate.model in schema fpml-mktenv-5-4_xsd Drilldown into defaultProbabilityCurve in schema fpml-mktenv-5-4_xsd Drilldown into inputs in schema fpml-mktenv-5-4_xsd Drilldown into buildDateTime in schema fpml-riskdef-5-4_xsd Drilldown into endDate in schema fpml-riskdef-5-4_xsd Drilldown into inputDataDate in schema fpml-riskdef-5-4_xsd Drilldown into spotDate in schema fpml-riskdef-5-4_xsd Drilldown into baseDate in schema fpml-riskdef-5-4_xsd Drilldown into PricingInputDates.model in schema fpml-riskdef-5-4_xsd Drilldown into valuationScenarioReference in schema fpml-riskdef-5-4_xsd Drilldown into objectReference in schema fpml-riskdef-5-4_xsd Drilldown into definitionRef in schema fpml-riskdef-5-4_xsd Drilldown into id in schema fpml-riskdef-5-4_xsd Drilldown into Valuation in schema fpml-riskdef-5-4_xsd Drilldown into PricingStructureValuation in schema fpml-riskdef-5-4_xsd Drilldown into CreditCurveValuation in schema fpml-mktenv-5-4_xsdXSD Diagram of creditCurveValuation in schema fpml-mktenv-5-4_xsd (Financial products Markup Language (FpML®))
Collapse XSD Schema Code:
<xsd:element name="creditCurveValuation" type="CreditCurveValuation" substitutionGroup="pricingStructureValuation" />
Collapse Child Elements:
Name Type Min Occurs Max Occurs
objectReference nsA:objectReference 0 (1)
valuationScenarioReference nsA:valuationScenarioReference 0 (1)
baseDate nsA:baseDate 0 (1)
spotDate nsA:spotDate 0 (1)
inputDataDate nsA:inputDataDate 0 (1)
endDate nsA:endDate 0 (1)
buildDateTime nsA:buildDateTime 0 (1)
inputs nsA:inputs 0 (1)
defaultProbabilityCurve nsA:defaultProbabilityCurve 0 (1)
recoveryRate nsA:recoveryRate (1) (1)
recoveryRateCurve nsA:recoveryRateCurve (1) (1)
<xs:group> nsA:PricingInputDates.model (1) (1)
<xs:group> nsA:RecoveryRate.model 0 (1)
Collapse Child Attributes:
Name Type Default Value Use
id nsA:id (Optional)
definitionRef nsA:definitionRef (Optional)
Collapse Derivation Tree:
Collapse References:
nsA:pricingStructureValuation