Definition Type: ComplexType
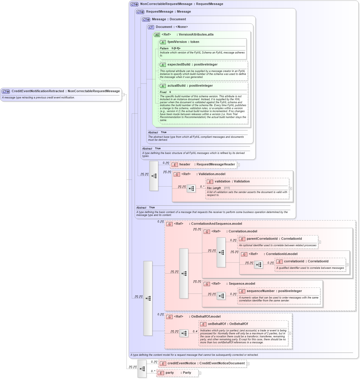
Name: CreditEventNotificationRetracted
Namespace: http://www.fpml.org/FpML-5/reporting
Type: nsA:NonCorrectableRequestMessage
Containing Schema: fpml-credit-event-notification-5-4.xsd
Abstract
Documentation:
A message type retracting a previous credit event notification.
Collapse XSD Schema Diagram:
Drilldown into party in schema fpml-credit-event-notification-5-4_xsd Drilldown into creditEventNotice in schema fpml-credit-event-notification-5-4_xsd Drilldown into onBehalfOf in schema fpml-shared-5-4_xsd Drilldown into OnBehalfOf.model in schema fpml-shared-5-4_xsd Drilldown into sequenceNumber in schema fpml-msg-5-4_xsd Drilldown into Sequence.model in schema fpml-msg-5-4_xsd Drilldown into correlationId in schema fpml-msg-5-4_xsd Drilldown into CorrelationId.model in schema fpml-msg-5-4_xsd Drilldown into parentCorrelationId in schema fpml-msg-5-4_xsd Drilldown into Correlation.model in schema fpml-msg-5-4_xsd Drilldown into CorrelationAndSequence.model in schema fpml-msg-5-4_xsd Drilldown into validation in schema fpml-doc-5-4_xsd Drilldown into Validation.model in schema fpml-doc-5-4_xsd Drilldown into header in schema fpml-msg-5-4_xsd Drilldown into actualBuild in schema fpml-doc-5-4_xsd Drilldown into expectedBuild in schema fpml-doc-5-4_xsd Drilldown into fpmlVersion in schema fpml-doc-5-4_xsd Drilldown into VersionAttributes.atts in schema fpml-doc-5-4_xsd Drilldown into Document in schema fpml-doc-5-4_xsd Drilldown into Message in schema fpml-msg-5-4_xsd Drilldown into RequestMessage in schema fpml-msg-5-4_xsd Drilldown into NonCorrectableRequestMessage in schema fpml-msg-5-4_xsdXSD Diagram of CreditEventNotificationRetracted in schema fpml-credit-event-notification-5-4_xsd (Financial products Markup Language (FpML®))
Collapse XSD Schema Code:
<xsd:complexType name="CreditEventNotificationRetracted">
    <xsd:annotation>
        <xsd:documentation xml:lang="en">A message type retracting a previous credit event notification.</xsd:documentation>
    </xsd:annotation>
    <xsd:complexContent>
        <xsd:extension base="NonCorrectableRequestMessage">
            <xsd:sequence>
                <xsd:element name="creditEventNotice" type="CreditEventNoticeDocument" minOccurs="0" />
                <xsd:element name="party" type="Party" minOccurs="0" maxOccurs="unbounded" />
            </xsd:sequence>
        </xsd:extension>
    </xsd:complexContent>
</xsd:complexType>
Collapse Child Elements:
Name Type Min Occurs Max Occurs
header nsA:header 0 (1)
validation nsA:validation 0 unbounded
parentCorrelationId nsA:parentCorrelationId 0 (1)
correlationId nsA:correlationId 0 (1)
sequenceNumber nsA:sequenceNumber 0 (1)
onBehalfOf nsA:onBehalfOf 0 4
creditEventNotice nsA:creditEventNotice 0 (1)
party nsA:party 0 unbounded
<xs:group> nsA:Validation.model (1) (1)
<xs:group> nsA:CorrelationAndSequence.model 0 (1)
<xs:group> nsA:Correlation.model (1) (1)
<xs:group> nsA:CorrelationId.model (1) (1)
<xs:group> nsA:Sequence.model (1) (1)
<xs:group> nsA:OnBehalfOf.model 0 (1)
Collapse Child Attributes:
Name Type Default Value Use
fpmlVersion nsA:fpmlVersion Required
expectedBuild nsA:expectedBuild (Optional)
actualBuild nsA:actualBuild (Optional)
Collapse Derivation Tree:
Collapse References:
nsA:creditEventNotificationRetracted