Definition Type: ComplexType
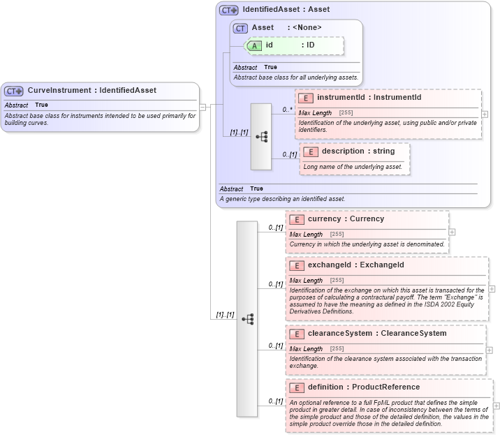
Name: CurveInstrument
Namespace: http://www.fpml.org/FpML-5/reporting
Type: nsA:IdentifiedAsset
Containing Schema: fpml-asset-5-4.xsd
Abstract True
Documentation:
Abstract base class for instruments intended to be used primarily for building curves.
Collapse XSD Schema Diagram:
Drilldown into definition in schema fpml-asset-5-4_xsd Drilldown into clearanceSystem in schema fpml-asset-5-4_xsd Drilldown into exchangeId in schema fpml-asset-5-4_xsd Drilldown into currency in schema fpml-asset-5-4_xsd Drilldown into description in schema fpml-asset-5-4_xsd Drilldown into instrumentId in schema fpml-asset-5-4_xsd Drilldown into id in schema fpml-asset-5-4_xsd Drilldown into Asset in schema fpml-asset-5-4_xsd Drilldown into IdentifiedAsset in schema fpml-asset-5-4_xsdXSD Diagram of CurveInstrument in schema fpml-asset-5-4_xsd (Financial products Markup Language (FpML®))
Collapse XSD Schema Code:
<xsd:complexType name="CurveInstrument" abstract="true">
    <xsd:annotation>
        <xsd:documentation xml:lang="en">Abstract base class for instruments intended to be used primarily for building curves.</xsd:documentation>
    </xsd:annotation>
    <xsd:complexContent>
        <xsd:extension base="IdentifiedAsset">
            <xsd:sequence>
                <xsd:element name="currency" type="Currency" minOccurs="0">
                    <xsd:annotation>
                        <xsd:documentation xml:lang="en">Currency in which the underlying asset is denominated.</xsd:documentation>
                    </xsd:annotation>
                </xsd:element>
                <xsd:element name="exchangeId" type="ExchangeId" minOccurs="0">
                    <xsd:annotation>
                        <xsd:documentation xml:lang="en">Identification of the exchange on which this asset is transacted for the purposes of calculating a contractural payoff. The term "Exchange" is assumed to have the meaning as defined in the ISDA 2002 Equity Derivatives Definitions.</xsd:documentation>
                    </xsd:annotation>
                </xsd:element>
                <xsd:element name="clearanceSystem" type="ClearanceSystem" minOccurs="0">
                    <xsd:annotation>
                        <xsd:documentation xml:lang="en">Identification of the clearance system associated with the transaction exchange.</xsd:documentation>
                    </xsd:annotation>
                </xsd:element>
                <xsd:element name="definition" type="ProductReference" minOccurs="0">
                    <xsd:annotation>
                        <xsd:documentation xml:lang="en">An optional reference to a full FpML product that defines the simple product in greater detail. In case of inconsistency between the terms of the simple product and those of the detailed definition, the values in the simple product override those in the detailed definition.</xsd:documentation>
                    </xsd:annotation>
                </xsd:element>
            </xsd:sequence>
        </xsd:extension>
    </xsd:complexContent>
</xsd:complexType>
Collapse Child Elements:
Name Type Min Occurs Max Occurs
instrumentId nsA:instrumentId 0 unbounded
description nsA:description 0 (1)
currency nsA:currency 0 (1)
exchangeId nsA:exchangeId 0 (1)
clearanceSystem nsA:clearanceSystem 0 (1)
definition nsA:definition 0 (1)
Collapse Child Attributes:
Name Type Default Value Use
id nsA:id (Optional)
Collapse Derivation Tree: