Definition Type: Element
Name: dateOffset
Namespace: http://www.fpml.org/FpML-5/reporting
Type: nsA:DateOffset
Containing Schema: fpml-shared-5-4.xsd
MinOccurs 0
MaxOccurs unbounded
Abstract
Collapse XSD Schema Diagram:
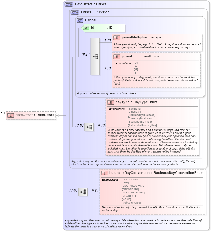
Drilldown into businessDayConvention in schema fpml-shared-5-4_xsd Drilldown into dayType in schema fpml-shared-5-4_xsd Drilldown into period in schema fpml-shared-5-4_xsd Drilldown into periodMultiplier in schema fpml-shared-5-4_xsd Drilldown into id in schema fpml-shared-5-4_xsd Drilldown into Period in schema fpml-shared-5-4_xsd Drilldown into Offset in schema fpml-shared-5-4_xsd Drilldown into DateOffset in schema fpml-shared-5-4_xsdXSD Diagram of dateOffset in schema fpml-shared-5-4_xsd (Financial products Markup Language (FpML®))
Collapse XSD Schema Code:
<xsd:element name="dateOffset" type="DateOffset" maxOccurs="unbounded" minOccurs="0" />
Collapse Child Elements:
Name Type Min Occurs Max Occurs
periodMultiplier nsA:periodMultiplier 0 (1)
period nsA:period 0 (1)
dayType nsA:dayType 0 (1)
businessDayConvention nsA:businessDayConvention 0 (1)
Collapse Child Attributes:
Name Type Default Value Use
id nsA:id (Optional)
Collapse Derivation Tree: