Definition Type: Element
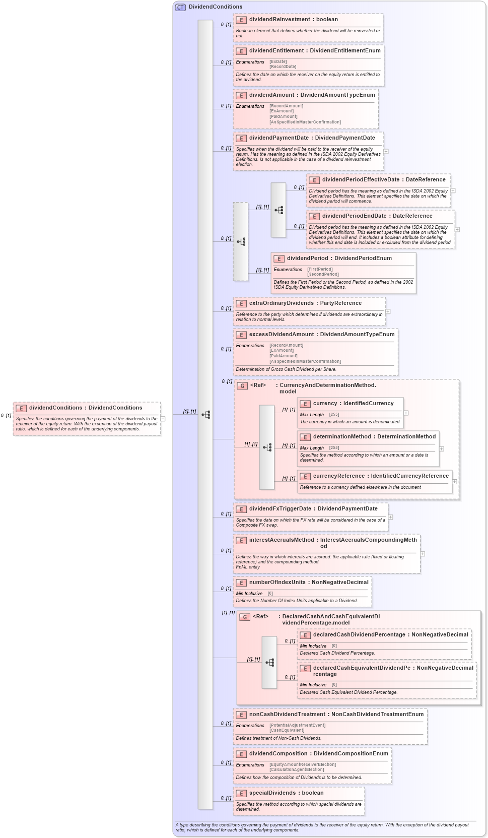
Name: dividendConditions
Namespace: http://www.fpml.org/FpML-5/reporting
Type: nsA:DividendConditions
Containing Schema: fpml-eq-shared-5-4.xsd
MinOccurs 0
MaxOccurs (1)
Abstract
Documentation:
Specifies the conditions governing the payment of the dividends to the receiver of the equity return. With the exception of the dividend payout ratio, which is defined for each of the underlying components.
Collapse XSD Schema Diagram:
Drilldown into specialDividends in schema fpml-eq-shared-5-4_xsd Drilldown into dividendComposition in schema fpml-eq-shared-5-4_xsd Drilldown into nonCashDividendTreatment in schema fpml-eq-shared-5-4_xsd Drilldown into declaredCashEquivalentDividendPercentage in schema fpml-eq-shared-5-4_xsd Drilldown into declaredCashDividendPercentage in schema fpml-eq-shared-5-4_xsd Drilldown into DeclaredCashAndCashEquivalentDividendPercentage.model in schema fpml-eq-shared-5-4_xsd Drilldown into numberOfIndexUnits in schema fpml-eq-shared-5-4_xsd Drilldown into interestAccrualsMethod in schema fpml-eq-shared-5-4_xsd Drilldown into dividendFxTriggerDate in schema fpml-eq-shared-5-4_xsd Drilldown into currencyReference in schema fpml-eq-shared-5-4_xsd Drilldown into determinationMethod in schema fpml-eq-shared-5-4_xsd Drilldown into currency in schema fpml-eq-shared-5-4_xsd Drilldown into CurrencyAndDeterminationMethod.model in schema fpml-eq-shared-5-4_xsd Drilldown into excessDividendAmount in schema fpml-eq-shared-5-4_xsd Drilldown into extraOrdinaryDividends in schema fpml-eq-shared-5-4_xsd Drilldown into dividendPeriod in schema fpml-eq-shared-5-4_xsd Drilldown into dividendPeriodEndDate in schema fpml-eq-shared-5-4_xsd Drilldown into dividendPeriodEffectiveDate in schema fpml-eq-shared-5-4_xsd Drilldown into dividendPaymentDate in schema fpml-eq-shared-5-4_xsd Drilldown into dividendAmount in schema fpml-eq-shared-5-4_xsd Drilldown into dividendEntitlement in schema fpml-eq-shared-5-4_xsd Drilldown into dividendReinvestment in schema fpml-eq-shared-5-4_xsd Drilldown into DividendConditions in schema fpml-eq-shared-5-4_xsdXSD Diagram of dividendConditions in schema fpml-eq-shared-5-4_xsd (Financial products Markup Language (FpML®))
Collapse XSD Schema Code:
<xsd:element name="dividendConditions" type="DividendConditions" minOccurs="0">
    <xsd:annotation>
        <xsd:documentation xml:lang="en">Specifies the conditions governing the payment of the dividends to the receiver of the equity return. With the exception of the dividend payout ratio, which is defined for each of the underlying components.</xsd:documentation>
    </xsd:annotation>
</xsd:element>
Collapse Child Elements:
Name Type Min Occurs Max Occurs
dividendReinvestment nsA:dividendReinvestment 0 (1)
dividendEntitlement nsA:dividendEntitlement 0 (1)
dividendAmount nsA:dividendAmount 0 (1)
dividendPaymentDate nsA:dividendPaymentDate 0 (1)
dividendPeriodEffectiveDate nsA:dividendPeriodEffectiveDate 0 (1)
dividendPeriodEndDate nsA:dividendPeriodEndDate 0 (1)
dividendPeriod nsA:dividendPeriod (1) (1)
extraOrdinaryDividends nsA:extraOrdinaryDividends 0 (1)
excessDividendAmount nsA:excessDividendAmount 0 (1)
currency nsA:currency (1) (1)
determinationMethod nsA:determinationMethod (1) (1)
currencyReference nsA:currencyReference (1) (1)
dividendFxTriggerDate nsA:dividendFxTriggerDate 0 (1)
interestAccrualsMethod nsA:interestAccrualsMethod 0 (1)
numberOfIndexUnits nsA:numberOfIndexUnits 0 (1)
declaredCashDividendPercentage nsA:declaredCashDividendPercentage 0 (1)
declaredCashEquivalentDividendPercentage nsA:declaredCashEquivalentDividendPercentage 0 (1)
nonCashDividendTreatment nsA:nonCashDividendTreatment 0 (1)
dividendComposition nsA:dividendComposition 0 (1)
specialDividends nsA:specialDividends 0 (1)
<xs:group> nsA:CurrencyAndDeterminationMethod.model 0 (1)
<xs:group> nsA:DeclaredCashAndCashEquivalentDividendPercentage.model (1) (1)
Collapse Derivation Tree: