Definition Type: ComplexType
Name: ElectricityDeliveryPeriods
Namespace: http://www.fpml.org/FpML-5/reporting
Type: nsA:CommodityDeliveryPeriods
Containing Schema: fpml-com-5-4.xsd
Abstract
Documentation:
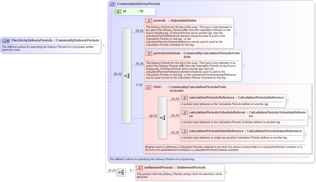
The different options for specifying the Delivery Periods for a physically settled electricity trade.
Collapse XSD Schema Diagram:
Drilldown into settlementPeriods in schema fpml-com-5-4_xsd Drilldown into calculationPeriodsDatesReference in schema fpml-com-5-4_xsd Drilldown into calculationPeriodsScheduleReference in schema fpml-com-5-4_xsd Drilldown into calculationPeriodsReference in schema fpml-com-5-4_xsd Drilldown into CommodityCalculationPeriodsPointer.model in schema fpml-com-5-4_xsd Drilldown into periodsSchedule in schema fpml-com-5-4_xsd Drilldown into periods in schema fpml-com-5-4_xsd Drilldown into id in schema fpml-com-5-4_xsd Drilldown into CommodityDeliveryPeriods in schema fpml-com-5-4_xsdXSD Diagram of ElectricityDeliveryPeriods in schema fpml-com-5-4_xsd (Financial products Markup Language (FpML®))
Collapse XSD Schema Code:
<xsd:complexType name="ElectricityDeliveryPeriods">
    <xsd:annotation>
        <xsd:documentation xml:lang="en">The different options for specifying the Delivery Periods for a physically settled electricity trade.</xsd:documentation>
    </xsd:annotation>
    <xsd:complexContent>
        <xsd:extension base="CommodityDeliveryPeriods">
            <xsd:sequence>
                <xsd:element name="settlementPeriods" type="SettlementPeriods" minOccurs="0" maxOccurs="unbounded">
                    <xsd:annotation>
                        <xsd:documentation xml:lang="en">The periods within the Delivery Periods during which the electricity will be delivered.</xsd:documentation>
                    </xsd:annotation>
                </xsd:element>
            </xsd:sequence>
        </xsd:extension>
    </xsd:complexContent>
</xsd:complexType>
Collapse Child Elements:
Name Type Min Occurs Max Occurs
periods nsA:periods (1) (1)
periodsSchedule nsA:periodsSchedule (1) (1)
calculationPeriodsReference nsA:calculationPeriodsReference (1) (1)
calculationPeriodsScheduleReference nsA:calculationPeriodsScheduleReference (1) (1)
calculationPeriodsDatesReference nsA:calculationPeriodsDatesReference (1) (1)
settlementPeriods nsA:settlementPeriods 0 unbounded
<xs:group> nsA:CommodityCalculationPeriodsPointer.model 0 (1)
Collapse Child Attributes:
Name Type Default Value Use
id nsA:id (Optional)
Collapse Derivation Tree: