Definition Type: ComplexType
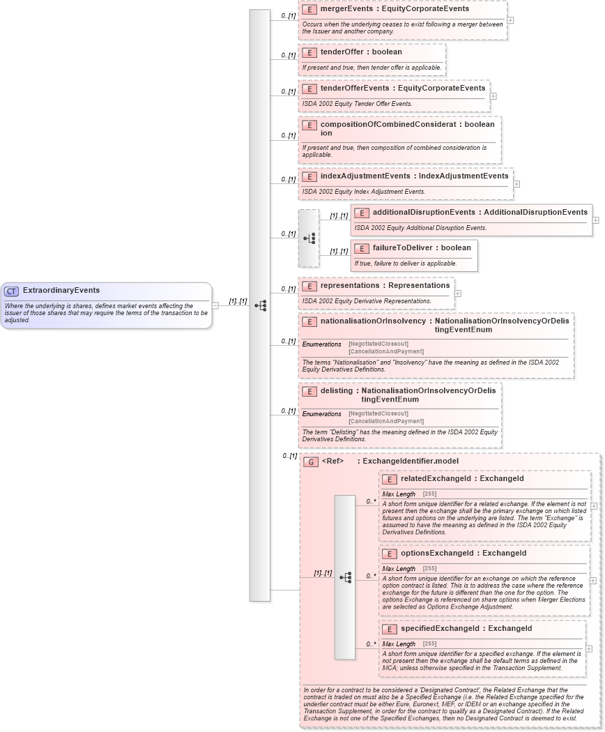
Name: ExtraordinaryEvents
Namespace: http://www.fpml.org/FpML-5/reporting
Containing Schema: fpml-eq-shared-5-4.xsd
Abstract
Documentation:
Where the underlying is shares, defines market events affecting the issuer of those shares that may require the terms of the transaction to be adjusted.
Collapse XSD Schema Diagram:
Drilldown into specifiedExchangeId in schema fpml-asset-5-4_xsd Drilldown into optionsExchangeId in schema fpml-asset-5-4_xsd Drilldown into relatedExchangeId in schema fpml-asset-5-4_xsd Drilldown into ExchangeIdentifier.model in schema fpml-asset-5-4_xsd Drilldown into delisting in schema fpml-eq-shared-5-4_xsd Drilldown into nationalisationOrInsolvency in schema fpml-eq-shared-5-4_xsd Drilldown into representations in schema fpml-eq-shared-5-4_xsd Drilldown into failureToDeliver in schema fpml-eq-shared-5-4_xsd Drilldown into additionalDisruptionEvents in schema fpml-eq-shared-5-4_xsd Drilldown into indexAdjustmentEvents in schema fpml-eq-shared-5-4_xsd Drilldown into compositionOfCombinedConsideration in schema fpml-eq-shared-5-4_xsd Drilldown into tenderOfferEvents in schema fpml-eq-shared-5-4_xsd Drilldown into tenderOffer in schema fpml-eq-shared-5-4_xsd Drilldown into mergerEvents in schema fpml-eq-shared-5-4_xsdXSD Diagram of ExtraordinaryEvents in schema fpml-eq-shared-5-4_xsd (Financial products Markup Language (FpML®))
Collapse XSD Schema Code:
<xsd:complexType name="ExtraordinaryEvents">
    <xsd:annotation>
        <xsd:documentation xml:lang="en">Where the underlying is shares, defines market events affecting the issuer of those shares that may require the terms of the transaction to be adjusted.</xsd:documentation>
    </xsd:annotation>
    <xsd:sequence>
        <xsd:element name="mergerEvents" type="EquityCorporateEvents" minOccurs="0">
            <xsd:annotation>
                <xsd:documentation xml:lang="en">Occurs when the underlying ceases to exist following a merger between the Issuer and another company.</xsd:documentation>
            </xsd:annotation>
        </xsd:element>
        <xsd:element name="tenderOffer" type="xsd:boolean" minOccurs="0">
            <xsd:annotation>
                <xsd:documentation xml:lang="en">If present and true, then tender offer is applicable.</xsd:documentation>
            </xsd:annotation>
        </xsd:element>
        <xsd:element name="tenderOfferEvents" type="EquityCorporateEvents" minOccurs="0">
            <xsd:annotation>
                <xsd:documentation xml:lang="en">ISDA 2002 Equity Tender Offer Events.</xsd:documentation>
            </xsd:annotation>
        </xsd:element>
        <xsd:element name="compositionOfCombinedConsideration" type="xsd:boolean" minOccurs="0">
            <xsd:annotation>
                <xsd:documentation xml:lang="en">If present and true, then composition of combined consideration is applicable.</xsd:documentation>
            </xsd:annotation>
        </xsd:element>
        <xsd:element name="indexAdjustmentEvents" type="IndexAdjustmentEvents" minOccurs="0">
            <xsd:annotation>
                <xsd:documentation xml:lang="en">ISDA 2002 Equity Index Adjustment Events.</xsd:documentation>
            </xsd:annotation>
        </xsd:element>
        <xsd:choice minOccurs="0">
            <xsd:element name="additionalDisruptionEvents" type="AdditionalDisruptionEvents">
                <xsd:annotation>
                    <xsd:documentation xml:lang="en">ISDA 2002 Equity Additional Disruption Events.</xsd:documentation>
                </xsd:annotation>
            </xsd:element>
            <xsd:element name="failureToDeliver" type="xsd:boolean">
                <xsd:annotation>
                    <xsd:documentation xml:lang="en">If true, failure to deliver is applicable.</xsd:documentation>
                </xsd:annotation>
            </xsd:element>
        </xsd:choice>
        <xsd:element name="representations" type="Representations" minOccurs="0">
            <xsd:annotation>
                <xsd:documentation xml:lang="en">ISDA 2002 Equity Derivative Representations.</xsd:documentation>
            </xsd:annotation>
        </xsd:element>
        <xsd:element name="nationalisationOrInsolvency" type="NationalisationOrInsolvencyOrDelistingEventEnum" minOccurs="0">
            <xsd:annotation>
                <xsd:documentation xml:lang="en">The terms "Nationalisation" and "Insolvency" have the meaning as defined in the ISDA 2002 Equity Derivatives Definitions.</xsd:documentation>
            </xsd:annotation>
        </xsd:element>
        <xsd:element name="delisting" type="NationalisationOrInsolvencyOrDelistingEventEnum" minOccurs="0">
            <xsd:annotation>
                <xsd:documentation xml:lang="en">The term "Delisting" has the meaning defined in the ISDA 2002 Equity Derivatives Definitions.</xsd:documentation>
            </xsd:annotation>
        </xsd:element>
        <xsd:group ref="ExchangeIdentifier.model" minOccurs="0">
            <xsd:annotation>
                <xsd:documentation xml:lang="en">In order for a contract to be considered a 'Designated Contract', the Related Exchange that the contract is traded on must also be a Specified Exchange (i.e. the Related Exchange specified for the underlier contract must be either Eure, Euronext, MEF, or IDEM or an exchange specified in the Transaction Supplement, in order for the contract to qualify as a Designated Contract). If the Related Exchange is not one of the Specified Exchanges, then no Designated Contract is deemed to exist.</xsd:documentation>
            </xsd:annotation>
        </xsd:group>
    </xsd:sequence>
</xsd:complexType>
Collapse Child Elements:
Name Type Min Occurs Max Occurs
mergerEvents nsA:mergerEvents 0 (1)
tenderOffer nsA:tenderOffer 0 (1)
tenderOfferEvents nsA:tenderOfferEvents 0 (1)
compositionOfCombinedConsideration nsA:compositionOfCombinedConsideration 0 (1)
indexAdjustmentEvents nsA:indexAdjustmentEvents 0 (1)
additionalDisruptionEvents nsA:additionalDisruptionEvents (1) (1)
failureToDeliver nsA:failureToDeliver (1) (1)
representations nsA:representations 0 (1)
nationalisationOrInsolvency nsA:nationalisationOrInsolvency 0 (1)
delisting nsA:delisting 0 (1)
relatedExchangeId nsA:relatedExchangeId 0 unbounded
optionsExchangeId nsA:optionsExchangeId 0 unbounded
specifiedExchangeId nsA:specifiedExchangeId 0 unbounded
<xs:group> nsA:ExchangeIdentifier.model 0 (1)
Collapse Derivation Tree:
Collapse References:
nsA:extraordinaryEvents, nsA:extraordinaryEvents, nsA:extraordinaryEvents, nsA:extraordinaryEvents, nsA:extraordinaryEvents