Definition Type: ComplexType
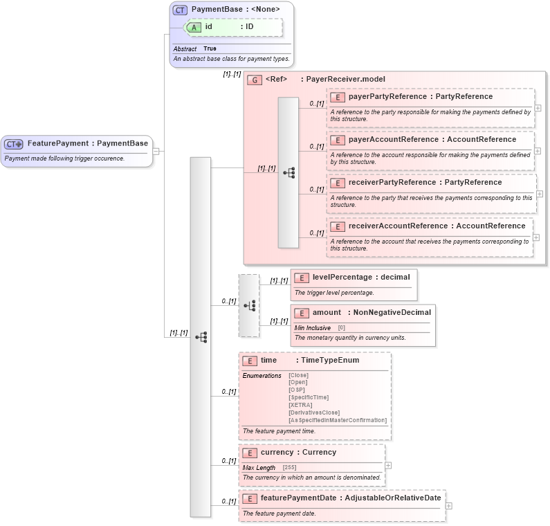
Name: FeaturePayment
Namespace: http://www.fpml.org/FpML-5/reporting
Type: nsA:PaymentBase
Containing Schema: fpml-option-shared-5-4.xsd
Abstract
Documentation:
Payment made following trigger occurence.
Collapse XSD Schema Diagram:
Drilldown into featurePaymentDate in schema fpml-option-shared-5-4_xsd Drilldown into currency in schema fpml-option-shared-5-4_xsd Drilldown into time in schema fpml-option-shared-5-4_xsd Drilldown into amount in schema fpml-option-shared-5-4_xsd Drilldown into levelPercentage in schema fpml-option-shared-5-4_xsd Drilldown into receiverAccountReference in schema fpml-shared-5-4_xsd Drilldown into receiverPartyReference in schema fpml-shared-5-4_xsd Drilldown into payerAccountReference in schema fpml-shared-5-4_xsd Drilldown into payerPartyReference in schema fpml-shared-5-4_xsd Drilldown into PayerReceiver.model in schema fpml-shared-5-4_xsd Drilldown into id in schema fpml-shared-5-4_xsd Drilldown into PaymentBase in schema fpml-shared-5-4_xsdXSD Diagram of FeaturePayment in schema fpml-option-shared-5-4_xsd (Financial products Markup Language (FpML®))
Collapse XSD Schema Code:
<xsd:complexType name="FeaturePayment">
    <xsd:annotation>
        <xsd:documentation xml:lang="en">Payment made following trigger occurence.</xsd:documentation>
    </xsd:annotation>
    <xsd:complexContent>
        <xsd:extension base="PaymentBase">
            <xsd:sequence>
                <xsd:group ref="PayerReceiver.model" />
                <xsd:choice minOccurs="0">
                    <xsd:element name="levelPercentage" type="xsd:decimal">
                        <xsd:annotation>
                            <xsd:documentation xml:lang="en">The trigger level percentage.</xsd:documentation>
                        </xsd:annotation>
                    </xsd:element>
                    <xsd:element name="amount" type="NonNegativeDecimal">
                        <xsd:annotation>
                            <xsd:documentation xml:lang="en">The monetary quantity in currency units.</xsd:documentation>
                        </xsd:annotation>
                    </xsd:element>
                </xsd:choice>
                <xsd:element name="time" type="TimeTypeEnum" minOccurs="0">
                    <xsd:annotation>
                        <xsd:documentation xml:lang="en">The feature payment time.</xsd:documentation>
                    </xsd:annotation>
                </xsd:element>
                <xsd:element name="currency" type="Currency" minOccurs="0">
                    <xsd:annotation>
                        <xsd:documentation xml:lang="en">The currency in which an amount is denominated.</xsd:documentation>
                    </xsd:annotation>
                </xsd:element>
                <xsd:element name="featurePaymentDate" type="AdjustableOrRelativeDate" minOccurs="0">
                    <xsd:annotation>
                        <xsd:documentation xml:lang="en">The feature payment date.</xsd:documentation>
                    </xsd:annotation>
                </xsd:element>
            </xsd:sequence>
        </xsd:extension>
    </xsd:complexContent>
</xsd:complexType>
Collapse Child Elements:
Name Type Min Occurs Max Occurs
payerPartyReference nsA:payerPartyReference 0 (1)
payerAccountReference nsA:payerAccountReference 0 (1)
receiverPartyReference nsA:receiverPartyReference 0 (1)
receiverAccountReference nsA:receiverAccountReference 0 (1)
levelPercentage nsA:levelPercentage (1) (1)
amount nsA:amount (1) (1)
time nsA:time 0 (1)
currency nsA:currency 0 (1)
featurePaymentDate nsA:featurePaymentDate 0 (1)
<xs:group> nsA:PayerReceiver.model (1) (1)
Collapse Child Attributes:
Name Type Default Value Use
id nsA:id (Optional)
Collapse Derivation Tree:
Collapse References:
nsA:featurePayment