Definition Type: ComplexType
Name: Future
Namespace: http://www.fpml.org/FpML-5/reporting
Type: nsA:ExchangeTraded
Containing Schema: fpml-asset-5-4.xsd
Abstract
Documentation:
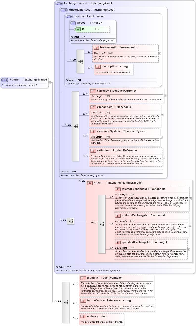
An exchange traded future contract.
Collapse XSD Schema Diagram:
Drilldown into maturity in schema fpml-asset-5-4_xsd Drilldown into futureContractReference in schema fpml-asset-5-4_xsd Drilldown into multiplier in schema fpml-asset-5-4_xsd Drilldown into specifiedExchangeId in schema fpml-asset-5-4_xsd Drilldown into optionsExchangeId in schema fpml-asset-5-4_xsd Drilldown into relatedExchangeId in schema fpml-asset-5-4_xsd Drilldown into ExchangeIdentifier.model in schema fpml-asset-5-4_xsd Drilldown into definition in schema fpml-asset-5-4_xsd Drilldown into clearanceSystem in schema fpml-asset-5-4_xsd Drilldown into exchangeId in schema fpml-asset-5-4_xsd Drilldown into currency in schema fpml-asset-5-4_xsd Drilldown into description in schema fpml-asset-5-4_xsd Drilldown into instrumentId in schema fpml-asset-5-4_xsd Drilldown into id in schema fpml-asset-5-4_xsd Drilldown into Asset in schema fpml-asset-5-4_xsd Drilldown into IdentifiedAsset in schema fpml-asset-5-4_xsd Drilldown into UnderlyingAsset in schema fpml-asset-5-4_xsd Drilldown into ExchangeTraded in schema fpml-asset-5-4_xsdXSD Diagram of Future in schema fpml-asset-5-4_xsd (Financial products Markup Language (FpML®))
Collapse XSD Schema Code:
<xsd:complexType name="Future">
    <xsd:annotation>
        <xsd:documentation xml:lang="en">An exchange traded future contract.</xsd:documentation>
    </xsd:annotation>
    <xsd:complexContent>
        <xsd:extension base="ExchangeTraded">
            <xsd:sequence>
                <xsd:element name="multiplier" type="xsd:positiveInteger" minOccurs="0">
                    <xsd:annotation>
                        <xsd:documentation xml:lang="en">The multiplier is the minimum number of the underlying - index or stock - that a participant has to trade while taking a position in the Future contract. The purpose of the multiplier is to inflate the value of the contract to add leverage to the trade. The multiplier for the Dow is 10, for the Nasdaq it is 100 and it is 250 for the Standard and Poor's index.</xsd:documentation>
                    </xsd:annotation>
                </xsd:element>
                <xsd:element name="futureContractReference" type="xsd:string" minOccurs="0">
                    <xsd:annotation>
                        <xsd:documentation xml:lang="en">Specifies the future contract that can be referenced, besides the equity or index reference defined as part of the UnderlyerAsset type.</xsd:documentation>
                    </xsd:annotation>
                </xsd:element>
                <xsd:element name="maturity" type="xsd:date" minOccurs="0">
                    <xsd:annotation>
                        <xsd:documentation xml:lang="en">The date when the future contract expires.</xsd:documentation>
                    </xsd:annotation>
                </xsd:element>
            </xsd:sequence>
        </xsd:extension>
    </xsd:complexContent>
</xsd:complexType>
Collapse Child Elements:
Name Type Min Occurs Max Occurs
instrumentId nsA:instrumentId 0 unbounded
description nsA:description 0 (1)
currency nsA:currency 0 (1)
exchangeId nsA:exchangeId 0 (1)
clearanceSystem nsA:clearanceSystem 0 (1)
definition nsA:definition 0 (1)
relatedExchangeId nsA:relatedExchangeId 0 unbounded
optionsExchangeId nsA:optionsExchangeId 0 unbounded
specifiedExchangeId nsA:specifiedExchangeId 0 unbounded
multiplier nsA:multiplier 0 (1)
futureContractReference nsA:futureContractReference 0 (1)
maturity nsA:maturity 0 (1)
<xs:group> nsA:ExchangeIdentifier.model (1) (1)
Collapse Child Attributes:
Name Type Default Value Use
id nsA:id (Optional)
Collapse Derivation Tree:
Collapse References:
nsA:future