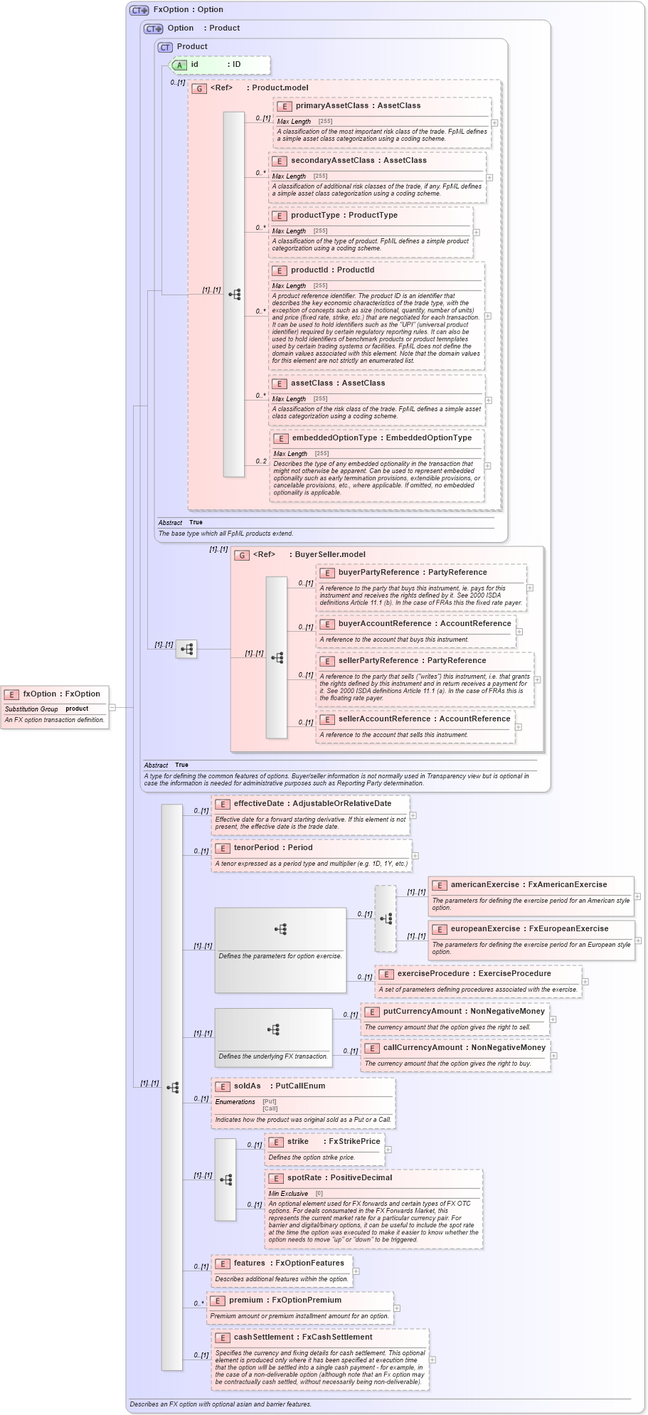
Definition Type: Element
Name: fxOption
Namespace: http://www.fpml.org/FpML-5/reporting
Type: nsA:FxOption
Containing Schema: fpml-fx-5-4.xsd
Abstract
Documentation:
An FX option transaction definition.
Collapse XSD Schema Diagram:
Drilldown into cashSettlement in schema fpml-fx-5-4_xsd Drilldown into premium in schema fpml-fx-5-4_xsd Drilldown into features in schema fpml-fx-5-4_xsd Drilldown into spotRate in schema fpml-fx-5-4_xsd Drilldown into strike in schema fpml-fx-5-4_xsd Drilldown into soldAs in schema fpml-fx-5-4_xsd Drilldown into callCurrencyAmount in schema fpml-fx-5-4_xsd Drilldown into putCurrencyAmount in schema fpml-fx-5-4_xsd Drilldown into exerciseProcedure in schema fpml-fx-5-4_xsd Drilldown into europeanExercise in schema fpml-fx-5-4_xsd Drilldown into americanExercise in schema fpml-fx-5-4_xsd Drilldown into tenorPeriod in schema fpml-fx-5-4_xsd Drilldown into effectiveDate in schema fpml-fx-5-4_xsd Drilldown into sellerAccountReference in schema fpml-shared-5-4_xsd Drilldown into sellerPartyReference in schema fpml-shared-5-4_xsd Drilldown into buyerAccountReference in schema fpml-shared-5-4_xsd Drilldown into buyerPartyReference in schema fpml-shared-5-4_xsd Drilldown into BuyerSeller.model in schema fpml-shared-5-4_xsd Drilldown into embeddedOptionType in schema fpml-shared-5-4_xsd Drilldown into assetClass in schema fpml-shared-5-4_xsd Drilldown into productId in schema fpml-shared-5-4_xsd Drilldown into productType in schema fpml-shared-5-4_xsd Drilldown into secondaryAssetClass in schema fpml-shared-5-4_xsd Drilldown into primaryAssetClass in schema fpml-shared-5-4_xsd Drilldown into Product.model in schema fpml-shared-5-4_xsd Drilldown into id in schema fpml-shared-5-4_xsd Drilldown into Product in schema fpml-shared-5-4_xsd Drilldown into Option in schema fpml-option-shared-5-4_xsd Drilldown into FxOption in schema fpml-fx-5-4_xsdXSD Diagram of fxOption in schema fpml-fx-5-4_xsd (Financial products Markup Language (FpML®))
Collapse XSD Schema Code:
<xsd:element name="fxOption" type="FxOption" substitutionGroup="product">
    <xsd:annotation>
        <xsd:documentation xml:lang="en">An FX option transaction definition.</xsd:documentation>
    </xsd:annotation>
</xsd:element>
Collapse Child Elements:
Name Type Min Occurs Max Occurs
primaryAssetClass nsA:primaryAssetClass 0 (1)
secondaryAssetClass nsA:secondaryAssetClass 0 unbounded
productType nsA:productType 0 unbounded
productId nsA:productId 0 unbounded
assetClass nsA:assetClass 0 unbounded
embeddedOptionType nsA:embeddedOptionType 0 2
buyerPartyReference nsA:buyerPartyReference 0 (1)
buyerAccountReference nsA:buyerAccountReference 0 (1)
sellerPartyReference nsA:sellerPartyReference 0 (1)
sellerAccountReference nsA:sellerAccountReference 0 (1)
effectiveDate nsA:effectiveDate 0 (1)
tenorPeriod nsA:tenorPeriod 0 (1)
americanExercise nsA:americanExercise (1) (1)
europeanExercise nsA:europeanExercise (1) (1)
exerciseProcedure nsA:exerciseProcedure 0 (1)
putCurrencyAmount nsA:putCurrencyAmount 0 (1)
callCurrencyAmount nsA:callCurrencyAmount 0 (1)
soldAs nsA:soldAs 0 (1)
strike nsA:strike 0 (1)
spotRate nsA:spotRate 0 (1)
features nsA:features 0 (1)
premium nsA:premium 0 unbounded
cashSettlement nsA:cashSettlement 0 (1)
<xs:group> nsA:BuyerSeller.model (1) (1)
Collapse Child Attributes:
Name Type Default Value Use
id nsA:id (Optional)
Collapse Derivation Tree:
Collapse References:
nsA:product