Definition Type: Element
Name: header
Namespace: http://www.fpml.org/FpML-5/reporting
Type: nsA:ExceptionMessageHeader
Containing Schema: fpml-msg-5-4.xsd
MinOccurs 0
MaxOccurs (1)
Abstract
Collapse XSD Schema Diagram:
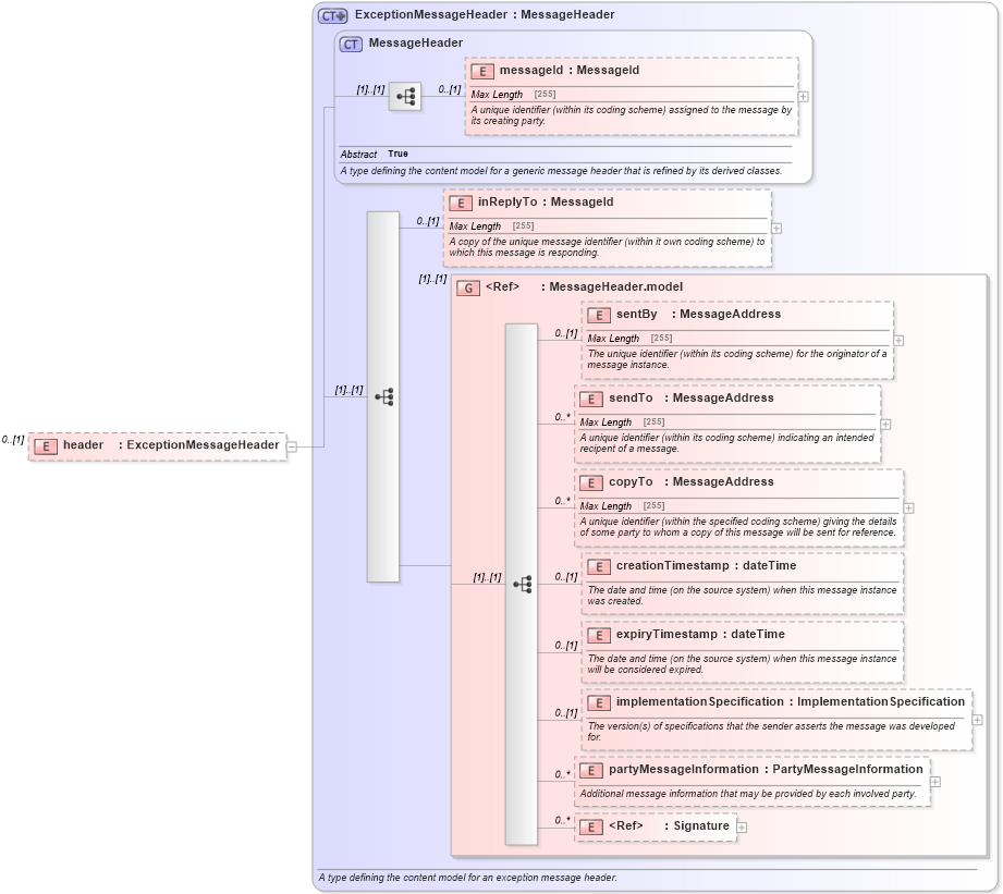
Drilldown into Signature in schema xmldsig-core-schema_xsd Drilldown into partyMessageInformation in schema fpml-msg-5-4_xsd Drilldown into implementationSpecification in schema fpml-msg-5-4_xsd Drilldown into expiryTimestamp in schema fpml-msg-5-4_xsd Drilldown into creationTimestamp in schema fpml-msg-5-4_xsd Drilldown into copyTo in schema fpml-msg-5-4_xsd Drilldown into sendTo in schema fpml-msg-5-4_xsd Drilldown into sentBy in schema fpml-msg-5-4_xsd Drilldown into MessageHeader.model in schema fpml-msg-5-4_xsd Drilldown into inReplyTo in schema fpml-msg-5-4_xsd Drilldown into messageId in schema fpml-msg-5-4_xsd Drilldown into MessageHeader in schema fpml-msg-5-4_xsd Drilldown into ExceptionMessageHeader in schema fpml-msg-5-4_xsdXSD Diagram of header in schema fpml-msg-5-4_xsd (Financial products Markup Language (FpML®))
Collapse XSD Schema Code:
<xsd:element name="header" type="ExceptionMessageHeader" minOccurs="0" />
Collapse Child Elements:
Name Type Min Occurs Max Occurs
messageId nsA:messageId 0 (1)
inReplyTo nsA:inReplyTo 0 (1)
sentBy nsA:sentBy 0 (1)
sendTo nsA:sendTo 0 unbounded
copyTo nsA:copyTo 0 unbounded
creationTimestamp nsA:creationTimestamp 0 (1)
expiryTimestamp nsA:expiryTimestamp 0 (1)
implementationSpecification nsA:implementationSpecification 0 (1)
partyMessageInformation nsA:partyMessageInformation 0 unbounded
Signature dsig:Signature 0 unbounded
<xs:group> nsA:MessageHeader.model (1) (1)
Collapse Derivation Tree: