Definition Type: Element
Name: initialPayment
Namespace: http://www.fpml.org/FpML-5/reporting
Type: nsA:InitialPayment
Containing Schema: fpml-cd-5-4.xsd
MinOccurs 0
MaxOccurs (1)
Abstract
Documentation:
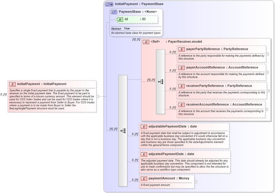
Specifies a single fixed payment that is payable by the payer to the receiver on the initial payment date. The fixed payment to be paid is specified in terms of a known currency amount. This element should be used for CDS Index trades and can be used for CDS trades where it is necessary to represent a payment from Seller to Buyer. For CDS trades where a payment is to be made from Buyer to Seller the feeLeg/singlePayment structure must be used.
Collapse XSD Schema Diagram:
Drilldown into paymentAmount in schema fpml-cd-5-4_xsd Drilldown into adjustedPaymentDate in schema fpml-cd-5-4_xsd Drilldown into adjustablePaymentDate in schema fpml-cd-5-4_xsd Drilldown into receiverAccountReference in schema fpml-shared-5-4_xsd Drilldown into receiverPartyReference in schema fpml-shared-5-4_xsd Drilldown into payerAccountReference in schema fpml-shared-5-4_xsd Drilldown into payerPartyReference in schema fpml-shared-5-4_xsd Drilldown into PayerReceiver.model in schema fpml-shared-5-4_xsd Drilldown into id in schema fpml-shared-5-4_xsd Drilldown into PaymentBase in schema fpml-shared-5-4_xsd Drilldown into InitialPayment in schema fpml-cd-5-4_xsdXSD Diagram of initialPayment in schema fpml-cd-5-4_xsd (Financial products Markup Language (FpML®))
Collapse XSD Schema Code:
<xsd:element name="initialPayment" type="InitialPayment" minOccurs="0">
    <xsd:annotation>
        <xsd:documentation xml:lang="en">Specifies a single fixed payment that is payable by the payer to the receiver on the initial payment date. The fixed payment to be paid is specified in terms of a known currency amount. This element should be used for CDS Index trades and can be used for CDS trades where it is necessary to represent a payment from Seller to Buyer. For CDS trades where a payment is to be made from Buyer to Seller the feeLeg/singlePayment structure must be used.</xsd:documentation>
    </xsd:annotation>
</xsd:element>
Collapse Child Elements:
Name Type Min Occurs Max Occurs
payerPartyReference nsA:payerPartyReference 0 (1)
payerAccountReference nsA:payerAccountReference 0 (1)
receiverPartyReference nsA:receiverPartyReference 0 (1)
receiverAccountReference nsA:receiverAccountReference 0 (1)
adjustablePaymentDate nsA:adjustablePaymentDate 0 (1)
adjustedPaymentDate nsA:adjustedPaymentDate 0 (1)
paymentAmount nsA:paymentAmount 0 (1)
<xs:group> nsA:PayerReceiver.model (1) (1)
Collapse Child Attributes:
Name Type Default Value Use
id nsA:id (Optional)
Collapse Derivation Tree: