Definition Type: ComplexType
Name: InterestRateStream
Namespace: http://www.fpml.org/FpML-5/reporting
Type: nsA:Leg
Containing Schema: fpml-ird-5-4.xsd
Abstract
Documentation:
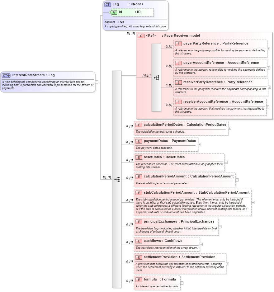
A type defining the components specifiying an interest rate stream, including both a parametric and cashflow representation for the stream of payments.
Collapse XSD Schema Diagram:
Drilldown into formula in schema fpml-ird-5-4_xsd Drilldown into settlementProvision in schema fpml-ird-5-4_xsd Drilldown into cashflows in schema fpml-ird-5-4_xsd Drilldown into principalExchanges in schema fpml-ird-5-4_xsd Drilldown into stubCalculationPeriodAmount in schema fpml-ird-5-4_xsd Drilldown into calculationPeriodAmount in schema fpml-ird-5-4_xsd Drilldown into resetDates in schema fpml-ird-5-4_xsd Drilldown into paymentDates in schema fpml-ird-5-4_xsd Drilldown into calculationPeriodDates in schema fpml-ird-5-4_xsd Drilldown into receiverAccountReference in schema fpml-shared-5-4_xsd Drilldown into receiverPartyReference in schema fpml-shared-5-4_xsd Drilldown into payerAccountReference in schema fpml-shared-5-4_xsd Drilldown into payerPartyReference in schema fpml-shared-5-4_xsd Drilldown into PayerReceiver.model in schema fpml-shared-5-4_xsd Drilldown into id in schema fpml-shared-5-4_xsd Drilldown into Leg in schema fpml-shared-5-4_xsdXSD Diagram of InterestRateStream in schema fpml-ird-5-4_xsd (Financial products Markup Language (FpML®))
Collapse XSD Schema Code:
<xsd:complexType name="InterestRateStream">
    <xsd:annotation>
        <xsd:documentation xml:lang="en">A type defining the components specifiying an interest rate stream, including both a parametric and cashflow representation for the stream of payments.</xsd:documentation>
    </xsd:annotation>
    <xsd:complexContent>
        <xsd:extension base="Leg">
            <xsd:sequence>
                <xsd:group ref="PayerReceiver.model">
                </xsd:group>
                <xsd:element name="calculationPeriodDates" type="CalculationPeriodDates" minOccurs="0">
                    <xsd:annotation>
                        <xsd:documentation xml:lang="en">The calculation periods dates schedule.</xsd:documentation>
                    </xsd:annotation>
                </xsd:element>
                <xsd:element name="paymentDates" type="PaymentDates" minOccurs="0">
                    <xsd:annotation>
                        <xsd:documentation xml:lang="en">The payment dates schedule.</xsd:documentation>
                    </xsd:annotation>
                </xsd:element>
                <xsd:element name="resetDates" type="ResetDates" minOccurs="0">
                    <xsd:annotation>
                        <xsd:documentation xml:lang="en">The reset dates schedule. The reset dates schedule only applies for a floating rate stream.</xsd:documentation>
                    </xsd:annotation>
                </xsd:element>
                <xsd:element name="calculationPeriodAmount" type="CalculationPeriodAmount" minOccurs="0">
                    <xsd:annotation>
                        <xsd:documentation xml:lang="en">The calculation period amount parameters.</xsd:documentation>
                    </xsd:annotation>
                </xsd:element>
                <xsd:element name="stubCalculationPeriodAmount" type="StubCalculationPeriodAmount" minOccurs="0">
                    <xsd:annotation>
                        <xsd:documentation xml:lang="en">The stub calculation period amount parameters. This element must only be included if there is an initial or final stub calculation period. Even then, it must only be included if either the stub references a different floating rate tenor to the regular calculation periods, or if the stub is calculated as a linear interpolation of two different floating rate tenors, or if a specific stub rate or stub amount has been negotiated.</xsd:documentation>
                    </xsd:annotation>
                </xsd:element>
                <xsd:element name="principalExchanges" type="PrincipalExchanges" minOccurs="0">
                    <xsd:annotation>
                        <xsd:documentation xml:lang="en">The true/false flags indicating whether initial, intermediate or final exchanges of principal should occur.</xsd:documentation>
                    </xsd:annotation>
                </xsd:element>
                <xsd:element name="cashflows" type="Cashflows" minOccurs="0">
                    <xsd:annotation>
                        <xsd:documentation xml:lang="en">The cashflows representation of the swap stream.</xsd:documentation>
                    </xsd:annotation>
                </xsd:element>
                <xsd:element name="settlementProvision" type="SettlementProvision" minOccurs="0">
                    <xsd:annotation>
                        <xsd:documentation xml:lang="en">A provision that allows the specification of settlement terms, occuring when the settlement currency is different to the notional currency of the trade.</xsd:documentation>
                    </xsd:annotation>
                </xsd:element>
                <xsd:element name="formula" type="Formula" minOccurs="0">
                    <xsd:annotation>
                        <xsd:documentation xml:lang="en">An interest rate derivative formula.</xsd:documentation>
                    </xsd:annotation>
                </xsd:element>
            </xsd:sequence>
        </xsd:extension>
    </xsd:complexContent>
</xsd:complexType>
Collapse Child Elements:
Name Type Min Occurs Max Occurs
payerPartyReference nsA:payerPartyReference 0 (1)
payerAccountReference nsA:payerAccountReference 0 (1)
receiverPartyReference nsA:receiverPartyReference 0 (1)
receiverAccountReference nsA:receiverAccountReference 0 (1)
calculationPeriodDates nsA:calculationPeriodDates 0 (1)
paymentDates nsA:paymentDates 0 (1)
resetDates nsA:resetDates 0 (1)
calculationPeriodAmount nsA:calculationPeriodAmount 0 (1)
stubCalculationPeriodAmount nsA:stubCalculationPeriodAmount 0 (1)
principalExchanges nsA:principalExchanges 0 (1)
cashflows nsA:cashflows 0 (1)
settlementProvision nsA:settlementProvision 0 (1)
formula nsA:formula 0 (1)
<xs:group> nsA:PayerReceiver.model (1) (1)
Collapse Child Attributes:
Name Type Default Value Use
id nsA:id (Optional)
Collapse Derivation Tree:
Collapse References:
nsA:capFloorStream, nsA:swapStream