Definition Type: ComplexType
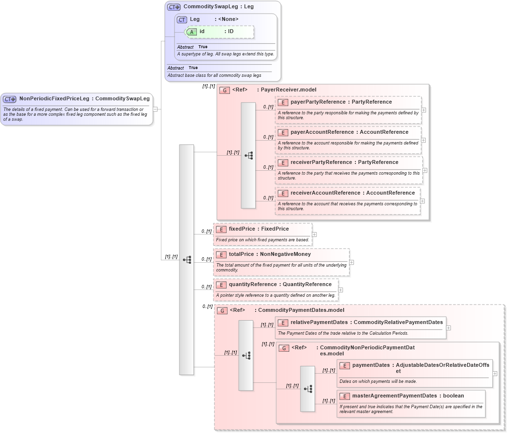
Name: NonPeriodicFixedPriceLeg
Namespace: http://www.fpml.org/FpML-5/reporting
Type: nsA:CommoditySwapLeg
Containing Schema: fpml-com-5-4.xsd
Abstract
Documentation:
The details of a fixed payment. Can be used for a forward transaction or as the base for a more complex fixed leg component such as the fixed leg of a swap.
Collapse XSD Schema Diagram:
Drilldown into masterAgreementPaymentDates in schema fpml-com-5-4_xsd Drilldown into paymentDates in schema fpml-com-5-4_xsd Drilldown into CommodityNonPeriodicPaymentDates.model in schema fpml-com-5-4_xsd Drilldown into relativePaymentDates in schema fpml-com-5-4_xsd Drilldown into CommodityPaymentDates.model in schema fpml-com-5-4_xsd Drilldown into quantityReference in schema fpml-com-5-4_xsd Drilldown into totalPrice in schema fpml-com-5-4_xsd Drilldown into fixedPrice in schema fpml-com-5-4_xsd Drilldown into receiverAccountReference in schema fpml-shared-5-4_xsd Drilldown into receiverPartyReference in schema fpml-shared-5-4_xsd Drilldown into payerAccountReference in schema fpml-shared-5-4_xsd Drilldown into payerPartyReference in schema fpml-shared-5-4_xsd Drilldown into PayerReceiver.model in schema fpml-shared-5-4_xsd Drilldown into id in schema fpml-shared-5-4_xsd Drilldown into Leg in schema fpml-shared-5-4_xsd Drilldown into CommoditySwapLeg in schema fpml-com-5-4_xsdXSD Diagram of NonPeriodicFixedPriceLeg in schema fpml-com-5-4_xsd (Financial products Markup Language (FpML®))
Collapse XSD Schema Code:
<xsd:complexType name="NonPeriodicFixedPriceLeg">
    <xsd:annotation>
        <xsd:documentation xml:lang="en">The details of a fixed payment. Can be used for a forward transaction or as the base for a more complex fixed leg component such as the fixed leg of a swap.</xsd:documentation>
    </xsd:annotation>
    <xsd:complexContent>
        <xsd:extension base="CommoditySwapLeg">
            <xsd:sequence>
                <xsd:group ref="PayerReceiver.model">
                </xsd:group>
                <xsd:element name="fixedPrice" type="FixedPrice" minOccurs="0">
                    <xsd:annotation>
                        <xsd:documentation xml:lang="en">Fixed price on which fixed payments are based.</xsd:documentation>
                    </xsd:annotation>
                </xsd:element>
                <xsd:element name="totalPrice" type="NonNegativeMoney" minOccurs="0">
                    <xsd:annotation>
                        <xsd:documentation xml:lang="en">The total amount of the fixed payment for all units of the underlying commodity.</xsd:documentation>
                    </xsd:annotation>
                </xsd:element>
                <xsd:element name="quantityReference" type="QuantityReference" minOccurs="0">
                    <xsd:annotation>
                        <xsd:documentation xml:lang="en">A pointer style reference to a quantity defined on another leg.</xsd:documentation>
                    </xsd:annotation>
                </xsd:element>
                <xsd:group ref="CommodityPaymentDates.model" minOccurs="0">
                </xsd:group>
            </xsd:sequence>
        </xsd:extension>
    </xsd:complexContent>
</xsd:complexType>
Collapse Child Elements:
Name Type Min Occurs Max Occurs
payerPartyReference nsA:payerPartyReference 0 (1)
payerAccountReference nsA:payerAccountReference 0 (1)
receiverPartyReference nsA:receiverPartyReference 0 (1)
receiverAccountReference nsA:receiverAccountReference 0 (1)
fixedPrice nsA:fixedPrice 0 (1)
totalPrice nsA:totalPrice 0 (1)
quantityReference nsA:quantityReference 0 (1)
relativePaymentDates nsA:relativePaymentDates (1) (1)
paymentDates nsA:paymentDates (1) (1)
masterAgreementPaymentDates nsA:masterAgreementPaymentDates (1) (1)
<xs:group> nsA:PayerReceiver.model (1) (1)
<xs:group> nsA:CommodityPaymentDates.model 0 (1)
<xs:group> nsA:CommodityNonPeriodicPaymentDates.model (1) (1)
Collapse Child Attributes:
Name Type Default Value Use
id nsA:id (Optional)
Collapse Derivation Tree:
Collapse References:
nsA:fixedLeg